This thread has been locked.

If you have a related question, please click the "Ask a related question" button in the top right corner. The newly created question will be automatically linked to this question.

關於使用msp430f5529 驅動ads1220 問題

Other Parts Discussed in Thread: ADS1220, MSP430F5529, MSP430F5528

請教各位大大

我到官網下載example code (sbac227)

http://www.ti.com.cn/product/cn/docs/tabbedproductfolder.tsp?genericPartNumber=ADS1220&tab=description&site_preference=NORMAL&mpref=full

1)ads1220 範例程式是給msp430f5528使用的 , 我用msp430f5529會有差異嗎?

  有要修改哪些部份嗎?

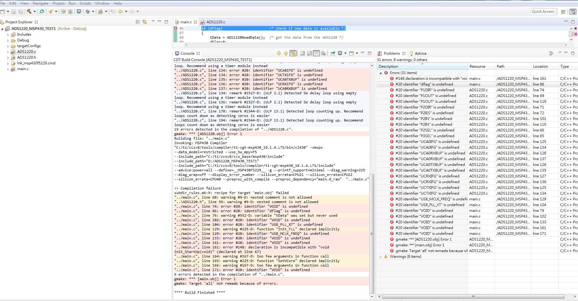
2)我利用 TI的編輯軟體CCS8 開新的專案並把MAIN.C與ADS1220.c   ADS1220.h拉入只有這3個檔案 然後編譯出現一堆錯誤!!

   example code 是還要加裝哪一些東西嗎??