请注意,本文内容源自机器翻译,可能存在语法或其它翻译错误,仅供参考。如需获取准确内容,请参阅链接中的英语原文或自行翻译。
你(们)好
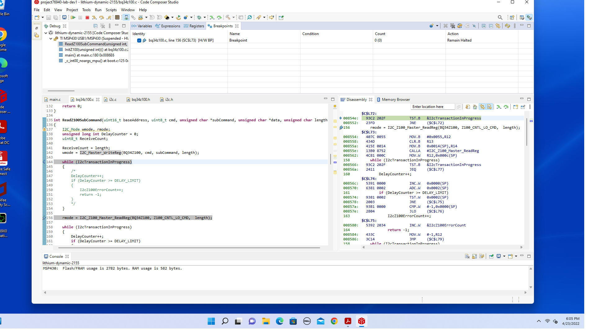
我尝试设置一个断点并进入调试模式。
当我按F8键时,它没有在断点处停止,而是在我的断点之前停止。
如何解决此问题 
This thread has been locked.
If you have a related question, please click the "Ask a related question" button in the top right corner. The newly created question will be automatically linked to this question.
你(们)好
我尝试设置一个断点并进入调试模式。
当我按F8键时,它没有在断点处停止,而是在我的断点之前停止。
如何解决此问题 