工具/软件:Code Composer Studio
您好!
我们使用集成 XDS100探针开发了 F28377的 controlCARD。
一段时间后、我们购买了 XDS560v2探针、该探针也能正常工作。
我们基于 F28377开发了定制板。 在该板上、Xds560v2探针工作正常。
现在、两个人同时与两个人一起开发、我们购买了 Xds200探针。
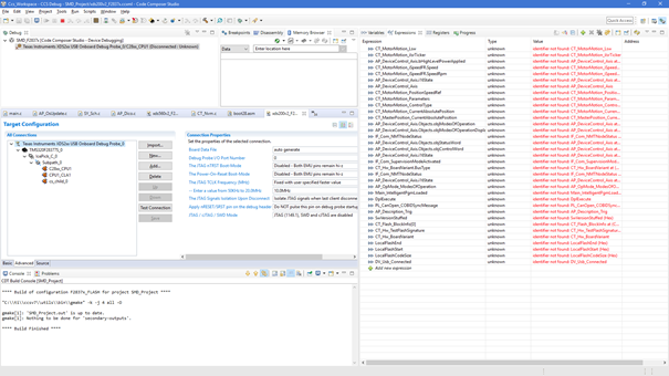
然后、在 CCS (v7.4)项目中、我们添加该探针的目标配置、并尝试使用该配置进行调试。
探针插入计算机的 USB 和目标侧的 JTAG。 左侧绿色指示灯亮起、右侧指示灯熄灭
然后配置开始正确
左右两侧灯亮几次,两者都亮。
然后 CCS 显示以下内容(连接不正常、无法进行调试):
是否有人可以告诉我要检查的内容?
谢谢




