This thread has been locked.

If you have a related question, please click the "Ask a related question" button in the top right corner. The newly created question will be automatically linked to this question.

[参考译文] LP-CC1352P7:Wireshark数据包专家信息-解密数据包

Guru**** 2430620 points


请注意,本文内容源自机器翻译,可能存在语法或其它翻译错误,仅供参考。如需获取准确内容,请参阅链接中的英语原文或自行翻译。

https://e2e.ti.com/support/wireless-connectivity/sub-1-ghz-group/sub-1-ghz/f/sub-1-ghz-forum/1089377/lp-cc1352p7-wireshark-packet-expert-info--decrypted-packet

部件号:LP-CC1352P7

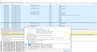
您好,

我设置了一个嗅探器以通过无线方式查看Wi-Sun数据包,我已经添加了4个解密密钥  

但是,Wireshark中的专家信息仍然显示“No encryption key set”(未设置加密密钥)。 我在Wireshark中看不到任何不同的协议,如ICMPv6