Part Number: UCD3138ALLCEVM150
Other Parts Discussed in Thread: UCD3138A
尊敬的 TI 成员:
我用的是UCD3138A LLC 评估模块的UCD3138ALLCEVM149控制板
用了TI的LLC半桥示例程序,在此基础上启用了未被使用的DPWM 2模块来做测试
这是我对DPWM 2进行的设置
#define PERIOD (2000)
#define PWM_MODE_ON (0)
#define EVENT1 (0)
#define EVENT2 (500)
#define EVENT3 (1400)
#define EVENT4 (1500)
void init_dpwm2(void)
{
Dpwm2Regs.DPWMCTRL0.bit.PWM_EN = 0;
Dpwm2Regs.DPWMCTRL0.bit.CLA_EN = 0;
Dpwm2Regs.DPWMCTRL0.bit.PWM_MODE = 2;
Dpwm2Regs.DPWMCTRL1.bit.PWM_HR_MULTI_OUT_EN = 1;
Dpwm2Regs.DPWMPRD.all = PERIOD;
Dpwm2Regs.DPWMEV1.all = EVENT1;
Dpwm2Regs.DPWMEV2.all = EVENT2;
Dpwm2Regs.DPWMEV3.all = EVENT3;
Dpwm2Regs.DPWMEV4.all = EVENT4;
Dpwm2Regs.DPWMCTRL0.bit.PWM_EN = 1;
LoopMuxRegs.GLBEN.bit.DPWM2_EN = 1;
}
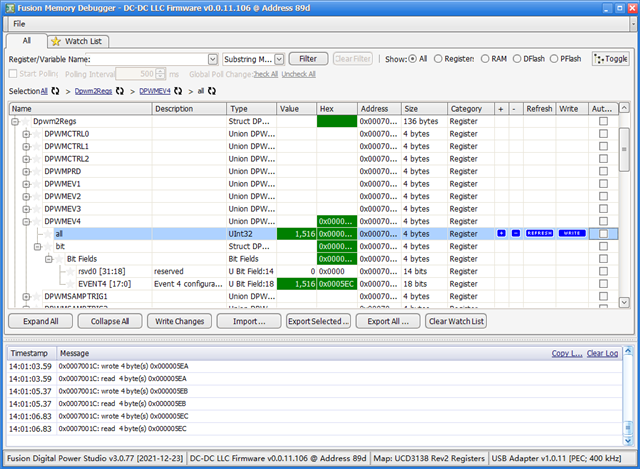
用GUI里的debugger去直接更改事件4的值,每更改一次记录一次波形的余辉,对事件四每次进行加1
这是测试的结果

这是用GUI进行调试:

然后测试同一个信号不同时刻的无限余辉:

会有大概500ps的抖动。
查找官方的文档得知:晶振的误差为250MHz的±10MHz,也就是250MHz对应250ps的分辨率,那260MHz对应大概240ps的分辨率,240MHz对应大概260ps的分辨率,分辨率的误差为250ps的±10ps,抖动的误差也应该在10ps以内。

请提出相应建议。
谢谢
此致