Other Parts Discussed in Thread: UCD3138OL64EVM-031, UCD3138PFCEVM-026, UCD3138CC64EVM-030, UCD3138
在TI官网买了这几款Demo板:PFC Demo: UCD3138PFCEVM-026;DC-DC Demo:UCD3138LLCEVM-028;USB Adapter: UCD3138OL64EVM-031;
Processor: UCD3138CC64EVM-030
CCS版本:6.1.0
从官网下载的源码:
Attached 2 files *installer.zip
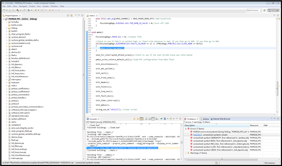
下面是编辑问题截图,哪位大侠帮忙分析下是什么原因呢?

