This thread has been locked.

If you have a related question, please click the "Ask a related question" button in the top right corner. The newly created question will be automatically linked to this question.

CC2652RB:CC2652RB作为协调器无法收到CC2530终端发送的数据

Other Parts Discussed in Thread: CC2530, CC2652RB

终端使用CC2530 协议栈是2.5.1a

协调器使用CC2652RBSDK版本:simplelink_cc13x2_26x2_sdk_4_30_00_54

用SDK自带的zc_light的例程,关闭了宏定义里面的 ZSTACK_SECURITY 和 TC_LINKKEY_JOIN ;同时关闭了INSTALLCODE的功能。

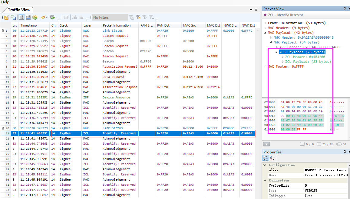
通过抓包工具看,终端可以正常入网,但是在协调器的 AF_INCOMING_MSG_CMD 事件中的收不到终端发来的数据,但是在从抓包工具上看,协调器收到了终端发送的数据并且在mac层里给了应答回复的,具体麻烦查看一些抓包数据的贴图。

请问:

1.在CC2652RB的zclight例程的哪里放置断点可以查看mac层收到的一包完整数据?

2.是不是因为终端发送的数据没有遵循zigbee3.0的相关定义,所以协调器的网络层把收到的数据丢弃?请问如何修改CC2652RB的zclight例程能实现收到终端数据的功能?