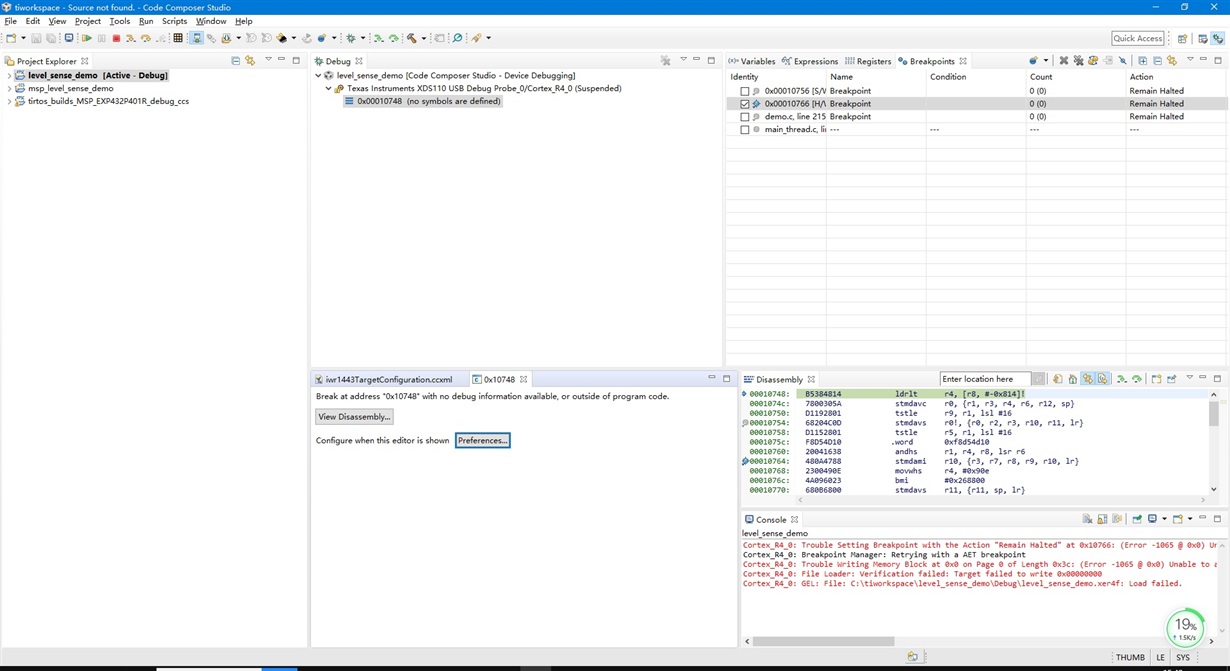
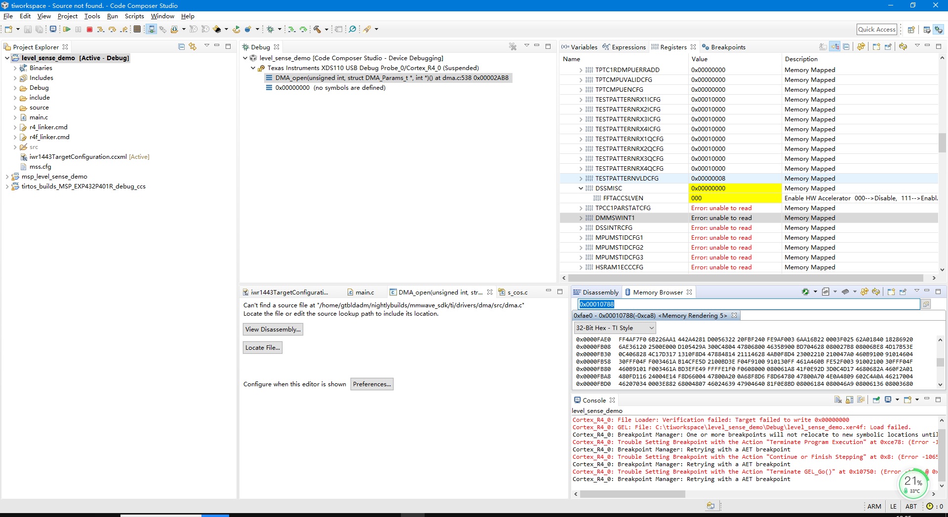
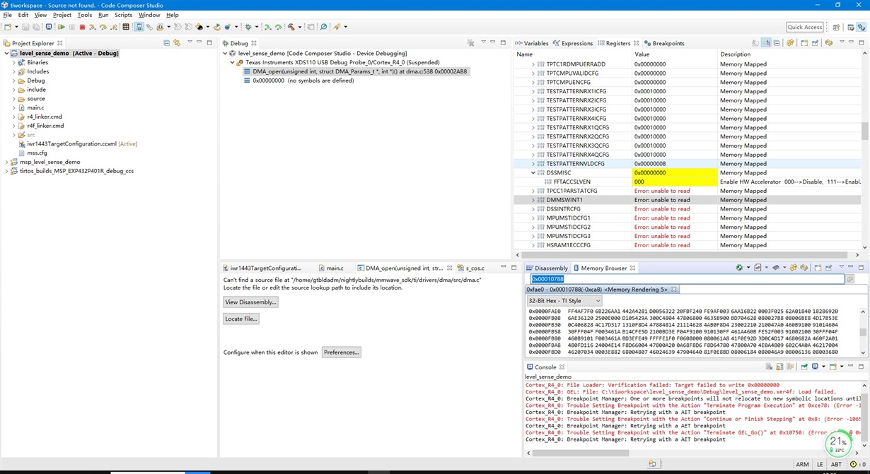
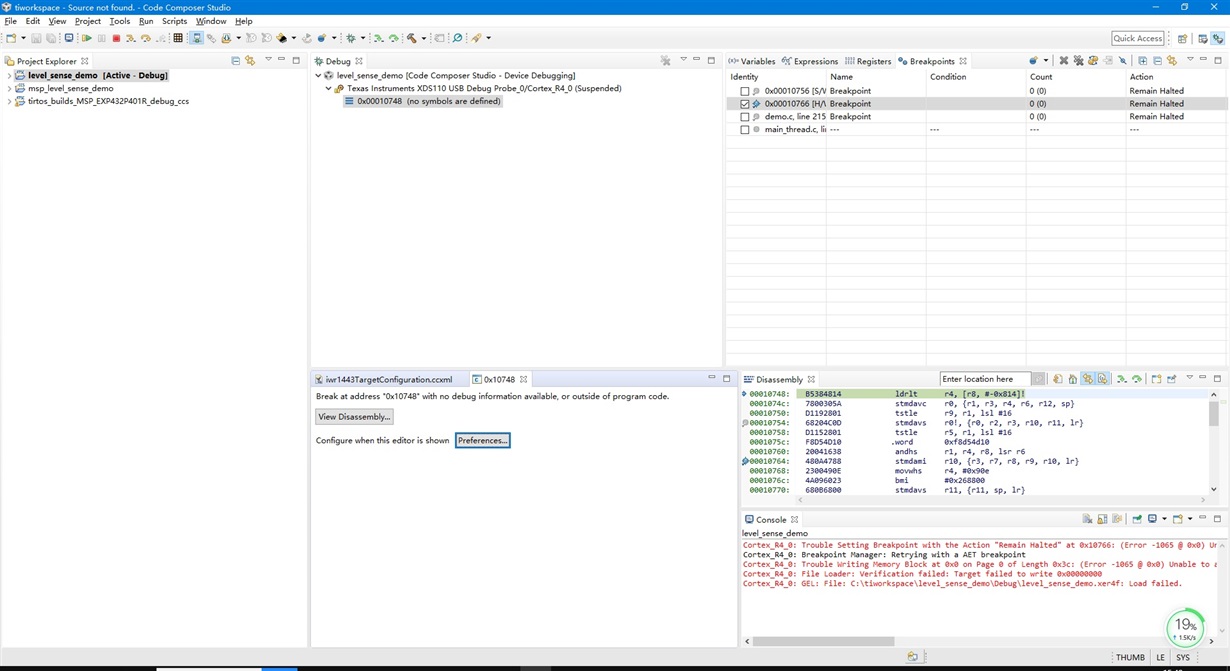
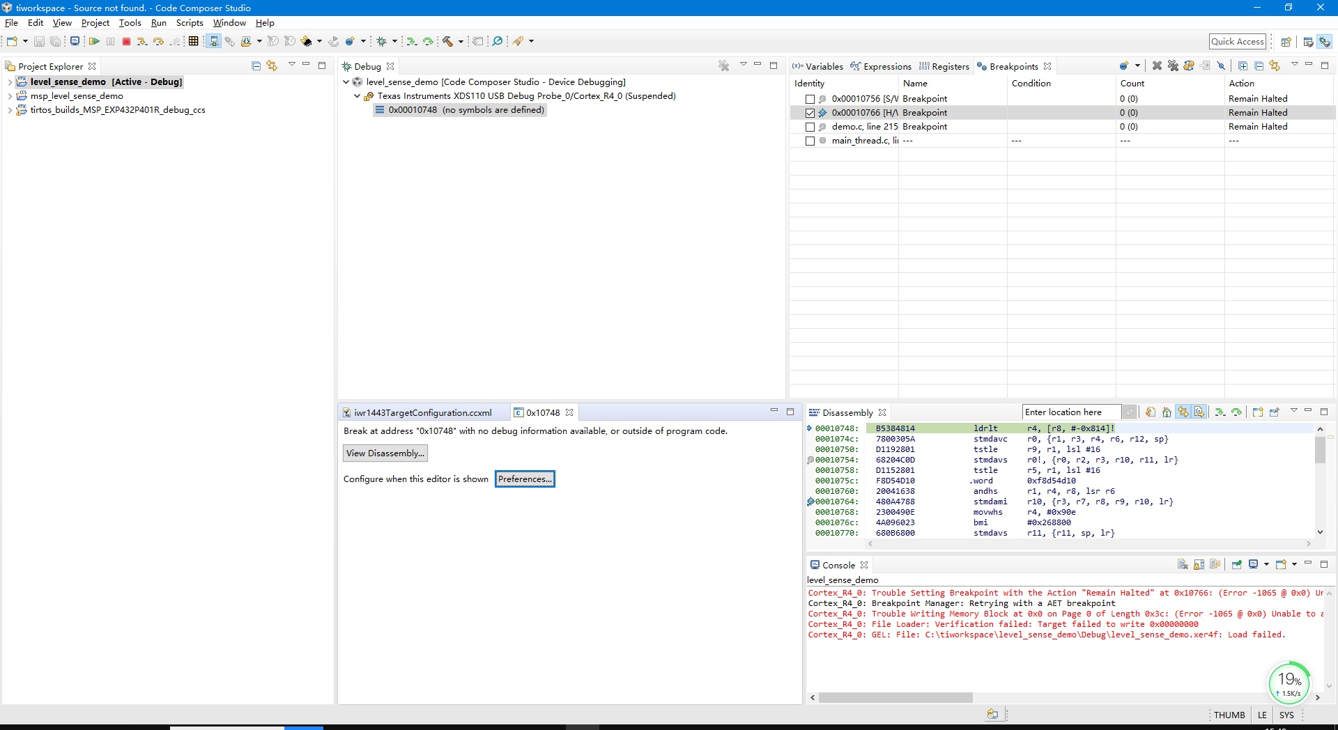
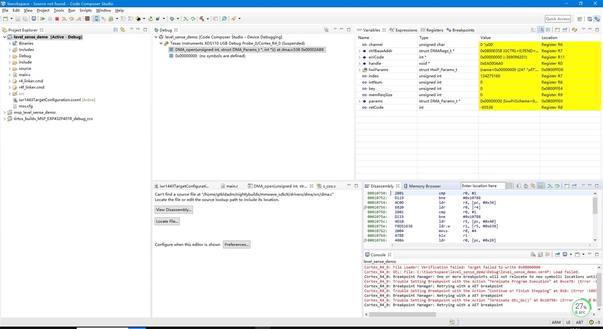
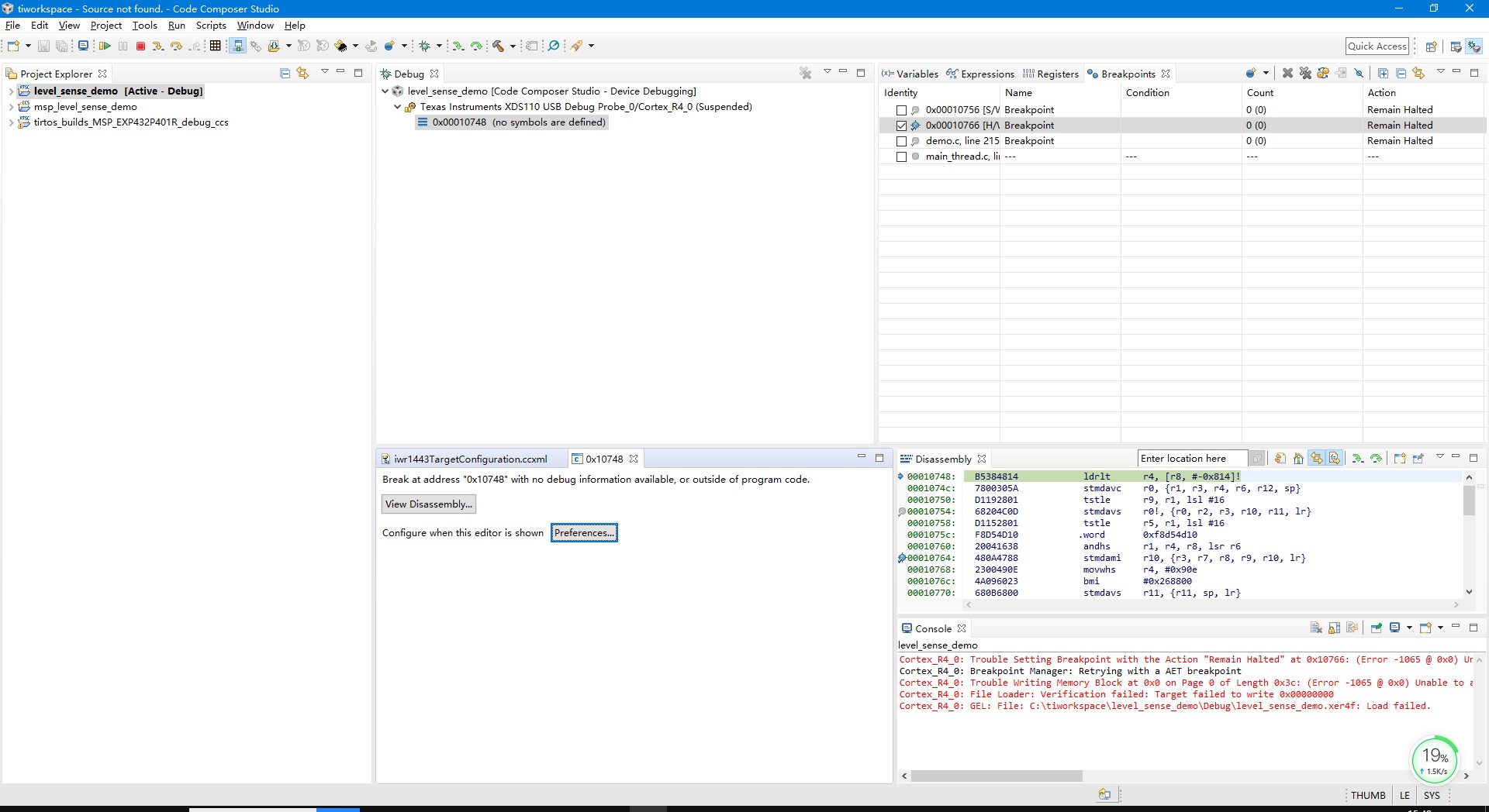
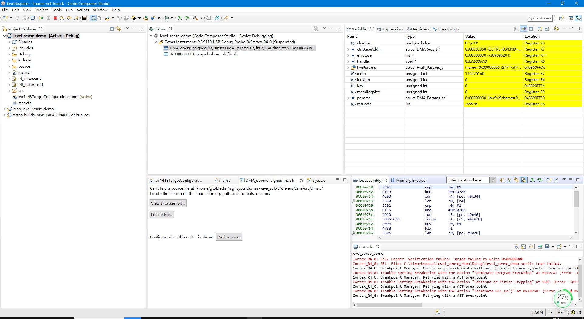
IWR1443在CCS环境下可以连接,但无法LOAD FAILED

Other Parts Discussed in Thread: IWR1443

 你好,我们在CCS环境下可以连接IWR1443,但LOAD FAILED,而且DISASSEMBLY调试框可以执行部分代码,请多指教。