This thread has been locked.

If you have a related question, please click the "Ask a related question" button in the top right corner. The newly created question will be automatically linked to this question.

[参考译文] RTOS/SW-EK-TM4C129EXL:TI-RTOS API

Guru**** 2587365 points
Other Parts Discussed in Thread: EK-TM4C129EXL

请注意,本文内容源自机器翻译,可能存在语法或其它翻译错误,仅供参考。如需获取准确内容,请参阅链接中的英语原文或自行翻译。

https://e2e.ti.com/support/microcontrollers/arm-based-microcontrollers-group/arm-based-microcontrollers/f/arm-based-microcontrollers-forum/693843/rtos-sw-ek-tm4c129exl-ti-rtos-api

器件型号:SW-EK-TM4C129EXL
Thread 中讨论的其他器件:EK-TM4C129EXL

工具/软件:TI-RTOS

I A 使用 Ek-TM4C129EXL Evluation 套件。 如何查看 system_printf()中的消息?  system_printf()中的消息将在哪里打印??? 执行程序后、我在控制台中看不到这些消息。  

在下图中、红色框中的文本将打印在哪里????

如何在程序执行后查看控制台???

  • 请注意,本文内容源自机器翻译,可能存在语法或其它翻译错误,仅供参考。如需获取准确内容,请参阅链接中的英语原文或自行翻译。
    您好!
    使用 System_printf()时,需要跟随 System_flush(),以便 SysMin 仅打印到控制台。

    请参阅下面的 TI-RTOS 示例代码片段。

    system_printf ("启动 SPI 环回示例\n 系统提供程序设置为"
    " SYSMIN。 停止目标以查看 ROV 中的任何 SysMin 内容。\n");
    /* SysMin 仅在您调用 flush 或 exit 时才会打印到控制台*/
    system_flush();
  • 请注意,本文内容源自机器翻译,可能存在语法或其它翻译错误,仅供参考。如需获取准确内容,请参阅链接中的英语原文或自行翻译。

    您好、Charles、

    我按上述顺序执行代码、但仍然无法在控制台上打印任何消息。

  • 请注意,本文内容源自机器翻译,可能存在语法或其它翻译错误,仅供参考。如需获取准确内容,请参阅链接中的英语原文或自行翻译。

    您好、Naveen、

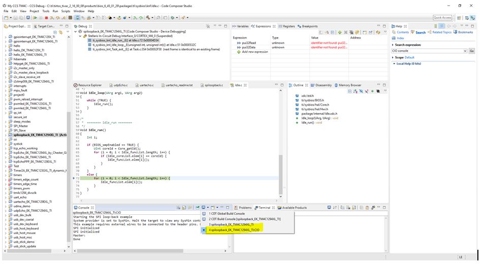
    我刚刚运行了相同的示例、控制台显示屏没有任何问题。 单击下面以黄色突出显示的图标,是否找到:CIO 控制台?

  • 请注意,本文内容源自机器翻译,可能存在语法或其它翻译错误,仅供参考。如需获取准确内容,请参阅链接中的英语原文或自行翻译。

    您好、Charles、

          我在控制台中没有找到该 CIO 控制台选项。 这些是我在程序执行后获得的屏幕截图。 我在运行程序后无法获取.ccxml。

  • 请注意,本文内容源自机器翻译,可能存在语法或其它翻译错误,仅供参考。如需获取准确内容,请参阅链接中的英语原文或自行翻译。
    以及如何在 TI- RTOS 中集成虚拟 UART 消息。 是否可以在 TI-RTOS 示例代码中使用虚拟 UART?
  • 请注意,本文内容源自机器翻译,可能存在语法或其它翻译错误,仅供参考。如需获取准确内容,请参阅链接中的英语原文或自行翻译。

    您好!

     您是否曾尝试过任何 TI-RTOS 示例、是否在所有这些示例上都遇到了相同的问题才能打印到控制台? 您应该会看到如下所示的内容。 您有哪些 TI-RTOS 版本和 XDCtools 版本? 您可能需要重新安装 TI-RTOS 并查看它是否有所不同。  

    还有一个 TI-RTOS uartecho 示例、您还可以尝试将数据发送到虚拟终端。

  • 请注意,本文内容源自机器翻译,可能存在语法或其它翻译错误,仅供参考。如需获取准确内容,请参阅链接中的英语原文或自行翻译。

    您好、Charles、

         这是 TI-RTOS 和 XDC 的版本。 我在调试窗口中找不到空闲函数。 这些是我在调试期间获得的屏幕截图。  

  • 请注意,本文内容源自机器翻译,可能存在语法或其它翻译错误,仅供参考。如需获取准确内容,请参阅链接中的英语原文或自行翻译。
    您好!

    右键点击您的项目并选择"Show Build Settings...(显示构建设置...)"。 在左窗格中、您将看到 CCS General、就像我在之前的答复中显示的屏幕截图一样。 在右侧的"CCS General (CCS 常规)"下、您将看到"Main and Products (主菜单和产品)"。 单击产品、您将看到我显示的屏幕截图。

    如果您尝试过其他 TI-RTOS 示例(如 Hello)、则您尚未回答我的问题、并查看您是否遇到相同的问题。
  • 请注意,本文内容源自机器翻译,可能存在语法或其它翻译错误,仅供参考。如需获取准确内容,请参阅链接中的英语原文或自行翻译。

    您好、Charles、

         我还尝试了仪器部分的"Helloworld"示例。 控制台仍然不打印任何内容。 以下是错误屏幕截图。  

  • 请注意,本文内容源自机器翻译,可能存在语法或其它翻译错误,仅供参考。如需获取准确内容,请参阅链接中的英语原文或自行翻译。
    Naveen、

    您的屏幕截图显示目标是"自由运行"、而不是正常运行。 在 Free Run 中、在目标上执行代码之前会禁用断点、因此不会显示 CIO 控制台视图的更新。 尝试使用菜单"Resume"而不是"Free Run"、并告知我们这是否解决了问题。