This thread has been locked.

If you have a related question, please click the "Ask a related question" button in the top right corner. The newly created question will be automatically linked to this question.

[参考译文] TMDSCNCD280049C:如果使用修改的链接器命令文件、则器件在加电后唤醒"#39;t "。

Guru**** 2539500 points
Other Parts Discussed in Thread: C2000WARE, TMDXIDDK379D

请注意,本文内容源自机器翻译,可能存在语法或其它翻译错误,仅供参考。如需获取准确内容,请参阅链接中的英语原文或自行翻译。

https://e2e.ti.com/support/microcontrollers/c2000-microcontrollers-group/c2000/f/c2000-microcontrollers-forum/909849/tmdscncd280049c-the-device-won-t-wake-up-after-powered-on-if-a-modified-linker-command-file-is-utilized

器件型号:TMDSCNCD280049C
主题中讨论的其他器件:C2000WARETMDXIDDK379D

您好、香榭丽舍

客户一直面临这样一个问题: 程序不能与附加的名为"iddk_server_2837x_flash_lnk_cpu1.cmd"的链接命令文件一起使用。
客户修改了该文件。

他们已确认 LED 示例代码可与"28004x_generic_flash_lnk.cmd"搭配使用、没有问题。
"iddk_server_2837x_flash_lnk_cpu1.txt"的故障条件是程序在加电后不工作。
使用 CCS debug -> run 正常。

它们的.cmd 似乎会导致问题。
您能否调查所附文件的内容?

提前感谢您的时间检查。
此致、
Hitoshie2e.ti.com/.../iddk_5F00_servo_5F00_2837x_5F00_flash_5F00_lnk_5F00_cpu1.txt

  • 请注意,本文内容源自机器翻译,可能存在语法或其它翻译错误,仅供参考。如需获取准确内容,请参阅链接中的英语原文或自行翻译。

    您能详细说明一下"不起作用"是什么意思吗? 他们能否判断它是否甚至达到了 main()? 他们的项目中是否有 CodeStartBranch.asm (或自定义等效项)?

    我没有在 cmd 文件中找到任何相关内容。 他们是否也想共享.map 文件?

    惠特尼

  • 请注意,本文内容源自机器翻译,可能存在语法或其它翻译错误,仅供参考。如需获取准确内容,请参阅链接中的英语原文或自行翻译。

    尊敬的惠特尼:

    非常感谢您检查.CMD。
    您能否等待几天以获取地图文件。

    此致、
    Hitoshi  

  • 请注意,本文内容源自机器翻译,可能存在语法或其它翻译错误,仅供参考。如需获取准确内容,请参阅链接中的英语原文或自行翻译。

    尊敬的惠特尼:

    这是随附的映射文件。
    如果您能仔细研究并让我知道任何发现、我将不胜感激。

    感谢您的调查。
    此致、
    Hitoshie2e.ti.com/.../fcl_5F00_f28004x_5F00_tmdxiddk.txt

  • 请注意,本文内容源自机器翻译,可能存在语法或其它翻译错误,仅供参考。如需获取准确内容,请参阅链接中的英语原文或自行翻译。

    感谢您提供.map 文件。 我仍然没有看到任何明显的错误。 你能回答我之前的问题吗——它以什么方式失败了? 它是否到达 main()或无法引导? 他们能否在代码中的关键点使 LED 闪烁或切换引脚以尝试确定中断位置?

    惠特尼

  • 请注意,本文内容源自机器翻译,可能存在语法或其它翻译错误,仅供参考。如需获取准确内容,请参阅链接中的英语原文或自行翻译。

    尊敬的惠特尼:

    感谢您的善意调查。
    根据客户的说法、程序在通电后不运行。
    对于调试、如果 XDS 连接到电路板并从 CCS 加载代码、则可以顺利运行。
    但是、在 XDS 断开连接并再次为电路板通电后、程序不会唤醒。  
    无 LED 闪烁等
    他们很难检查是否正确调用 main()。

    他们已经使用我们的 LED 闪烁示例代码进行了测试、程序运行正常。
    因此、他们认为链接器命令文件设置不正确。

    我认为最好使用我们的 LED 示例中的文件重新创建链接器命令文件、并通过简单的代码进行测试。
    如果您有任何建议、这将非常有帮助。

    再次感谢、致以诚挚的问候、
    Hitoshi




  • 请注意,本文内容源自机器翻译,可能存在语法或其它翻译错误,仅供参考。如需获取准确内容,请参阅链接中的英语原文或自行翻译。

    当它们运行 LED 闪烁示例时、它们使用的是闪存构建配置还是 RAM 配置? 我想知道他们是否可能将引导模式引脚设置为从 RAM 而不是闪存引导?

    他们可以尝试在 CCS 中创建编译配置并绕过 GEL 文件、以便在器件引导失败后重新连接到器件时、他们可以在不将 GEL 文件复位的情况下执行此操作。 这将使他们能够查看代码被卡住的位置。 如果 PC 显示它们在引导 ROM 中、则可以尝试加载 ROM 符号(在 C2000Ware 中的 libraries/boot_rom/下)以了解发生了什么。

    惠特尼

  • 请注意,本文内容源自机器翻译,可能存在语法或其它翻译错误,仅供参考。如需获取准确内容,请参阅链接中的英语原文或自行翻译。

    尊敬的惠特尼:

    客户将相应地调试他们的代码。
    如果他们有任何其他问题、将在 e2e 上再次发布该帖子。

    感谢您对.CMD 和.map 文件进行的友好检查。
    此致、
    Hitoshi

  • 请注意,本文内容源自机器翻译,可能存在语法或其它翻译错误,仅供参考。如需获取准确内容,请参阅链接中的英语原文或自行翻译。

    尊敬的惠特尼:

    我当前正在调试。

    我已绕过 GEL 文件(C28xx_CPU1)、但看不到代码停留在哪里。

    您能告诉我如何找出代码被卡住的位置吗?

    此致

    Rui

  • 请注意,本文内容源自机器翻译,可能存在语法或其它翻译错误,仅供参考。如需获取准确内容,请参阅链接中的英语原文或自行翻译。

    连接到器件后、您在 CCS 调试视图中看到了什么? 您至少应该能够查看程序计数器并找出它尝试执行的代码。 地址是什么?

    您是否尝试为引导 ROM 和应用程序添加符号以获得更多详细信息?

    惠特尼

  • 请注意,本文内容源自机器翻译,可能存在语法或其它翻译错误,仅供参考。如需获取准确内容,请参阅链接中的英语原文或自行翻译。

    感谢你的答复。

    CCS Debug 透视图显示:
    ・调试
    FCL_f28004x_tmsdxiddk[Code Composer Studio -器件调试]
    德州仪器(TI) XDS100v2 USB 调试探针/CLA1_0 (断开连接:未知)

    ・拆卸
    ・・・・・・μ A |・・・μ A

    未显示地址和程序计数器、我应该在调试视图中查看什么窗口?

  • 请注意,本文内容源自机器翻译,可能存在语法或其它翻译错误,仅供参考。如需获取准确内容,请参阅链接中的英语原文或自行翻译。

  • 请注意,本文内容源自机器翻译,可能存在语法或其它翻译错误,仅供参考。如需获取准确内容,请参阅链接中的英语原文或自行翻译。

    在屏幕截图中、您实际上没有连接到器件。 您需要单击工具栏上的"连接"按钮。 连接后、您应该能够在"Debug"面板中查看地址、但也可以在"Registers"面板中打开"Core Registers"部分、并在其中找到 PC。

    惠特尼

  • 请注意,本文内容源自机器翻译,可能存在语法或其它翻译错误,仅供参考。如需获取准确内容,请参阅链接中的英语原文或自行翻译。

    感谢你的答复。

    当我单击"Connect"按钮时、CCS 软件会强制终止。

    Code Composer Studio 的版本为"9.3.0.00012"。

  • 请注意,本文内容源自机器翻译,可能存在语法或其它翻译错误,仅供参考。如需获取准确内容,请参阅链接中的英语原文或自行翻译。

    每次都会发生这种情况? 是否仅在没有 GEL 文件的情况下进行连接时发生、还是在执行常规调试时发生?

    惠特尼

  • 请注意,本文内容源自机器翻译,可能存在语法或其它翻译错误,仅供参考。如需获取准确内容,请参阅链接中的英语原文或自行翻译。

    感谢你的答复。

    它每次都会发生。 但是、仅当绕过 GEL 文件时。 在常规调试中不会发生这种情况。

  • 请注意,本文内容源自机器翻译,可能存在语法或其它翻译错误,仅供参考。如需获取准确内容,请参阅链接中的英语原文或自行翻译。

    我在使用"Bypass (旁路)"复选框时遇到了相同的问题。 我认为这只是绕过整个 CPU。 相反、取消选中它、只需清除"初始化脚本"文本框并保存即可。 如果 CCS 用"..\CCSTargetConfigurations"填充它是可以的-只需确保没有列出.gel 即可。

    惠特尼

  • 请注意,本文内容源自机器翻译,可能存在语法或其它翻译错误,仅供参考。如需获取准确内容,请参阅链接中的英语原文或自行翻译。

    感谢你的答复。

    相反、我取消选中它、清除"初始化脚本"文本框、保存它、然后尝试调试。

    我无法使用以下错误开始调试。

    "加载程序错误"
    详细日志
    C28xx_CPU1:警告:复位后解锁器件(区域1)失败。
    C28xx_CPU1:警告:复位后解锁器件(区域2)失败。
    C28xx_CPU1:设置断点时出现问题、在0xc0d4处执行"保持暂停"操作:(错误-1066 @ 0xC0D4)无法设置/清除请求的断点。 验证断点地址是否在有效存储器中。(仿真包8.4.0.00006)
    C28xx_CPU1:断点管理器:使用 AET 断点重试
    C28xx_CPU1:执行 PLL 配置算法时出错。 操作已取消。 (0x0)
    C28xx_CPU1:在擦除/加载闪存之前、执行调试器复位并执行引导 ROM 代码(点击 CCS 调试窗口中的"恢复"按钮)。如果这无助于成功执行闪存擦除/加载、请检查复位原因(RESC)寄存器、 NMI 影子标志(NMISHDFLG)寄存器和引导 ROM 状态寄存器、用于进一步调试。
    C28xx_CPU1:文件加载程序:内存写入失败:未知错误
    C28xx_CPU1:GEL:文件:C:\Users\FCL_f28004x_tmdxiddk\FCL_f28004x_tmdxiddk.out:加载失败。

  • 请注意,本文内容源自机器翻译,可能存在语法或其它翻译错误,仅供参考。如需获取准确内容,请参阅链接中的英语原文或自行翻译。

    您是否使用 Debug 按钮开始调试? 我们希望在不加载程序的情况下连接到器件、因此我们需要以不同的方式执行该操作。

    您能否在 CCS 中打开目标配置视图并在列表中找到编辑过的 CCXML? 右键单击它并选择"Launch Selected Configuration"、然后单击"Connect"按钮。 正如我之前所说的、您不想加载程序、但可以使用"Load"->"Add Symbols"来获取更多调试信息。

    惠特尼

  • 请注意,本文内容源自机器翻译,可能存在语法或其它翻译错误,仅供参考。如需获取准确内容,请参阅链接中的英语原文或自行翻译。

    感谢你的答复。

    到目前为止、我通过按下调试按钮开始调试。
    我附加了一个映像、但即使我右键单击编辑过的 CCXML、也不会显示项目"启动选定的配置"、并且无法启动连接。
    这是 CCS 版本问题吗?

  • 请注意,本文内容源自机器翻译,可能存在语法或其它翻译错误,仅供参考。如需获取准确内容,请参阅链接中的英语原文或自行翻译。

  • 请注意,本文内容源自机器翻译,可能存在语法或其它翻译错误,仅供参考。如需获取准确内容,请参阅链接中的英语原文或自行翻译。

    该选项不会出现在 Project Explorer 视图中-您只能在 Target Configurations 视图中看到它。 我可以在屏幕截图右侧看到它的选项卡。

    惠特尼

  • 请注意,本文内容源自机器翻译,可能存在语法或其它翻译错误,仅供参考。如需获取准确内容,请参阅链接中的英语原文或自行翻译。

    感谢你的答复。

    我能够连接到目标。 非常感谢。

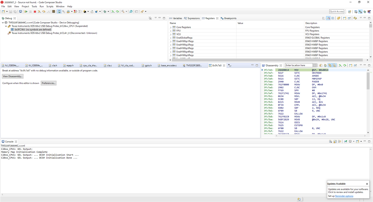
    连接后连接捕获。
    它在地址3fc7a5停止、并显示消息"no symbols are defined"。
    当我从这个状态"恢复"时、它似乎在地址3fb02a [ESTOP0]上停止。

    我认为我无法从引导加载程序转到主程序。 分析应如何进行?

  • 请注意,本文内容源自机器翻译,可能存在语法或其它翻译错误,仅供参考。如需获取准确内容,请参阅链接中的英语原文或自行翻译。

    您的 GEL 文件看起来仍在使用(请参阅控制台消息)、因此您的器件在连接时会复位、这就是它指向0x3fc7a5 (引导 ROM 代码的开始)的原因。 我们不希望它被重置、因为我们会失去它被卡住的位置。 基本上、我要查看的过程是

    1.在器件断开连接的情况下、对电路板进行下电上电、使其独立启动

    2.将其连接到 CCS、同时删除 GEL 文件、因此不会发生复位并保留器件状态

    3.查看应用程序在独立启动期间的停滞位置,加载符号(仅限符号,而不是整个程序)以帮助进行调试

    原始文章指出、闪烁 LED 示例已正确引导。 您能否确认、当您进行该实验时、您使用的是项目的闪存构建配置? 请仔细检查是否已为闪存引导模式配置引导模式引脚。

    惠特尼

  • 请注意,本文内容源自机器翻译,可能存在语法或其它翻译错误,仅供参考。如需获取准确内容,请参阅链接中的英语原文或自行翻译。

    感谢你的答复。

    很抱歉、似乎已重置、因为我启动时选择了不同的 CCXML。 在连接到器件时、删除 GEL 文件并附加捕获。 它卡在0x3fb02b 上。

    已完成"加载符号"、将显示"未定义符号"。

    闪烁 LED 示例使用了闪存构建配置
    引导模式引脚对于 BOOT_0和 BOOT_1都是"高电平"。

  • 请注意,本文内容源自机器翻译,可能存在语法或其它翻译错误,仅供参考。如需获取准确内容,请参阅链接中的英语原文或自行翻译。

    谢谢、这就是我要找的。 因此地址0x3fb02b 是等待引导模式的一部分。 您似乎已为闪存引导正确配置了引导引脚、但有时在引导过程出错时会输入等待引导。

    我注意到在先前共享的.map 文件中、boot_RSVD 区域似乎加载了一些内容。 我不认为这是问题的原因、但我想提醒一下、该区域中放置的任何数据在复位时都将被引导 ROM 覆盖、因此请确保这不是问题。

    我仍然不清楚它是否永远不会到达 main()。 我想知道它是否到达 main()、得到复位、然后返回到引导 ROM 中,或者它是否从不到达 main ()。 您是否通过在 main()的开头添加代码来切换引脚来确认此操作?

    惠特尼

  • 请注意,本文内容源自机器翻译,可能存在语法或其它翻译错误,仅供参考。如需获取准确内容,请参阅链接中的英语原文或自行翻译。

    感谢你的答复。

    我检查.map 文件中的 boot_RSVD 区域。

    我认为我没有先到达 main()。
    原因是,当我在 main()和 while 循环之间添加了代码“切换引脚”时,波形没有发生任何变化。

    我们似乎需要调查启动过程有问题的原因。

    顺便说一下、这次我将在"C:\ti\c2000\C2000Ware_MotorControl_SDK_2_01_00_00\solutions\tmdxiddk379d\f28004x"中编辑示例程序并对其进行检查、但不进行编辑的示例程序可以正确启动。 不是吗?

    如果可能、您可以在您的环境中测试它吗?

  • 请注意,本文内容源自机器翻译,可能存在语法或其它翻译错误,仅供参考。如需获取准确内容,请参阅链接中的英语原文或自行翻译。

    好的、我刚才尝试从闪存启动原始应用程序、并且遇到了同样的问题。 我进入 f28004x_codestartbranch.asm 文件、将 WD_DISABLE 从0更改为1、并修复了该问题。 希望您将在自定义应用中看到相同的结果。

    在_c_int00正在运行并且无法到达 main()时,它似乎正在获得看门狗复位。

    我将针对 MotorControl SDK 提交一个错误以解决此问题。

    惠特尼

  • 请注意,本文内容源自机器翻译,可能存在语法或其它翻译错误,仅供参考。如需获取准确内容,请参阅链接中的英语原文或自行翻译。

    感谢您调试原始应用。

    将应用程序中 f28004x_codestartbranch.asm 文件中的 WD_disable 从0更改为1也解决了这个问题!

    顺便说一下、这个看门狗复位问题是否是由初始化符号所需的时间引起的、如以下 URL 中所示?

    e2e.ti.com/.../3314206

    此外、我禁用了看门狗。 如果我在用户应用程序中再次启用它、是否正常?

  • 请注意,本文内容源自机器翻译,可能存在语法或其它翻译错误,仅供参考。如需获取准确内容,请参阅链接中的英语原文或自行翻译。

    很高兴听到这是问题的根源。 是的、您链接到的线程中给出的说明是准确的。

    是的、您可以在应用程序中重新启用它。 当前 Device_init()无论如何都会禁用它,但如果您计划添加为看门狗提供服务所需的函数调用,则该操作将起作用。

    如果您希望在 c_int 期间将其保持打开、您还可以考虑编辑 CodeStartBranch.asm 文件以写入 WD 分频器、以将其减慢到足够快的速度、从而不会超时。

    惠特尼

  • 请注意,本文内容源自机器翻译,可能存在语法或其它翻译错误,仅供参考。如需获取准确内容,请参阅链接中的英语原文或自行翻译。

    感谢你的答复。

    发现了原因,非常好。谢谢。
    目前、我的应用不使用看门狗、因此我将在需要时在应用中启用看门狗。
    在 c_int 期间,如果需要看门狗,我会编辑 CodeStartBranch.asm 文件。 如果是、我应该如何在 WD 分频器中编写代码?

  • 请注意,本文内容源自机器翻译,可能存在语法或其它翻译错误,仅供参考。如需获取准确内容,请参阅链接中的英语原文或自行翻译。

    在 CodeStartBranch.asm 中、您可以看到如果 WD_DISABLE = 1、则分支到一个称为"WD_DISABLE"的段、该段写入 WDCR 中的 WDDIS 位。 您可以获取此代码并创建一个新的"wd_config"函数、该函数清除 WDDIS 位并改为写入 WDCR 中的 WDPRECLKDIV 和 WDPS 字段。 它是相同的寄存器/地址-您只需更新"#0068h"值。

    惠特尼

  • 请注意,本文内容源自机器翻译,可能存在语法或其它翻译错误,仅供参考。如需获取准确内容,请参阅链接中的英语原文或自行翻译。

    感谢你的答复。

    在名为"WD_DISABLE"的部分中、我能够确认 WDCR 寄存器的 WDDIS 位被清零。 值"#0068h"被写入这里。 我将重写对应于 WDCR 寄存器11-8位的设置、以降低时钟速度。

    所有问题均已解决。

    感谢您长时间关注我。