This thread has been locked.

If you have a related question, please click the "Ask a related question" button in the top right corner. The newly created question will be automatically linked to this question.

[参考译文] TMS320F280049C:InstaSPIN Lab05在客户电路板上运行异常

Guru**** 2455360 points
Other Parts Discussed in Thread: C2000WARE

请注意,本文内容源自机器翻译,可能存在语法或其它翻译错误,仅供参考。如需获取准确内容,请参阅链接中的英语原文或自行翻译。

https://e2e.ti.com/support/microcontrollers/c2000-microcontrollers-group/c2000/f/c2000-microcontrollers-forum/834606/tms320f280049c-instaspin-lab05-run-abnormal-on-customer-board

器件型号:TMS320F280049C
主题中讨论的其他器件:C2000WARETMDSHVMTRINSPIN

大家好

我们尝试在 客户电路板上运行 C2000Ware_MotorControl_SDK_2_00_00_00\solutions\tmdshvmtrinaucing\f28004x\ccs\sensorless_foc\is05_motor_id、并发现整个电机识别过程中 adcData I_A 和 V_V 值始终非常小(几乎为零)。 因此电机未运行、无法识别正确的电机参数。 您是否已经看到了这种行为? 可能的原因是什么?  

我执行了如下测试:

1、  在 TI HVKIT 演示板中测试 is05_MOTOR_ID 项目、它可以正常运行并识别正确的电机。 因此、我认为 CCS 9.0.0.1.00004和编译器 v18.12.1应该可以

2、  根据 TI HVKIT 和客户电路板之间的不同更新项目固件:

a) ADC 引脚分配不同、我已更新 HAL_setupADC 函数和 HAL_readADCDataWithOffsets 函数中的正确 ADC 引脚。

b)示例电路标度、我已更新 USER_ADC_FULL_SCALE_VOLTGE_V、USER_ADC_FULL_SCALE_CURRENT_A、 USER_VOLTGE_FILTER_POLE_Hz

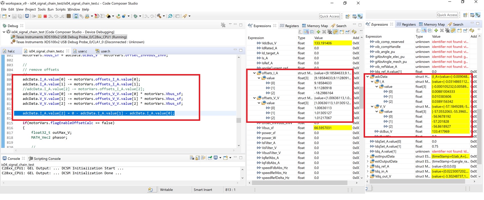
c)客户电路板仅为 U/V 两个电流采样电路、  我更新了 adcData.I_A.value[2]= 0 - adcData.I_A.value[1]- adcData.I_A.value[0];

3,在 客户电路板中测试 is04_signal_chain_test 项目、它可以驱动电机正常运行。 因此、我认为客户电路板中的 PWM 驱动器电路应该正常。 我还检查电压采样的 adcresult 寄存器值、电流采样在电机运行时应正确。

4、  在客户电路板中测试 is05_motor_id 项目、电机未运行、下面是 adcData 捕获、显示 I_A 和 V_V 值始终非常小。  

    

  • 请注意,本文内容源自机器翻译,可能存在语法或其它翻译错误,仅供参考。如需获取准确内容,请参阅链接中的英语原文或自行翻译。

    Terry、

    您能否使用 lab03和 lab04再次在客户电路板上运行电机? 并使用数据记录功能检查感应电流和电压、以验证硬件?

    将    motorVars.flagEnableSys 设置为1后、您可以在表达式窗口中检查 motorVars.offset_I_A.value 和 motorVars.offset_V_V.value。 motorVars.offset_i_A 值应接近 USER_ADC_FULL_SCALE_CURRENT_A 的一半、 而 motorVars.offset_V_V.值应接近1.0。

       如果没有 PWM 输出且偏移值正确、则 adcData.I_A 将接近0.0、而 adcData.V_V 将接近 USER_ADC_FULL_SCALE_VOLTGE_V 的一半。

  • 请注意,本文内容源自机器翻译,可能存在语法或其它翻译错误,仅供参考。如需获取准确内容,请参阅链接中的英语原文或自行翻译。

    I Yanming

    我已经在客户电路板中验证了 lab04。 我按如下方式牵引波形。

    1、  motorVars.offset_I_A.value 是 USER_ADC_FULL_SCALE_CURRENT_A 的一半、 motorVars.offset_V_V.value 接近1.0。

    2、  当  没有 PWM 输出时、adcData.I_A 接近0.0、adcData.V_V 接近 USER_ADC_FULL_SCALE_VOLTGE_V 的一半

    3、  电压采样波形看起来正确、电流采样波形不好。  

    您是否认为当前坏样本会导致 lab05 adcData.V_V 值始终接近于零?  

    另一个问题是、在 lab05中 USER_NUM_CURRENT_SENSORS 是否可以设置为2? 由于默认 lab05在 TI HVKIT 中运行良好、但将 USER_NUM_CURRENT_SENSORS 修改为2后运行失败。

  • 请注意,本文内容源自机器翻译,可能存在语法或其它翻译错误,仅供参考。如需获取准确内容,请参阅链接中的英语原文或自行翻译。

    您好、Yanming

    我们尝试优化硬件示例电路、然后再次运行 lab03、在 CCS 中草稿 adcData.I_A 和 adcData.V_V 波形、如下所示、看起来平滑、U/V/W 之间的相位看起来正确。 我对 motorVars.offset_I_A 和 motorVars.offset_V_V.value 进行了双精度处理。

    但是、当运行 lab05时、在整个电机识别过程中 adcData I_A 和 V_V 值仍然非常小(几乎为零)。 我们已经尝试调优一周了、我完全混淆了什么是错误的、非常需要您的帮助建议、请。  

  • 请注意,本文内容源自机器翻译,可能存在语法或其它翻译错误,仅供参考。如需获取准确内容,请参阅链接中的英语原文或自行翻译。

    您好、Terry、

    请检查 ADC 配置以及是否根据硬件电路板设计调节电流和电压。 您可以使用 LRC 表(如果可能的话、甚至是万用表)测量定子电阻、然后与识别电阻进行比较。 如果 ADC 配置和缩放值正确、两个电阻应非常相似。