Other Parts Discussed in Thread: TMS320F28027
请注意,本文内容源自机器翻译,可能存在语法或其它翻译错误,仅供参考。如需获取准确内容,请参阅链接中的英语原文或自行翻译。
器件型号:TMS320F28027 工具与软件:
尊敬的先生 :
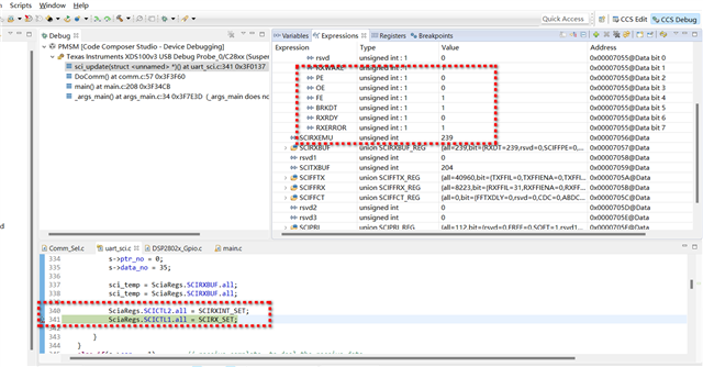
由于传输期间某些原因、我们目前正在使用的 TMS320F28027芯片的 SCI 模块具有低 RX 引脚。 理论上、此低电平将触发28027芯片中的 SCIRXST.bit.BRKDT 寄存器被设置为1、
但经过测试、我们发现只有极少数的芯片会产生此错误标志位。 我们想了解该标志位生成的机制(为什么我发送它时它为低电平? 大多数电路板不会产生此标志位、因此让我们进行一些异常的判断处理)。
因为根据规范(检测到10位时触发)和我们测试的波形、应该会生成这个图形。 请帮助分析和回答这个问题。 谢谢你。
蓝色:接收 RX、黄色:启用 RE、红色:发送 TX
注意:(黄色使能 RE 信号的高电平级是传输级)。 在传输阶段、我们的 RX 变为低电平、理论上应生成 BRKDT 标志。 然而、我们测试表明、只有极少数量的电路板能产生此信号。 


