主题中讨论的其他部件: LMFLASSHPROGRAMR, TM4C1294NCPDT
工具/软件:Code Composer Studio
您好,
我正在尝试使用代码编辑器工作室运行调试会话,但我的应用程序略有不同:
1.我有一个现有项目,它有自己的一系列makefile,用于在外部Linux主机上编译项目。
2.我使用现有代码创建了一个新的c/c++ make文件项目。
3.在项目->属性->c/c++常规->路径和符号->源位置下,我创建了指向所有源文件的链接
4.我使用GCC编译器在服务器外部编译项目,启用调试编译器选项以生成.elf文件,并在调试期间加载到处理器上。
5.我可以看到调试会话正在正常运行。 我可以逐步执行汇编代码,当调试过程运行时,软件将按预期运行。
6.目标器件是运行在外部25MHz振荡器上的tm4c129xnczad
7.我正在运行代码编辑器工作室7。
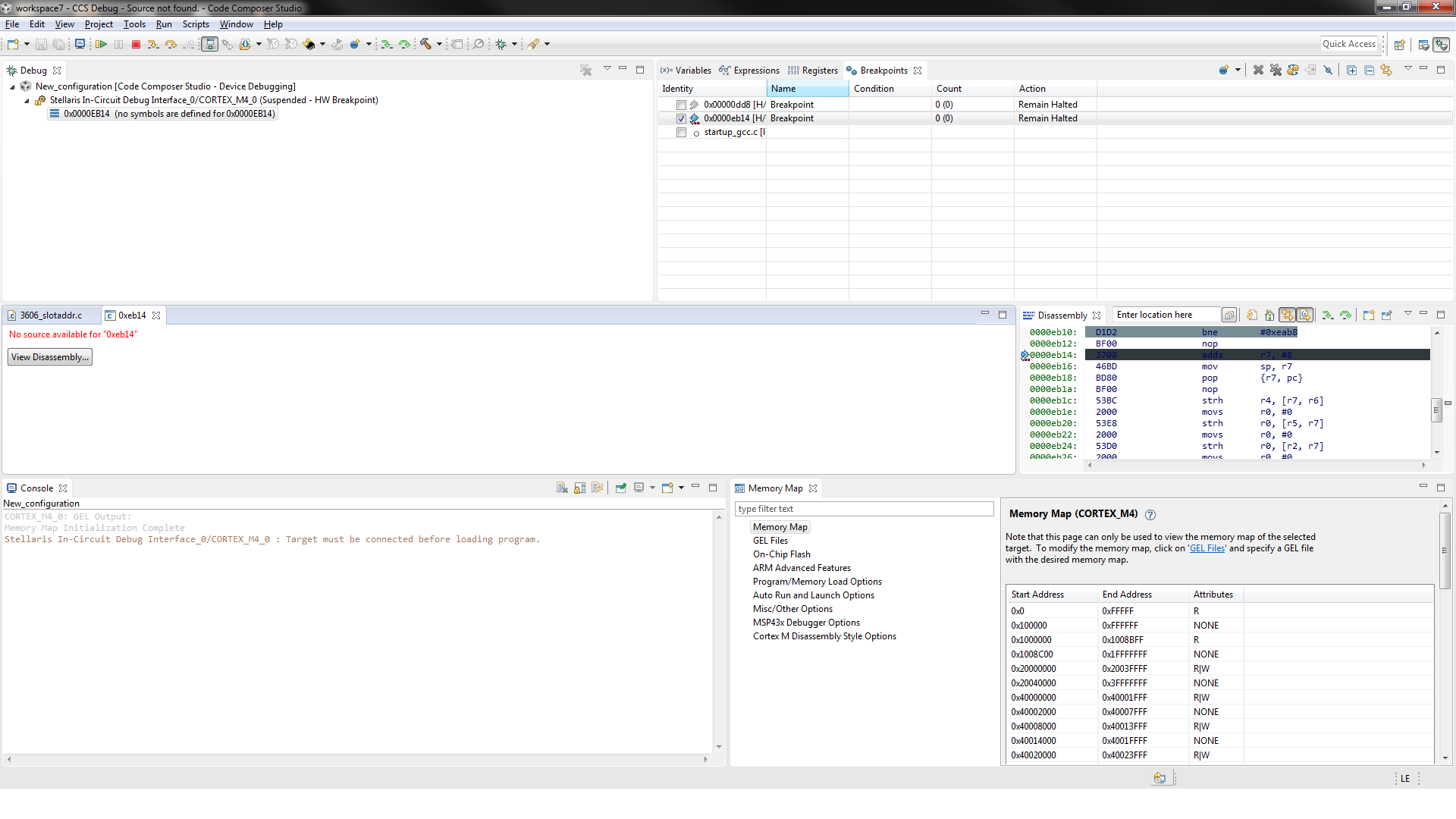
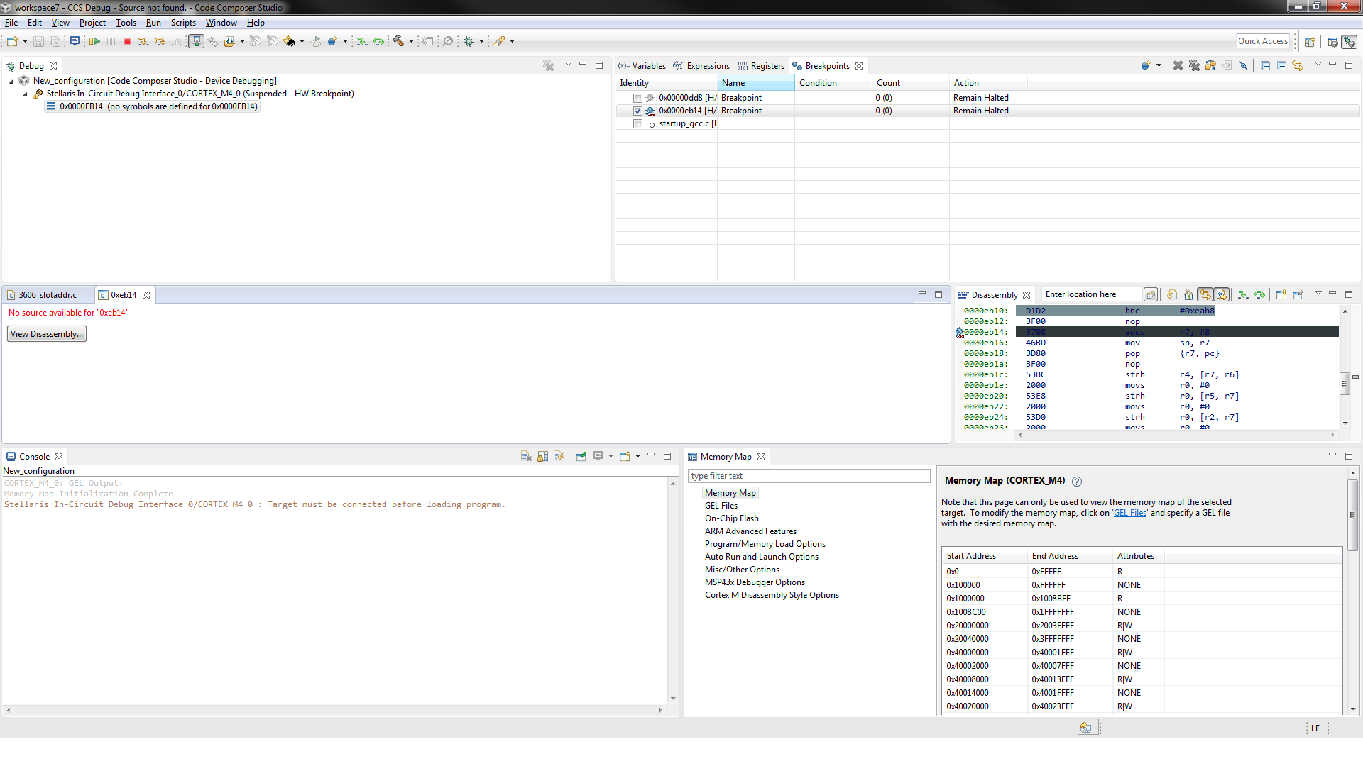
我面临的问题是,暂停调试时,我无法通过当前程序计数器查看.c或.cpp源代码引用(尽管我可以查看分解的代码)。 相反,我收到以下错误“No source available for xx”(没有xx的可用源)。 我认为调试会话或项目配置存在某种设置问题,但在论坛中没有找到任何信息来解释此问题。 以下是一些有用的屏幕截图。 如果需要任何其他信息,请告知我。
我们非常感谢您的建议。 谢谢你。
代码编写器解析的.elf文件的屏幕截图。
将使用以下设置创建调试配置:













