This thread has been locked.

If you have a related question, please click the "Ask a related question" button in the top right corner. The newly created question will be automatically linked to this question.

[参考译文] TMDSIDK437X:无法在 TMDrev K437X 板(SID1.4A)上构建项目"NIMU_BasicExample_idkAM437x&quot。 错误。

Guru**** 2589280 points


请注意,本文内容源自机器翻译,可能存在语法或其它翻译错误,仅供参考。如需获取准确内容,请参阅链接中的英语原文或自行翻译。

https://e2e.ti.com/support/tools/code-composer-studio-group/ccs/f/code-composer-studio-forum/981823/tmdsidk437x-cannot-build-project-nimu_basicexample_idkam437x-on-tmdsidk437x-board-rev-1-4a-errors

器件型号:TMDSIDK437X

初始条件:

Windows 10 (x64)
SDK:TI-processor-SDK-RTOS-AM437X-EVM-06.03.00.106-Windows-x86-64安装
电路板:idkAM437x
CCSv10 (版本:10.2.0.00009)
任务是构建一个项目 NIMU_BasicExample_idkAM437x_armExampleProject

 

出现错误

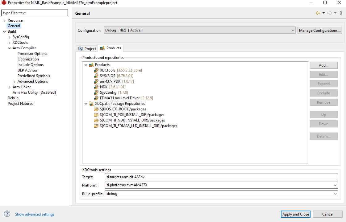
1) 1)在路径"C:/ti/bios_6_76_03_01/packages;C:/ti/pdk_am437x_1_0_17/packages;C:/ti/ndk_3_61_01_01/packages;C:/ti/edma3_lld_2_12_05_30E/packages;C:/ti/xdctools_3_55_02_22_core/packages;C:;C:;C:;.."上找不到名为"ti.targets.arm.elf.A8Fnv"的目标:请检查目标名称的拼写以及该路径中是否存在该目标名称。 .xdchelp /NIMU_BasicExample_idkAM437x_armExampleproject 行10 C/C++问题

2) gmake:***[build-2061940351]错误2.

3) gmake:目标“全部”不会由于错误而重新生成。

4) gmak[1]:***[Build-2061940351-InProC]错误1.

5) 5)目标'Build-2061940351-InProc '的配方失败 subdir_rules.mk /Nimu_BasicExample_idkAM437x_armExampleproject/Debug__TI (2)第33行 C/C++问题

6)目标'Build-2061940351'的配方失败 subdir_rules.mk /Nimu_BasicExample_idkAM437x_armExampleProject/Debug__TI (2)第30行 C/C++问题

 

请告诉我如何修复工程的编译错误。 谢谢你。