This thread has been locked.

If you have a related question, please click the "Ask a related question" button in the top right corner. The newly created question will be automatically linked to this question.

[参考译文] CCS/TM4C123GH6PGE:安装 code composer studio 时出现问题

Guru**** 2392025 points


请注意,本文内容源自机器翻译,可能存在语法或其它翻译错误,仅供参考。如需获取准确内容,请参阅链接中的英语原文或自行翻译。

https://e2e.ti.com/support/tools/code-composer-studio-group/ccs/f/code-composer-studio-forum/742779/ccs-tm4c123gh6pge-problem-with-installing-code-composer-studio

器件型号:TM4C123GH6PGE

工具/软件:Code Composer Studio

您好、先生、

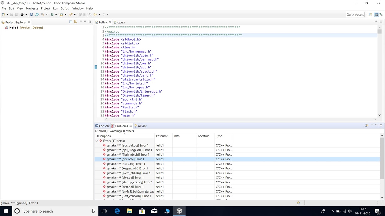
      我正在我的新 laptap 中安装 code composer studio v8。我安装了 CCS v8并通过安装 Tiva tm4c 驱动程序库执行了我的代码。成功安装后、我打开了代码、并遇到如下屏幕截图所示的错误。

我请求您查找以下屏幕截图错误、并建议我如何解决这些错误(即是否遗漏了任何支持文件?)。

谢谢、

此致、

Srinu.V.

  • 请注意,本文内容源自机器翻译,可能存在语法或其它翻译错误,仅供参考。如需获取准确内容,请参阅链接中的英语原文或自行翻译。
    您好!
    您能否在构建控制台中提供完整的构建输出? 在分析您的问题时会更有用。

    谢谢
    Ki
  • 请注意,本文内容源自机器翻译,可能存在语法或其它翻译错误,仅供参考。如需获取准确内容,请参阅链接中的英语原文或自行翻译。

    谢谢主席先生,

                

                    我正在附上构建控制台屏幕快照。请找到并建议我如何解决错误。

    谢谢、

    此致、

    Srinu.V.

  • 请注意,本文内容源自机器翻译,可能存在语法或其它翻译错误,仅供参考。如需获取准确内容,请参阅链接中的英语原文或自行翻译。
    我请求您能让任何人帮助我解决问题。



    谢谢、
    此致、
    Srinu。
  • 请注意,本文内容源自机器翻译,可能存在语法或其它翻译错误,仅供参考。如需获取准确内容,请参阅链接中的英语原文或自行翻译。
    请参阅以下常见问题解答:
    e2e.ti.com/.../740719

    您的用户名中似乎有一个空格字符。

    谢谢
    Ki
  • 请注意,本文内容源自机器翻译,可能存在语法或其它翻译错误,仅供参考。如需获取准确内容,请参阅链接中的英语原文或自行翻译。
    先生,
    我在用户名中找不到任何空格字符。


    谢谢、
    Srinu。
  • 请注意,本文内容源自机器翻译,可能存在语法或其它翻译错误,仅供参考。如需获取准确内容,请参阅链接中的英语原文或自行翻译。
    您的用户名是什么?

    我在构建控制台中看到路径"C:\Users\R"。
  • 请注意,本文内容源自机器翻译,可能存在语法或其它翻译错误,仅供参考。如需获取准确内容,请参阅链接中的英语原文或自行翻译。
    我的笔记本电脑用户名是网络用户。
    它显示 C:\Users\R 不是预期的错误
  • 请注意,本文内容源自机器翻译,可能存在语法或其它翻译错误,仅供参考。如需获取准确内容,请参阅链接中的英语原文或自行翻译。
    请在 DOS 命令窗口中运行以下命令:

    >回波%USERPROFILE%

    输出是什么?
  • 请注意,本文内容源自机器翻译,可能存在语法或其它翻译错误,仅供参考。如需获取准确内容,请参阅链接中的英语原文或自行翻译。

    您好、先生、

             我执行了命令

    >在   DOS 窗口中回显%USERPROFILE%,我在下面的屏幕快照中得到结果。我请求您找到它,请向我推荐先生。

    谢谢、

    Srinu。

  • 请注意,本文内容源自机器翻译,可能存在语法或其它翻译错误,仅供参考。如需获取准确内容,请参阅链接中的英语原文或自行翻译。

    您的用户名是:

    研发#软件

    即包含非字母数字字符"&"和"#"。 如 [常见问题解答] CCS 中所述:为什么我需要在路径中避免使用非字母数字(Unicode)字符? 使用非字母数字字符的路径可能会导致各种工程管理和编译问题。

    用户名中的"&"会导致生成问题、甚至导致  命令提示符中的回显%USERPROFILE%报告错误、因为它会尝试将文本"D#Software"作为命令执行。

    因此,请尝试:

    a.启动 CCS 时、请选择 C:\Users\R&D#Software 目录之外的工作区目录、以便路径仅包含字母数字字符或"_"字符。

    b.使用仅包含 字母数字或"_"字符的用户名登录时使用 CCS。

  • 请注意,本文内容源自机器翻译,可能存在语法或其它翻译错误,仅供参考。如需获取准确内容,请参阅链接中的英语原文或自行翻译。
    感谢先生提供的友好信息、

    我根据您的指示解决了我的问题。问题已解决、工作正常。


    谢谢、
    Srinu。