请注意,本文内容源自机器翻译,可能存在语法或其它翻译错误,仅供参考。如需获取准确内容,请参阅链接中的英语原文或自行翻译。
部件号:MSP430FR2676 您好,
我的客户正在使用 FR2676开发他们的系统。
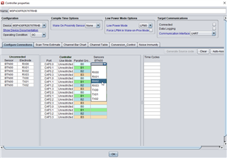
下面是 Captivate 设计中心 GUI 的示例。
如您所见,信道#和元件#未对齐。 这由 GUI 自动完成。
在“通道条形图”等上监控传感器行为有点困难
客户希望配置的信道#和 Element #相同。
是否有可能以及如何更改这些数字?
谢谢,此致,
柯一朗·塔希罗

