请注意,本文内容源自机器翻译,可能存在语法或其它翻译错误,仅供参考。如需获取准确内容,请参阅链接中的英语原文或自行翻译。
器件型号:AM6421 工具与软件:
您好!
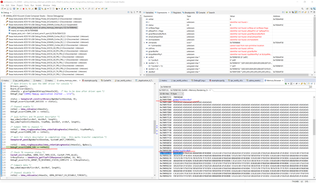
在 TI 示例代码"C:\ti\mcu_plus_sdk_am64x_10_00_00_20\examples\drivers\udma\udma_memcpy_interrupt\am64x-evm\r5fss0-0_nortos"中、我会尝试对其进行调试并设置断点以运行它。 当代码位于第122行时、变量 gUdmaTestDestBuf 仍为 A5A5... 如下所示:

根据我的理解、在 usdma_ringQueueRaw 的函数之后、 gUdmaTestDestBuf 对 gUdmaTestSrcBuf 来说将是虚名 。 为什么 gUdmaTestDestBuf 仍然是 A5A5…
你能为我解释一下吗?
谢谢!
