Thread 中讨论的其他器件:TDA4VH
工具/软件:
尊敬的 TI 团队:
感谢您对此进行研究
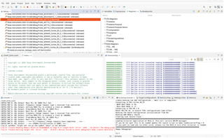
停止目标 CPU 时出现问题:
(错误-1325 -(0:0:0))
器件无法进入调试/停机模式(无法确定原因)。 选择"强制调试"以强制 CPU 进入允许调试 CPU 的状态。 请注意、这是一个调试工具、您在调用此功能后将无法可靠地重新启动代码执行。 需要器件的上电复位才能恢复系统运行。
(仿真包9.12.0.00150)
当我尝试加载固件 C71X_0时、抛出该错误。
我尝试从 CCS (12.4)加载固件
SDK 9.2
让我知道如何解决这个错误,我想设置 env 来调试错误
之后、当我尝试加载固件时收到此错误、可能的原因是什么
我们被阻止,任何解决办法都可以帮助我们。
