您好!
我们要求在定制板中使用以太网端口‘0’。 我想将 HUA 演示编译为定制板,并将端口1更改为端口‘0’。
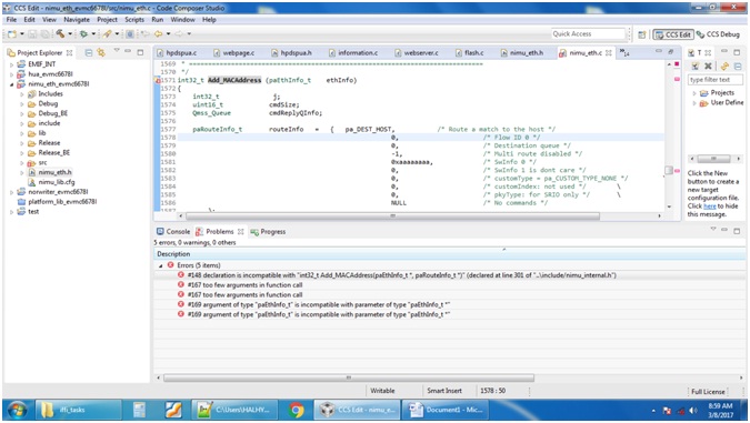
我已经下载了支持补丁,以添加并编译到端口‘0’[Nimu-EMAC0.zip’]。 我能够编译平台库、但无法编译 EVM 的 NIMU 库。 “自述文件中给出的步骤:
1) 1)在 PDK 的 NIMU 封装位置替换 NIMU 以太网驱动程序文件"NIMU_eth.c"。
示例:C:\ti\pdk_C6678_1_1_2_6\packages/ti\transport \ndk\Nimu\src
2) 2)替换 PDK 平台目录中的平台文件和 PHY 驱动程序。
例如:C:\ti\pdk_C6678_1_1_2_6\packages \ti\platform\evmc6678l\platform_lib\src
3) 3)将 NIMU 驱动程序和平台包导入 CCS 并进行重建。
示例:导入以下软件包并提及以下位置。
C:\ti\pdk_C6678_1_2_6\packages \ti\platform\evmc6678l\platform_lib
C:\ti\pdk_C6678_1_1_2_6\packages \ti\transport \NDK\Nimu
4) 4)将重建的新 NIMU 和斑板封装与 NDK 示例链接并使用、以便在 AMC 连接器上支持 EMAC0。
但我在编译期间会遇到如下错误、
