Thread 中讨论的其他器件: SIMPLELINK-CC13XX-CC26XX-SDK
一位客户使用 CC2652P 作为协调器来处理 ZHA1.2路由器和终端设备。 发现有时路由器/终端设备无法通过另一个路由器加入的问题。 通过监听器日志和打印日志、我们发现更新器件命令是以无线方式发送的、但 在 ZD8p_ProcessSecMsg 中未触发 UPDATE_DEVICE_IND:

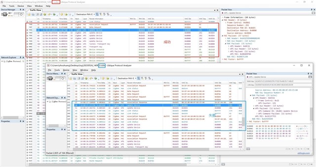
请查找所附的监听器日志、其中我们可以在标记行(5755/5933/6278/6459/6724/6912)上找到未成功的 Update Device 命令:

此外、还可以在第2910行和7991行上找到一些成功的更新器件命令:


您能否帮助分析导致忽略更新设备命令的原因? 如果需要有关调试的更多信息、请告诉我、谢谢。
此致、
沭阳


