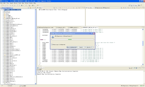
昨天在论坛技术人员的指点下解决了在CCS5.1环境下F28M35芯片连接不上仿真器的问题。但是今天添加了程序后又出现了连接不上目标的问题。如图所示
新建工程和导入3.3版本的工程我都试了,工程中的文件是在ControlSuite中版本为V130的例程中考过来的,用的是blinky这个例程。工程文件添加完毕后,点击debug输出两行意思为M3与C28 Memrey Map 初始化完成的提示后就弹出了图中所示对话框,然后就一直在搜索,不点取消就不会停止,点取消以后就报错。。。请问是什么问题啊?是我工程建立的有问题么?以前一直都是在用CCS3.3,对CCS5.1不是很了解,请问各位高手有没有现成的能够直接在CCS5.1里运行的的例程啊,发给我参考参考好么?

