This thread has been locked.

If you have a related question, please click the "Ask a related question" button in the top right corner. The newly created question will be automatically linked to this question.

IQ math 使用问题



想使用TI 的IQ math加快系统计算速度,但是编译总不通过。

已经在主程序中include了 IQMATH.H;修改了CMD文件,并将IQMATH.LIB添加如工程中,但仍然报错。

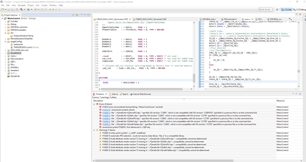
具体的报错内容:

Description Resource Path Location Type
<a href="file:/C:/TI/ccsv6/tools/compiler/dmed/HTML/16008.html">#16008-D</a> file "../IQmath.lib<IQ24cosPU.obj>" specifies ISA revision "C2800", which is not compatible with ISA revision "C28FPU32" specified in a previous file or on the command line MotorControl C/C++ Problem;

Description Resource Path Location Type
<a href="file:/C:/TI/ccsv6/tools/compiler/dmed/HTML/16008.html">#16008-D</a> file "../IQmath.lib<IQ24div.obj>" specifies ISA revision "C2800", which is not compatible with ISA revision "C2700" specified in a previous file or on the command line MotorControl C/C++ Problem;

Description Resource Path Location Type
<a href="file:/C:/TI/ccsv6/tools/compiler/dmed/HTML/16008.html">#16008-D</a> file "../IQmath.lib<IQ24sinPU.obj>" specifies ISA revision "C2800", which is not compatible with ISA revision "C2700" specified in a previous file or on the command line MotorControl C/C++ Problem;

Description Resource Path Location Type
<a href="file:/C:/TI/ccsv6/tools/compiler/dmed/HTML/16008.html">#16008-D</a> file "../IQmath.lib<IQ24toF.obj>" specifies ISA revision "C2800", which is not compatible with ISA revision "C2700" specified in a previous file or on the command line MotorControl C/C++ Problem;

Description Resource Path Location Type
<a href="file:/C:/TI/ccsv6/tools/compiler/dmed/HTML/16008.html">#16008-D</a> file "../IQmath.lib<IQmathTables.obj>" specifies ISA revision "C2800", which is not compatible with ISA revision "C2700" specified in a previous file or on the command line MotorControl C/C++ Problem;