This thread has been locked.

If you have a related question, please click the "Ask a related question" button in the top right corner. The newly created question will be automatically linked to this question.

關於ccs resume

Other Parts Discussed in Thread: CONTROLSUITE

使用f28335

我們自己用了一個版子 

僅拉出 部分接腳 和電源供給

目標是

斷電後程是能重跑

不會因為ccs的resume鍵停止 而停止

希望不用透過resume就可以自動執行

  • 你好,芯片运行分为在线调试的时候RAM运行和离线情况下的FLASH运行。只要正确添加flash烧写用的cmd文件就可以使芯片在脱离CCS后运行了
  • 要怎麼寫進flash 已經有cmd檔了 不知道怎麼燒進去
  • 注意图片中的3个红色位置:

    1、工程中已经添加cmd文件(同时要右键ram运行的cmd文件选择exclude from build,确保工程只包含一个cmd文件)。2、工程属性的include中已经包含cmd文件的路径。

    如果以上两项已经满足,那么编译后再debug的话,程序就会烧写进flash中运行,同时可以掉电不删除。

  • 圖片 我把sensorless .cmd和 nonBIOS.cmd右鍵exclude from build

    但沒有在includes中看到cmd

  • 使用F28335  如何使用FLASH

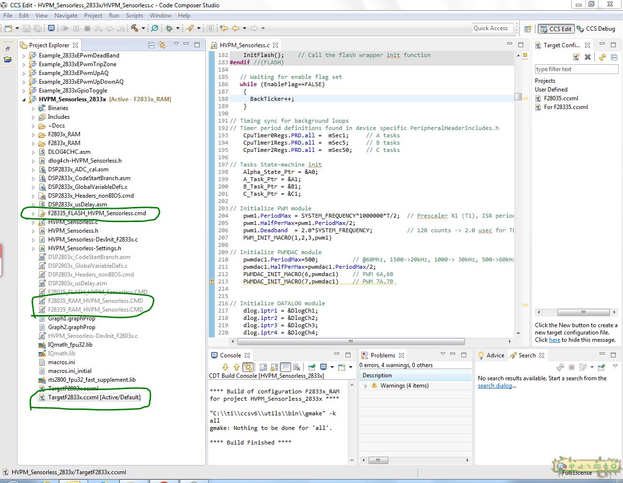
  • 针对这个工程的话,注意截图上绿色圈出来的这几个文件。

    首先最下方的圈,要选择F28335芯片(最好点开确认一下)

    其次另外两个圈出来的文件要互相替换掉,包含“...RAM...”的cmd文件右键选择exclude from build,将“...FLASH...”右键include from build去掉勾。

    然后编译没问题就可以debug烧写进flash了。

    操作这几个文件就可以了,其他文件不用动。

  • 要怎麼調整 ram 到 flash

  • /* ==============================================================================
    System Name: HVPM_Sensorless

    File Name: HVPM_Sensorless.C

    Description: Primary system file for the Real Implementation of Sensorless
    Field Orientation Control for Three Phase Permanent-Magnet
    Synchronous Motor (PMSM)

    Supports F2833x(floating point) and F2803x(fixed point) devices
    ================================================================================= */

    // Include header files used in the main function

    #include "PeripheralHeaderIncludes.h"
    #include "HVPM_Sensorless-Settings.h"
    #include "IQmathLib.h"
    #include "HVPM_Sensorless.h"
    #include <math.h>


    #ifdef FLASH
    #pragma CODE_SECTION(MainISR,"ramfuncs");
    #pragma CODE_SECTION(OffsetISR,"ramfuncs");
    #endif

    // Prototype statements for functions found within this file.
    interrupt void MainISR(void);
    interrupt void OffsetISR(void);
    void DeviceInit();
    void MemCopy();
    void InitFlash();
    void HVDMC_Protection(void);


    // State Machine function prototypes
    //------------------------------------
    // Alpha states
    void A0(void); //state A0
    void B0(void); //state B0
    void C0(void); //state C0

    // A branch states
    void A1(void); //state A1
    void A2(void); //state A2
    void A3(void); //state A3

    // B branch states
    void B1(void); //state B1
    void B2(void); //state B2
    void B3(void); //state B3

    // C branch states
    void C1(void); //state C1
    void C2(void); //state C2
    void C3(void); //state C3

    // Variable declarations
    void (*Alpha_State_Ptr)(void); // Base States pointer
    void (*A_Task_Ptr)(void); // State pointer A branch
    void (*B_Task_Ptr)(void); // State pointer B branch
    void (*C_Task_Ptr)(void); // State pointer C branch

    // Used for running BackGround in flash, and ISR in RAM
    extern Uint16 *RamfuncsLoadStart, *RamfuncsLoadEnd, *RamfuncsRunStart;

    int16 VTimer0[4]; // Virtual Timers slaved off CPU Timer 0 (A events)
    int16 VTimer1[4]; // Virtual Timers slaved off CPU Timer 1 (B events)
    int16 VTimer2[4]; // Virtual Timers slaved off CPU Timer 2 (C events)
    int16 SerialCommsTimer;

    // Global variables used in this system

    Uint16 OffsetFlag=0;
    _iq offsetA=0;
    _iq offsetB=0;
    _iq offsetC=0;
    _iq K1=_IQ(0.998); //Offset filter coefficient K1: 0.05/(T+0.05);
    _iq K2=_IQ(0.001999); //Offset filter coefficient K2: T/(T+0.05);
    extern _iq IQsinTable[];
    extern _iq IQcosTable[];

    _iq VdTesting = _IQ(0.0); // Vd reference (pu)
    _iq VqTesting = _IQ(0.15); // Vq reference (pu)
    _iq IdRef = _IQ(0.0); // Id reference (pu)
    _iq IqRef = _IQ(0.1); // Iq reference (pu)

    #if (BUILDLEVEL<LEVEL3) // Speed reference (pu)
    _iq SpeedRef = _IQ(0.15); // For Open Loop tests
    #else
    _iq SpeedRef = _IQ(0.3); // For Closed Loop tests
    #endif

    float32 T = 0.001/ISR_FREQUENCY; // Samping period (sec), see parameter.h

    Uint32 IsrTicker = 0;
    Uint16 BackTicker = 0;
    Uint16 lsw=0;
    Uint16 TripFlagDMC=0; //PWM trip status

    // Default ADC initialization
    int ChSel[16] = {0,0,0,0,0,0,0,0,0,0,0,0,0,0,0,0};
    int TrigSel[16] = {5,5,5,5,5,5,5,5,5,5,5,5,5,5,5,5};
    int ACQPS[16] = {8,8,8,8,8,8,8,8,8,8,8,8,8,8,8,8};

    int16 DlogCh1 = 0;
    int16 DlogCh2 = 0;
    int16 DlogCh3 = 0;
    int16 DlogCh4 = 0;


    volatile Uint16 EnableFlag = FALSE;
    Uint16 LockRotorFlag = FALSE;

    Uint16 SpeedLoopPrescaler = 10; // Speed loop prescaler
    Uint16 SpeedLoopCount = 1; // Speed loop counter


    // Instance a position estimator
    SMOPOS smo1 = SMOPOS_DEFAULTS;
    // Instance a sliding-mode position observer constant Module
    SMOPOS_CONST smo1_const = SMOPOS_CONST_DEFAULTS;

    // Instance a QEP interface driver
    QEP qep1 = QEP_DEFAULTS;

    // Instance a few transform objects
    CLARKE clarke1 = CLARKE_DEFAULTS;
    PARK park1 = PARK_DEFAULTS;
    IPARK ipark1 = IPARK_DEFAULTS;

    // Instance PI regulators to regulate the d and q axis currents, and speed
    PI_CONTROLLER pi_spd = PI_CONTROLLER_DEFAULTS;
    PI_CONTROLLER pi_id = PI_CONTROLLER_DEFAULTS;
    PI_CONTROLLER pi_iq = PI_CONTROLLER_DEFAULTS;

    // Instance a PWM driver instance
    PWMGEN pwm1 = PWMGEN_DEFAULTS;

    // Instance a PWM DAC driver instance
    PWMDAC pwmdac1 = PWMDAC_DEFAULTS;

    // Instance a Space Vector PWM modulator. This modulator generates a, b and c
    // phases based on the d and q stationery reference frame inputs
    SVGEN svgen1 = SVGEN_DEFAULTS;

    // Instance a ramp controller to smoothly ramp the frequency
    RMPCNTL rc1 = RMPCNTL_DEFAULTS;

    // Instance a ramp generator to simulate an Anglele
    RAMPGEN rg1 = RAMPGEN_DEFAULTS;

    // Instance a phase voltage calculation
    PHASEVOLTAGE volt1 = PHASEVOLTAGE_DEFAULTS;

    // Instance a speed calculator based on QEP
    SPEED_MEAS_QEP speed1 = SPEED_MEAS_QEP_DEFAULTS;

    // Instance a speed calculator based on sliding-mode position observer
    SPEED_ESTIMATION speed3 = SPEED_ESTIMATION_DEFAULTS;

    // Create an instance of DATALOG Module
    DLOG_4CH dlog = DLOG_4CH_DEFAULTS;

    void Gpio_setup2(void);

    void main(void)
    {

    DeviceInit(); // Device Life support & GPIO
    Gpio_setup2();
    // Only used if running from FLASH
    // Note that the variable FLASH is defined by the compiler
    #ifdef FLASH
    // Copy time critical code and Flash setup code to RAM
    // The RamfuncsLoadStart, RamfuncsLoadEnd, and RamfuncsRunStart
    // symbols are created by the linker. Refer to the linker files.
    MemCopy(&RamfuncsLoadStart, &RamfuncsLoadEnd, &RamfuncsRunStart);

    // Call Flash Initialization to setup flash waitstates
    // This function must reside in RAM
    InitFlash(); // Call the flash wrapper init function
    #endif //(FLASH)

    // Waiting for enable flag set
    while (EnableFlag==FALSE)
    {
    if(GpioDataRegs.GPCDAT.bit.GPIO85==1){//12v open
    if(GpioDataRegs.GPCDAT.bit.GPIO84==1){//24v open
    EnableFlag=1;
    lsw=1;

    }
    }

    BackTicker++;
    }

    // Timing sync for background loops
    // Timer period definitions found in device specific PeripheralHeaderIncludes.h
    CpuTimer0Regs.PRD.all = mSec1; // A tasks
    CpuTimer1Regs.PRD.all = mSec5; // B tasks
    CpuTimer2Regs.PRD.all = mSec50; // C tasks

    // Tasks State-machine init
    Alpha_State_Ptr = &A0;
    A_Task_Ptr = &A1;
    B_Task_Ptr = &B1;
    C_Task_Ptr = &C1;

    // Initialize PWM module
    pwm1.PeriodMax = SYSTEM_FREQUENCY*1000000*T/2; // Prescaler X1 (T1), ISR period = T x 1
    pwm1.HalfPerMax=pwm1.PeriodMax/2;
    pwm1.Deadband = 2.0*SYSTEM_FREQUENCY; // 120 counts -> 2.0 usec for TBCLK = SYSCLK/1
    PWM_INIT_MACRO(1,2,3,pwm1)

    // Initialize PWMDAC module
    pwmdac1.PeriodMax=500; // @60Mhz, 1500->20kHz, 1000-> 30kHz, 500->60kHz
    pwmdac1.HalfPerMax=pwmdac1.PeriodMax/2;
    PWMDAC_INIT_MACRO(6,pwmdac1) // PWM 6A,6B
    PWMDAC_INIT_MACRO(7,pwmdac1) // PWM 7A,7B


    // Initialize DATALOG module
    dlog.iptr1 = &DlogCh1;
    dlog.iptr2 = &DlogCh2;
    dlog.iptr3 = &DlogCh3;
    dlog.iptr4 = &DlogCh4;
    dlog.trig_value = 0x1;
    dlog.size = 0x00c8;
    dlog.prescalar = 5;
    dlog.init(&dlog);


    // Initialize ADC for DMC Kit Rev 1.1
    ChSel[0]=1; // Dummy meas. avoid 1st sample issue Rev0 Picollo*/
    ChSel[1]=1; // ChSelect: ADC A1-> Phase A Current
    ChSel[2]=9; // ChSelect: ADC B1-> Phase B Current
    ChSel[3]=3; // ChSelect: ADC A3-> Phase C Current
    ChSel[4]=15; // ChSelect: ADC B7-> Phase A Voltage
    ChSel[5]=14; // ChSelect: ADC B6-> Phase B Voltage
    ChSel[6]=12; // ChSelect: ADC B4-> Phase C Voltage
    ChSel[7]=7; // ChSelect: ADC A7-> DC Bus Voltage

    // Initialize ADC module
    ADC_MACRO_INIT(ChSel,TrigSel,ACQPS)

    // Initialize QEP module
    qep1.LineEncoder = 2500;
    qep1.MechScaler = _IQ30(0.25/qep1.LineEncoder);
    qep1.PolePairs = POLES/2;
    qep1.CalibratedAngle = 0;
    QEP_INIT_MACRO(1,qep1)

    // Initialize the Speed module for QEP based speed calculation
    speed1.K1 = _IQ21(1/(BASE_FREQ*T));
    speed1.K2 = _IQ(1/(1+T*2*PI*5)); // Low-pass cut-off frequency
    speed1.K3 = _IQ(1)-speed1.K2;
    speed1.BaseRpm = 120*(BASE_FREQ/POLES);

    // Initialize the SPEED_EST module SMOPOS based speed calculation
    speed3.K1 = _IQ21(1/(BASE_FREQ*T));
    speed3.K2 = _IQ(1/(1+T*2*PI*5)); // Low-pass cut-off frequency
    speed3.K3 = _IQ(1)-speed3.K2;
    speed3.BaseRpm = 120*(BASE_FREQ/POLES);

    // Initialize the RAMPGEN module
    rg1.StepAngleMax = _IQ(BASE_FREQ*T);

    // Initialize the SMOPOS constant module
    smo1_const.Rs = RS;
    smo1_const.Ls = LS;
    smo1_const.Ib = BASE_CURRENT;
    smo1_const.Vb = BASE_VOLTAGE;
    smo1_const.Ts = T;
    SMO_CONST_MACRO(smo1_const)

    // Initialize the SMOPOS module
    smo1.Fsmopos = _IQ(smo1_const.Fsmopos);
    smo1.Gsmopos = _IQ(smo1_const.Gsmopos);
    smo1.Kslide = _IQ(0.05308703613);
    smo1.Kslf = _IQ(0.1057073975);

    // Initialize the PI module for Id
    pi_spd.Kp=_IQ(1.5);
    pi_spd.Ki=_IQ(T*SpeedLoopPrescaler/0.2);
    pi_spd.Umax =_IQ(0.95);
    pi_spd.Umin =_IQ(-0.95);

    // Initialize the PI module for Iq
    pi_id.Kp=_IQ(1.0);
    pi_id.Ki=_IQ(T/0.04);
    pi_id.Umax =_IQ(0.4);
    pi_id.Umin =_IQ(-0.4);

    // Initialize the PI module for speed
    pi_iq.Kp=_IQ(1.0);
    pi_iq.Ki=_IQ(T/0.04);
    pi_iq.Umax =_IQ(0.8);
    pi_iq.Umin =_IQ(-0.8);

    // Note that the vectorial sum of d-q PI outputs should be less than 1.0 which refers to maximum duty cycle for SVGEN.
    // Another duty cycle limiting factor is current sense through shunt resistors which depends on hardware/software implementation.
    // Depending on the application requirements 3,2 or a single shunt resistor can be used for current waveform reconstruction.
    // The higher number of shunt resistors allow the higher duty cycle operation and better dc bus utilization.
    // The users should adjust the PI saturation levels carefully during open loop tests (i.e pi_id.Umax, pi_iq.Umax and Umins) as in project manuals.
    // Violation of this procedure yields distorted current waveforms and unstable closed loop operations which may damage the inverter.

    //Call HVDMC Protection function
    HVDMC_Protection();

    // Reassign ISRs.

    EALLOW; // This is needed to write to EALLOW protected registers
    PieVectTable.EPWM1_INT = &OffsetISR;
    EDIS;

    // Enable PIE group 3 interrupt 1 for EPWM1_INT
    PieCtrlRegs.PIEIER3.bit.INTx1 = 1;

    // Enable CNT_zero interrupt using EPWM1 Time-base
    EPwm1Regs.ETSEL.bit.INTEN = 1; // Enable EPWM1INT generation
    EPwm1Regs.ETSEL.bit.INTSEL = 1; // Enable interrupt CNT_zero event
    EPwm1Regs.ETPS.bit.INTPRD = 1; // Generate interrupt on the 1st event
    EPwm1Regs.ETCLR.bit.INT = 1; // Enable more interrupts

    // Enable CPU INT3 for EPWM1_INT:
    IER |= M_INT3;
    // Enable global Interrupts and higher priority real-time debug events:
    EINT; // Enable Global interrupt INTM
    ERTM; // Enable Global realtime interrupt DBGM

    // IDLE loop. Just sit and loop forever:
    for(;;) //infinite loop
    {
    // State machine entry & exit point
    //===========================================================
    (*Alpha_State_Ptr)(); // jump to an Alpha state (A0,B0,...)
    //===========================================================

    }
    } //END MAIN CODE



    //=================================================================================
    // STATE-MACHINE SEQUENCING AND SYNCRONIZATION FOR SLOW BACKGROUND TASKS
    //=================================================================================

    //--------------------------------- FRAMEWORK -------------------------------------
    void A0(void)
    {
    // loop rate synchronizer for A-tasks
    if(CpuTimer0Regs.TCR.bit.TIF == 1)
    {
    CpuTimer0Regs.TCR.bit.TIF = 1; // clear flag

    //-----------------------------------------------------------
    (*A_Task_Ptr)(); // jump to an A Task (A1,A2,A3,...)
    //-----------------------------------------------------------

    VTimer0[0]++; // virtual timer 0, instance 0 (spare)
    SerialCommsTimer++;
    }

    Alpha_State_Ptr = &B0; // Comment out to allow only A tasks
    }

    void B0(void)
    {
    // loop rate synchronizer for B-tasks
    if(CpuTimer1Regs.TCR.bit.TIF == 1)
    {
    CpuTimer1Regs.TCR.bit.TIF = 1; // clear flag

    //-----------------------------------------------------------
    (*B_Task_Ptr)(); // jump to a B Task (B1,B2,B3,...)
    //-----------------------------------------------------------
    VTimer1[0]++; // virtual timer 1, instance 0 (spare)
    }

    Alpha_State_Ptr = &C0; // Allow C state tasks
    }

    void C0(void)
    {
    // loop rate synchronizer for C-tasks
    if(CpuTimer2Regs.TCR.bit.TIF == 1)
    {
    CpuTimer2Regs.TCR.bit.TIF = 1; // clear flag

    //-----------------------------------------------------------
    (*C_Task_Ptr)(); // jump to a C Task (C1,C2,C3,...)
    //-----------------------------------------------------------
    VTimer2[0]++; //virtual timer 2, instance 0 (spare)
    }

    Alpha_State_Ptr = &A0; // Back to State A0
    }


    //=================================================================================
    // A - TASKS (executed in every 1 msec)
    //=================================================================================
    //--------------------------------------------------------
    void A1(void) // SPARE (not used)
    //--------------------------------------------------------
    {
    if(EPwm1Regs.TZFLG.bit.OST==0x1)
    TripFlagDMC=1; // Trip on DMC (halt, overcurrent and IPM fault trip )

    //-------------------
    //the next time CpuTimer0 'counter' reaches Period value go to A2
    A_Task_Ptr = &A2;
    //-------------------
    }

    //-----------------------------------------------------------------
    void A2(void) // SPARE (not used)
    //-----------------------------------------------------------------
    {

    //-------------------
    //the next time CpuTimer0 'counter' reaches Period value go to A3
    A_Task_Ptr = &A3;
    //-------------------
    }

    //-----------------------------------------
    void A3(void) // SPARE (not used)
    //-----------------------------------------
    {

    //-----------------
    //the next time CpuTimer0 'counter' reaches Period value go to A1
    A_Task_Ptr = &A1;
    //-----------------
    }



    //=================================================================================
    // B - TASKS (executed in every 5 msec)
    //=================================================================================

    //----------------------------------- USER ----------------------------------------

    //----------------------------------------
    void B1(void) // Toggle GPIO-00
    //----------------------------------------
    {

    //-----------------
    //the next time CpuTimer1 'counter' reaches Period value go to B2
    B_Task_Ptr = &B2;
    //-----------------
    }

    //----------------------------------------
    void B2(void) // SPARE
    //----------------------------------------
    {

    //-----------------
    //the next time CpuTimer1 'counter' reaches Period value go to B3
    B_Task_Ptr = &B3;
    //-----------------
    }

    //----------------------------------------
    void B3(void) // SPARE
    //----------------------------------------
    {

    //-----------------
    //the next time CpuTimer1 'counter' reaches Period value go to B1
    B_Task_Ptr = &B1;
    //-----------------
    }


    //=================================================================================
    // C - TASKS (executed in every 50 msec)
    //=================================================================================

    //--------------------------------- USER ------------------------------------------

    //----------------------------------------
    void C1(void) // Toggle GPIO-34
    //----------------------------------------
    {

    if(EPwm1Regs.TZFLG.bit.OST==0x1) // TripZ for PWMs is low (fault trip)
    { TripFlagDMC=1;
    }

    GpioDataRegs.GPBTOGGLE.bit.GPIO34 = 1; // Turn on/off LD3 on the controlCARD

    //-----------------
    //the next time CpuTimer2 'counter' reaches Period value go to C2
    C_Task_Ptr = &C2;
    //-----------------

    }

    //----------------------------------------
    void C2(void) // SPARE
    //----------------------------------------
    {

    //-----------------
    //the next time CpuTimer2 'counter' reaches Period value go to C3
    C_Task_Ptr = &C3;
    //-----------------
    }


    //-----------------------------------------
    void C3(void) // SPARE
    //-----------------------------------------
    {

    //-----------------
    //the next time CpuTimer2 'counter' reaches Period value go to C1
    C_Task_Ptr = &C1;
    //-----------------
    }




    // MainISR
    interrupt void MainISR(void)
    {

    // Verifying the ISR
    IsrTicker++;

    // =============================== LEVEL 1 ======================================
    // Checks target independent modules, duty cycle waveforms and PWM update
    // Keep the motors disconnected at this level
    // ==============================================================================

    #if (BUILDLEVEL==LEVEL1)

    // ------------------------------------------------------------------------------
    // Connect inputs of the RMP module and call the ramp control macro
    // ------------------------------------------------------------------------------
    rc1.TargetValue = SpeedRef;
    RC_MACRO(rc1)

    // ------------------------------------------------------------------------------
    // Connect inputs of the RAMP GEN module and call the ramp generator macro
    // ------------------------------------------------------------------------------
    rg1.Freq = rc1.SetpointValue;
    RG_MACRO(rg1)

    // ------------------------------------------------------------------------------
    // Connect inputs of the INV_PARK module and call the inverse park trans. macro
    // There are two option for trigonometric functions:
    // IQ sin/cos look-up table provides 512 discrete sin and cos points in Q30 format
    // IQsin/cos PU functions interpolate the data in the lookup table yielding higher resolution.
    // ------------------------------------------------------------------------------
    ipark1.Ds = VdTesting;
    ipark1.Qs = VqTesting;

    //ipark1.Sine =_IQ30toIQ(IQsinTable[_IQtoIQ9(rg1.Out)]);
    //ipark1.Cosine=_IQ30toIQ(IQcosTable[_IQtoIQ9(rg1.Out)]);

    ipark1.Sine=_IQsinPU(rg1.Out);
    ipark1.Cosine=_IQcosPU(rg1.Out);
    IPARK_MACRO(ipark1)

    // ------------------------------------------------------------------------------
    // Connect inputs of the SVGEN_DQ module and call the space-vector gen. macro
    // ------------------------------------------------------------------------------
    svgen1.Ualpha = ipark1.Alpha;
    svgen1.Ubeta = ipark1.Beta;
    SVGENDQ_MACRO(svgen1)

    // ------------------------------------------------------------------------------
    // Connect inputs of the PWM_DRV module and call the PWM signal generation macro
    // ------------------------------------------------------------------------------
    pwm1.MfuncC1 = svgen1.Ta;
    pwm1.MfuncC2 = svgen1.Tb;
    pwm1.MfuncC3 = svgen1.Tc;
    PWM_MACRO(1,2,3,pwm1) // Calculate the new PWM compare values

    // ------------------------------------------------------------------------------
    // Connect inputs of the PWMDAC module
    // ------------------------------------------------------------------------------
    pwmdac1.MfuncC1 = svgen1.Ta;
    pwmdac1.MfuncC2 = svgen1.Tb;
    PWMDAC_MACRO(6,pwmdac1) // PWMDAC 6A, 6B

    pwmdac1.MfuncC1 = svgen1.Tc;
    pwmdac1.MfuncC2 = svgen1.Tb-svgen1.Tc;
    PWMDAC_MACRO(7,pwmdac1)

    // ------------------------------------------------------------------------------
    // Connect inputs of the DATALOG module
    // ------------------------------------------------------------------------------
    DlogCh1 = _IQtoQ15(svgen1.Ta);
    DlogCh2 = _IQtoQ15(svgen1.Tb);
    DlogCh3 = _IQtoQ15(svgen1.Tc);
    DlogCh4 = _IQtoQ15(svgen1.Tb-svgen1.Tc);

    #endif // (BUILDLEVEL==LEVEL1)

    // =============================== LEVEL 2 ======================================
    // Level 2 verifies the analog-to-digital conversion, offset compensation,
    // clarke/park transformations (CLARKE/PARK), phase voltage calculations
    // ==============================================================================

    #if (BUILDLEVEL==LEVEL2)

    // ------------------------------------------------------------------------------
    // Connect inputs of the RMP module and call the ramp control macro
    // ------------------------------------------------------------------------------
    rc1.TargetValue = SpeedRef;
    RC_MACRO(rc1)

    // ------------------------------------------------------------------------------
    // Connect inputs of the RAMP GEN module and call the ramp generator macro
    // ------------------------------------------------------------------------------
    rg1.Freq = rc1.SetpointValue;
    RG_MACRO(rg1)

    // ------------------------------------------------------------------------------
    // Measure phase currents, subtract the offset and normalize from (-0.5,+0.5) to (-1,+1).
    // Connect inputs of the CLARKE module and call the clarke transformation macro
    // ------------------------------------------------------------------------------
    #ifdef DSP2833x_DEVICE_H
    clarke1.As=((AdcMirror.ADCRESULT1)*0.00024414-offsetA)*2*0.909; // Phase A curr.
    clarke1.Bs=((AdcMirror.ADCRESULT2)*0.00024414-offsetB)*2*0.909; // Phase B curr.
    #endif // ((ADCmeas(q12)/2^12)-offset)*2*(3.0/3.3)

    #ifdef DSP2803x_DEVICE_H
    clarke1.As = _IQmpy2(_IQ12toIQ(AdcResult.ADCRESULT1)-offsetA); // Phase A curr.
    clarke1.Bs = _IQmpy2(_IQ12toIQ(AdcResult.ADCRESULT2)-offsetB); // Phase B curr.
    #endif // (ADCmeas(q12->q24)-offset)*2

    CLARKE_MACRO(clarke1)

    // ------------------------------------------------------------------------------
    // Connect inputs of the PARK module and call the park trans. macro
    // ------------------------------------------------------------------------------
    park1.Alpha = clarke1.Alpha;
    park1.Beta = clarke1.Beta;
    park1.Angle = rg1.Out;
    park1.Sine = _IQsinPU(park1.Angle);
    park1.Cosine = _IQcosPU(park1.Angle);
    PARK_MACRO(park1)

    // ------------------------------------------------------------------------------
    // Connect inputs of the INV_PARK module and call the inverse park trans. macro
    // ------------------------------------------------------------------------------
    ipark1.Ds = VdTesting;
    ipark1.Qs = VqTesting;
    ipark1.Sine=park1.Sine;
    ipark1.Cosine=park1.Cosine;
    IPARK_MACRO(ipark1)

    // ------------------------------------------------------------------------------
    // Connect inputs of the VOLT_CALC module and call the phase voltage calc. macro
    // ------------------------------------------------------------------------------
    #ifdef DSP2833x_DEVICE_H
    volt1.DcBusVolt = ((AdcMirror.ADCRESULT7)*0.00024414)*0.909; // DC Bus voltage meas.
    #endif // (ADCmeas(q12)/2^12)*(3.0V/3.3V)

    #ifdef DSP2803x_DEVICE_H
    volt1.DcBusVolt = _IQ12toIQ(AdcResult.ADCRESULT7); // DC Bus voltage meas.
    #endif

    volt1.MfuncV1 = svgen1.Ta;
    volt1.MfuncV2 = svgen1.Tb;
    volt1.MfuncV3 = svgen1.Tc;
    PHASEVOLT_MACRO(volt1)
    // ------------------------------------------------------------------------------
    // Connect inputs of the SVGEN_DQ module and call the space-vector gen. macro
    // ------------------------------------------------------------------------------
    svgen1.Ualpha = ipark1.Alpha;
    svgen1.Ubeta = ipark1.Beta;
    SVGENDQ_MACRO(svgen1)

    // ------------------------------------------------------------------------------
    // Connect inputs of the PWM_DRV module and call the PWM signal generation macro
    // ------------------------------------------------------------------------------
    pwm1.MfuncC1 = svgen1.Ta;
    pwm1.MfuncC2 = svgen1.Tb;
    pwm1.MfuncC3 = svgen1.Tc;
    PWM_MACRO(1,2,3,pwm1) // Calculate the new PWM compare values

    // ------------------------------------------------------------------------------
    // Connect inputs of the PWMDAC module
    // ------------------------------------------------------------------------------
    pwmdac1.MfuncC1 = svgen1.Ta;
    pwmdac1.MfuncC2 = rg1.Out;
    PWMDAC_MACRO(6,pwmdac1) // PWMDAC 6A, 6B

    pwmdac1.MfuncC1 = clarke1.As;
    pwmdac1.MfuncC2 = clarke1.Bs;
    PWMDAC_MACRO(7,pwmdac1) // PWMDAC 7A, 7B

    // ------------------------------------------------------------------------------
    // Connect inputs of the DATALOG module
    // ------------------------------------------------------------------------------
    DlogCh1 = _IQtoQ15(volt1.VphaseA);
    DlogCh2 = _IQtoQ15(clarke1.As);
    DlogCh3 = _IQtoQ15(volt1.VphaseB);
    DlogCh4 = _IQtoQ15(clarke1.Bs);


    #endif // (BUILDLEVEL==LEVEL2)

    // =============================== LEVEL 3 ======================================
    // Level 3 verifies the dq-axis current regulation performed by PI and speed
    // measurement modules
    // ==============================================================================
    // lsw=0: lock the rotor of the motor
    // lsw=1: close the current loop


    #if (BUILDLEVEL==LEVEL3)

    // ------------------------------------------------------------------------------
    // Connect inputs of the RMP module and call the ramp control macro
    // ------------------------------------------------------------------------------
    if(lsw==0)rc1.TargetValue = 0;
    else rc1.TargetValue = SpeedRef;
    RC_MACRO(rc1)

    // ------------------------------------------------------------------------------
    // Connect inputs of the RAMP GEN module and call the ramp generator macro
    // ------------------------------------------------------------------------------
    rg1.Freq = rc1.SetpointValue;
    RG_MACRO(rg1)

    // ------------------------------------------------------------------------------
    // Measure phase currents, subtract the offset and normalize from (-0.5,+0.5) to (-1,+1).
    // Connect inputs of the CLARKE module and call the clarke transformation macro
    // ------------------------------------------------------------------------------
    #ifdef DSP2833x_DEVICE_H
    clarke1.As=((AdcMirror.ADCRESULT1)*0.00024414-offsetA)*2*0.909; // Phase A curr.
    clarke1.Bs=((AdcMirror.ADCRESULT2)*0.00024414-offsetB)*2*0.909; // Phase B curr.
    #endif // ((ADCmeas(q12)/2^12)-offset)*2*(3.0/3.3)

    #ifdef DSP2803x_DEVICE_H
    clarke1.As = _IQmpy2(_IQ12toIQ(AdcResult.ADCRESULT1)-offsetA); // Phase A curr.
    clarke1.Bs = _IQmpy2(_IQ12toIQ(AdcResult.ADCRESULT2)-offsetB); // Phase B curr.
    #endif // (ADCmeas(q12->q24)-offset)*2

    CLARKE_MACRO(clarke1)

    // ------------------------------------------------------------------------------
    // Connect inputs of the PARK module and call the park trans. macro
    // ------------------------------------------------------------------------------
    park1.Alpha = clarke1.Alpha;
    park1.Beta = clarke1.Beta;
    if(lsw==0) park1.Angle = 0;
    else if(lsw==1) park1.Angle = rg1.Out;

    park1.Sine = _IQsinPU(park1.Angle);
    park1.Cosine = _IQcosPU(park1.Angle);

    PARK_MACRO(park1)

    // ------------------------------------------------------------------------------
    // Connect inputs of the PI module and call the PI IQ controller macro
    // ------------------------------------------------------------------------------
    if(lsw==0) pi_iq.Ref = 0;
    else if(lsw==1) pi_iq.Ref = IqRef;
    pi_iq.Fbk = park1.Qs;
    PI_MACRO(pi_iq)

    // ------------------------------------------------------------------------------
    // Connect inputs of the PI module and call the PI ID controller macro
    // ------------------------------------------------------------------------------
    if(lsw==0) pi_id.Ref = _IQ(0.05);
    else pi_id.Ref = IdRef;
    pi_id.Fbk = park1.Ds;
    PI_MACRO(pi_id)

    // ------------------------------------------------------------------------------
    // Connect inputs of the INV_PARK module and call the inverse park trans. macro
    // ------------------------------------------------------------------------------
    ipark1.Ds = pi_id.Out;
    ipark1.Qs = pi_iq.Out ;
    ipark1.Sine = park1.Sine;
    ipark1.Cosine = park1.Cosine;
    IPARK_MACRO(ipark1)

    // ------------------------------------------------------------------------------
    // Call the QEP calculation module
    // ------------------------------------------------------------------------------
    QEP_MACRO(1,qep1);

    // ------------------------------------------------------------------------------
    // Connect inputs of the SPEED_FR module and call the speed calculation macro
    // ------------------------------------------------------------------------------
    speed1.ElecTheta = qep1.ElecTheta;
    speed1.DirectionQep = (int32)(qep1.DirectionQep);
    SPEED_FR_MACRO(speed1)

    // ------------------------------------------------------------------------------
    // Connect inputs of the VOLT_CALC module and call the phase voltage calc. macro
    // ------------------------------------------------------------------------------
    #ifdef DSP2833x_DEVICE_H
    volt1.DcBusVolt = ((AdcMirror.ADCRESULT7)*0.00024414)*0.909; // DC Bus voltage meas.
    #endif // (ADCmeas(q12)/2^12)*(3.0V/3.3V)

    #ifdef DSP2803x_DEVICE_H
    volt1.DcBusVolt = _IQ12toIQ(AdcResult.ADCRESULT7); // DC Bus voltage meas.
    #endif

    volt1.MfuncV1 = svgen1.Ta;
    volt1.MfuncV2 = svgen1.Tb;
    volt1.MfuncV3 = svgen1.Tc;
    PHASEVOLT_MACRO(volt1)

    // ------------------------------------------------------------------------------
    // Connect inputs of the SVGEN_DQ module and call the space-vector gen. macro
    // ------------------------------------------------------------------------------
    svgen1.Ualpha = ipark1.Alpha;
    svgen1.Ubeta = ipark1.Beta;
    SVGENDQ_MACRO(svgen1)

    // ------------------------------------------------------------------------------
    // Connect inputs of the PWM_DRV module and call the PWM signal generation macro
    // ------------------------------------------------------------------------------
    pwm1.MfuncC1 = svgen1.Ta;
    pwm1.MfuncC2 = svgen1.Tb;
    pwm1.MfuncC3 = svgen1.Tc;
    PWM_MACRO(1,2,3,pwm1) // Calculate the new PWM compare values

    // ------------------------------------------------------------------------------
    // Connect inputs of the PWMDAC module
    // ------------------------------------------------------------------------------
    pwmdac1.MfuncC1 = clarke1.As;
    pwmdac1.MfuncC2 = clarke1.Bs;
    PWMDAC_MACRO(6,pwmdac1) // PWMDAC 6A, 6B

    pwmdac1.MfuncC1 = qep1.ElecTheta;
    pwmdac1.MfuncC2 = svgen1.Tb-svgen1.Tc;
    PWMDAC_MACRO(7,pwmdac1) // PWMDAC 7A, 7B

    // ------------------------------------------------------------------------------
    // Connect inputs of the DATALOG module
    // ------------------------------------------------------------------------------
    DlogCh1 = _IQtoQ15(clarke1.As );
    DlogCh2 = _IQtoQ15(clarke1.Bs);
    DlogCh3 = _IQtoQ15(qep1.ElecTheta);
    DlogCh4 = _IQtoQ15(rg1.Out);

    #endif // (BUILDLEVEL==LEVEL3)


    // =============================== LEVEL 4 ======================================
    // Level 4 verifies the estimated rotor position and speed estimation
    // performed by SMOPOS and SPEED_EST modules, respectively.
    // ==============================================================================
    // lsw=0: lock the rotor of the motor
    // lsw=1: close the current loop

    #if (BUILDLEVEL==LEVEL4)

    // ------------------------------------------------------------------------------
    // Connect inputs of the RMP module and call the ramp control macro
    // ------------------------------------------------------------------------------
    if(lsw==0)rc1.TargetValue = 0;
    else rc1.TargetValue = SpeedRef;
    RC_MACRO(rc1)

    // ------------------------------------------------------------------------------
    // Connect inputs of the RAMP GEN module and call the ramp generator macro
    // ------------------------------------------------------------------------------
    rg1.Freq = rc1.SetpointValue;
    RG_MACRO(rg1)

    // ------------------------------------------------------------------------------
    // Measure phase currents, subtract the offset and normalize from (-0.5,+0.5) to (-1,+1).
    // Connect inputs of the CLARKE module and call the clarke transformation macro
    // ------------------------------------------------------------------------------
    #ifdef DSP2833x_DEVICE_H
    clarke1.As=((AdcMirror.ADCRESULT1)*0.00024414-offsetA)*2*0.909; // Phase A curr.
    clarke1.Bs=((AdcMirror.ADCRESULT2)*0.00024414-offsetB)*2*0.909; // Phase B curr.
    #endif // ((ADCmeas(q12)/2^12)-offset)*2*(3.0/3.3)

    #ifdef DSP2803x_DEVICE_H
    clarke1.As = _IQmpy2(_IQ12toIQ(AdcResult.ADCRESULT1)-offsetA); // Phase A curr.
    clarke1.Bs = _IQmpy2(_IQ12toIQ(AdcResult.ADCRESULT2)-offsetB); // Phase B curr.
    #endif // (ADCmeas(q12->q24)-offset)*2

    CLARKE_MACRO(clarke1)

    // ------------------------------------------------------------------------------
    // Connect inputs of the PARK module and call the park trans. macro
    // ------------------------------------------------------------------------------
    park1.Alpha = clarke1.Alpha;
    park1.Beta = clarke1.Beta;
    if(lsw==0) park1.Angle = 0;
    else if(lsw==1) park1.Angle = rg1.Out;

    park1.Sine = _IQsinPU(park1.Angle);
    park1.Cosine = _IQcosPU(park1.Angle);

    PARK_MACRO(park1)

    // ------------------------------------------------------------------------------
    // Connect inputs of the PI module and call the PI IQ controller macro
    // ------------------------------------------------------------------------------
    if(lsw==0) pi_iq.Ref = 0;
    else if(lsw==1) pi_iq.Ref = IqRef;
    pi_iq.Fbk = park1.Qs;
    PI_MACRO(pi_iq)

    // ------------------------------------------------------------------------------
    // Connect inputs of the PI module and call the PI ID controller macro
    // ------------------------------------------------------------------------------
    if(lsw==0) pi_id.Ref = _IQ(0.05);
    else pi_id.Ref = 0;
    pi_id.Fbk = park1.Ds;
    PI_MACRO(pi_id)

    // ------------------------------------------------------------------------------
    // Connect inputs of the INV_PARK module and call the inverse park trans. macro
    // ------------------------------------------------------------------------------
    ipark1.Ds = pi_id.Out;
    ipark1.Qs = pi_iq.Out;
    ipark1.Sine=park1.Sine;
    ipark1.Cosine=park1.Cosine;
    IPARK_MACRO(ipark1)

    // ------------------------------------------------------------------------------
    // Call the QEP calculation module
    // ------------------------------------------------------------------------------
    QEP_MACRO(1,qep1);

    // ------------------------------------------------------------------------------
    // Connect inputs of the SPEED_FR module and call the speed calculation macro
    // ------------------------------------------------------------------------------
    speed1.ElecTheta = qep1.ElecTheta;
    speed1.DirectionQep = (int32)(qep1.DirectionQep);
    SPEED_FR_MACRO(speed1)

    // ------------------------------------------------------------------------------
    // Connect inputs of the VOLT_CALC module and call the phase voltage calc. macro
    // ------------------------------------------------------------------------------
    #ifdef DSP2833x_DEVICE_H
    volt1.DcBusVolt = ((AdcMirror.ADCRESULT7)*0.00024414)*0.909; // DC Bus voltage meas.
    #endif // (ADCmeas(q12)/2^12)*(3.0V/3.3V)

    #ifdef DSP2803x_DEVICE_H
    volt1.DcBusVolt = _IQ12toIQ(AdcResult.ADCRESULT7); // DC Bus voltage meas.
    #endif

    volt1.MfuncV1 = svgen1.Ta;
    volt1.MfuncV2 = svgen1.Tb;
    volt1.MfuncV3 = svgen1.Tc;
    PHASEVOLT_MACRO(volt1)

    // ------------------------------------------------------------------------------
    // Connect inputs of the SMO_POS module and call the sliding-mode observer macro
    // ------------------------------------------------------------------------------
    smo1.Ialpha = clarke1.Alpha;
    smo1.Ibeta = clarke1.Beta;
    smo1.Valpha = volt1.Valpha;
    smo1.Vbeta = volt1.Vbeta;
    SMO_MACRO(smo1)

    // ------------------------------------------------------------------------------
    // Connect inputs of the SPEED_EST module and call the estimated speed macro
    // ------------------------------------------------------------------------------
    speed3.EstimatedTheta = smo1.Theta;
    SE_MACRO(speed3)

    // ------------------------------------------------------------------------------
    // Connect inputs of the SVGEN_DQ module and call the space-vector gen. macro
    // ------------------------------------------------------------------------------
    svgen1.Ualpha = ipark1.Alpha;
    svgen1.Ubeta = ipark1.Beta;
    SVGENDQ_MACRO(svgen1)

    // ------------------------------------------------------------------------------
    // Connect inputs of the PWM_DRV module and call the PWM signal generation macro
    // ------------------------------------------------------------------------------
    pwm1.MfuncC1 = svgen1.Ta;
    pwm1.MfuncC2 = svgen1.Tb;
    pwm1.MfuncC3 = svgen1.Tc;
    PWM_MACRO(1,2,3,pwm1) // Calculate the new PWM compare values

    // ------------------------------------------------------------------------------
    // Connect inputs of the PWMDAC module
    // ------------------------------------------------------------------------------
    pwmdac1.MfuncC1 = clarke1.As;
    pwmdac1.MfuncC2 = clarke1.Bs;
    PWMDAC_MACRO(6,pwmdac1) // PWMDAC 6A, 6B

    pwmdac1.MfuncC1 = qep1.ElecTheta;
    pwmdac1.MfuncC2 = smo1.Theta;
    PWMDAC_MACRO(7,pwmdac1) // PWMDAC 7A, 7B

    // ------------------------------------------------------------------------------
    // Connect inputs of the DATALOG module
    // ------------------------------------------------------------------------------
    DlogCh1 = _IQtoQ15(clarke1.As);
    DlogCh2 = _IQtoQ15(smo1.Theta);
    DlogCh3 = _IQtoQ15(qep1.ElecTheta);
    DlogCh4 = _IQtoQ15(rg1.Out);


    #endif // (BUILDLEVEL==LEVEL4)


    // =============================== LEVEL 5 ======================================
    // Level 5 verifies the speed regulator performed by PI module.
    // The system speed loop is closed by using the measured speed as a feedback.
    // ==============================================================================
    // lsw=0: lock the rotor of the motor
    // lsw=1: close the current loop


    #if (BUILDLEVEL==LEVEL5)

    // ------------------------------------------------------------------------------
    // Connect inputs of the RMP module and call the ramp control macro
    // ------------------------------------------------------------------------------
    if(lsw==0)rc1.TargetValue = 0;
    else rc1.TargetValue = SpeedRef;
    RC_MACRO(rc1)

    // ------------------------------------------------------------------------------
    // Connect inputs of the RAMP GEN module and call the ramp generator macro
    // ------------------------------------------------------------------------------
    rg1.Freq = rc1.SetpointValue;
    RG_MACRO(rg1)

    // ------------------------------------------------------------------------------
    // Measure phase currents, subtract the offset and normalize from (-0.5,+0.5) to (-1,+1).
    // Connect inputs of the CLARKE module and call the clarke transformation macro
    // ------------------------------------------------------------------------------
    #ifdef DSP2833x_DEVICE_H
    clarke1.As=((AdcMirror.ADCRESULT1)*0.00024414-offsetA)*2*0.909; // Phase A curr.
    clarke1.Bs=((AdcMirror.ADCRESULT2)*0.00024414-offsetB)*2*0.909; // Phase B curr.
    #endif // ((ADCmeas(q12)/2^12)-offset)*2*(3.0/3.3)

    #ifdef DSP2803x_DEVICE_H
    clarke1.As = _IQmpy2(_IQ12toIQ(AdcResult.ADCRESULT1)-offsetA); // Phase A curr.
    clarke1.Bs = _IQmpy2(_IQ12toIQ(AdcResult.ADCRESULT2)-offsetB); // Phase B curr.
    #endif // (ADCmeas(q12->q24)-offset)*2

    CLARKE_MACRO(clarke1)

    // ------------------------------------------------------------------------------
    // Connect inputs of the PARK module and call the park trans. macro
    // ------------------------------------------------------------------------------
    park1.Alpha = clarke1.Alpha;
    park1.Beta = clarke1.Beta;

    if(lsw==0) park1.Angle = 0;
    else if(lsw==1) park1.Angle = rg1.Out;
    else park1.Angle = smo1.Theta;

    park1.Sine = _IQsinPU(park1.Angle);
    park1.Cosine = _IQcosPU(park1.Angle);

    PARK_MACRO(park1)

    // ------------------------------------------------------------------------------
    // Connect inputs of the PI module and call the PI speed controller macro
    // ------------------------------------------------------------------------------
    if (SpeedLoopCount==SpeedLoopPrescaler)
    {
    pi_spd.Ref = rc1.SetpointValue;
    pi_spd.Fbk = speed1.Speed;
    PI_MACRO(pi_spd);
    SpeedLoopCount=1;
    }
    else SpeedLoopCount++;

    if(lsw==0 || lsw==1) {pi_spd.ui=0; pi_spd.i1=0;}

    // ------------------------------------------------------------------------------
    // Connect inputs of the PI module and call the PI IQ controller macro
    // ------------------------------------------------------------------------------
    if(lsw==0) pi_iq.Ref = 0;
    else if(lsw==1) pi_iq.Ref = IqRef;
    else pi_iq.Ref = pi_spd.Out;
    pi_iq.Fbk = park1.Qs;
    PI_MACRO(pi_iq)

    // ------------------------------------------------------------------------------
    // Connect inputs of the PI module and call the PI ID controller macro
    // ------------------------------------------------------------------------------
    if(lsw==0) pi_id.Ref = _IQ(0.05);
    else pi_id.Ref = 0;
    pi_id.Fbk = park1.Ds;
    PI_MACRO(pi_id)

    // ------------------------------------------------------------------------------
    // Connect inputs of the INV_PARK module and call the inverse park trans. macro
    // ------------------------------------------------------------------------------
    ipark1.Ds = pi_id.Out;
    ipark1.Qs = pi_iq.Out;
    ipark1.Sine=park1.Sine;
    ipark1.Cosine=park1.Cosine;
    IPARK_MACRO(ipark1)

    // ------------------------------------------------------------------------------
    // Call the QEP calculation module
    // ------------------------------------------------------------------------------
    QEP_MACRO(1,qep1);

    // ------------------------------------------------------------------------------
    // Connect inputs of the SPEED_FR module and call the speed calculation macro
    // ------------------------------------------------------------------------------
    speed1.ElecTheta = qep1.ElecTheta;
    speed1.DirectionQep = (int32)(qep1.DirectionQep);
    SPEED_FR_MACRO(speed1)

    // ------------------------------------------------------------------------------
    // Connect inputs of the VOLT_CALC module and call the phase voltage macro
    // ------------------------------------------------------------------------------
    #ifdef DSP2833x_DEVICE_H
    volt1.DcBusVolt = ((AdcMirror.ADCRESULT7)*0.00024414)*0.909; // DC Bus voltage meas.
    #endif // (ADCmeas(q12)/2^12)*(3.0V/3.3V)

    #ifdef DSP2803x_DEVICE_H
    volt1.DcBusVolt = _IQ12toIQ(AdcResult.ADCRESULT7); // DC Bus voltage meas.
    #endif

    volt1.MfuncV1 = svgen1.Ta;
    volt1.MfuncV2 = svgen1.Tb;
    volt1.MfuncV3 = svgen1.Tc;
    PHASEVOLT_MACRO(volt1)

    // ------------------------------------------------------------------------------
    // Connect inputs of the SMO_POS module and call the sliding-mode observer macro
    // ------------------------------------------------------------------------------
    smo1.Ialpha = clarke1.Alpha;
    smo1.Ibeta = clarke1.Beta;
    smo1.Valpha = volt1.Valpha;
    smo1.Vbeta = volt1.Vbeta;
    SMO_MACRO(smo1)

    // ------------------------------------------------------------------------------
    // Connect inputs of the SPEED_EST module and call the estimated speed macro
    // ------------------------------------------------------------------------------
    speed3.EstimatedTheta = smo1.Theta;
    SE_MACRO(speed3)

    // ------------------------------------------------------------------------------
    // Connect inputs of the SVGEN_DQ module and call the space-vector gen. macro
    // ------------------------------------------------------------------------------
    svgen1.Ualpha = ipark1.Alpha;
    svgen1.Ubeta = ipark1.Beta;
    SVGENDQ_MACRO(svgen1)

    // ------------------------------------------------------------------------------
    // Connect inputs of the PWM_DRV module and call the PWM signal generation macro
    // ------------------------------------------------------------------------------
    pwm1.MfuncC1 = svgen1.Ta;
    pwm1.MfuncC2 = svgen1.Tb;
    pwm1.MfuncC3 = svgen1.Tc;
    PWM_MACRO(1,2,3,pwm1) // Calculate the new PWM compare values

    // ------------------------------------------------------------------------------
    // Connect inputs of the PWMDAC module
    // ------------------------------------------------------------------------------
    pwmdac1.MfuncC1 = clarke1.As;
    pwmdac1.MfuncC2 = clarke1.Bs;
    PWMDAC_MACRO(6,pwmdac1) // PWMDAC 6A, 6B

    pwmdac1.MfuncC1 = qep1.ElecTheta;
    pwmdac1.MfuncC2 = smo1.Theta;
    PWMDAC_MACRO(7,pwmdac1) // PWMDAC 7A, 7B

    // ------------------------------------------------------------------------------
    // Connect inputs of the DATALOG module
    // ------------------------------------------------------------------------------
    DlogCh1 = _IQtoQ15(clarke1.As);
    DlogCh2 = _IQtoQ15(smo1.Theta);
    DlogCh3 = _IQtoQ15(qep1.ElecTheta);
    DlogCh4 = _IQtoQ15(rg1.Out);

    #endif // (BUILDLEVEL==LEVEL5)

    // =============================== LEVEL 6 ======================================
    // Level 6 verifies the speed regulator performed by PI module.
    // The system speed loop is closed by using the estimated speed as a feedback.
    // ==============================================================================
    // lsw=0: lock the rotor of the motor
    // lsw=1: close the current loop
    // lsw=2: close the speed loop

    #if (BUILDLEVEL==LEVEL6)

    // ------------------------------------------------------------------------------
    // Connect inputs of the RMP module and call the ramp control macro
    // ------------------------------------------------------------------------------
    if(lsw==0)rc1.TargetValue = 0;
    else rc1.TargetValue = SpeedRef;
    RC_MACRO(rc1)

    // ------------------------------------------------------------------------------
    // Connect inputs of the RAMP GEN module and call the ramp generator macro
    // ------------------------------------------------------------------------------
    rg1.Freq = rc1.SetpointValue;
    RG_MACRO(rg1)

    // ------------------------------------------------------------------------------
    // Measure phase currents, subtract the offset and normalize from (-0.5,+0.5) to (-1,+1).
    // Connect inputs of the CLARKE module and call the clarke transformation macro
    // ------------------------------------------------------------------------------
    #ifdef DSP2833x_DEVICE_H
    clarke1.As=((AdcMirror.ADCRESULT1)*0.00024414-offsetA)*2*0.909; // Phase A curr.
    clarke1.Bs=((AdcMirror.ADCRESULT2)*0.00024414-offsetB)*2*0.909; // Phase B curr.
    #endif // ((ADCmeas(q12)/2^12)-offset)*2*(3.0/3.3)

    #ifdef DSP2803x_DEVICE_H
    clarke1.As = _IQmpy2(_IQ12toIQ(AdcResult.ADCRESULT1)-offsetA); // Phase A curr.
    clarke1.Bs = _IQmpy2(_IQ12toIQ(AdcResult.ADCRESULT2)-offsetB); // Phase B curr.
    #endif // (ADCmeas(q12->q24)-offset)*2

    CLARKE_MACRO(clarke1)

    // ------------------------------------------------------------------------------
    // Connect inputs of the PARK module and call the park trans. macro
    // ------------------------------------------------------------------------------
    park1.Alpha = clarke1.Alpha;
    park1.Beta = clarke1.Beta;

    if(lsw==0) park1.Angle = 0;
    else if(lsw==1) park1.Angle = rg1.Out;
    else park1.Angle = smo1.Theta;

    park1.Sine = _IQsinPU(park1.Angle);
    park1.Cosine = _IQcosPU(park1.Angle);

    PARK_MACRO(park1)

    // ------------------------------------------------------------------------------
    // Connect inputs of the PI module and call the PI speed controller macro
    // ------------------------------------------------------------------------------
    if (SpeedLoopCount==SpeedLoopPrescaler)
    {
    pi_spd.Ref = rc1.SetpointValue;
    pi_spd.Fbk = speed3.EstimatedSpeed;
    PI_MACRO(pi_spd);
    SpeedLoopCount=1;
    }
    else SpeedLoopCount++;

    if(lsw==0 || lsw==1) {pi_spd.ui=0; pi_spd.i1=0;}

    // ------------------------------------------------------------------------------
    // Connect inputs of the PI module and call the PI IQ controller macro
    // ------------------------------------------------------------------------------
    if(lsw==0) pi_iq.Ref = 0;
    else if(lsw==1) pi_iq.Ref = IqRef;
    else pi_iq.Ref = pi_spd.Out;
    pi_iq.Fbk = park1.Qs;
    PI_MACRO(pi_iq)

    // ------------------------------------------------------------------------------
    // Connect inputs of the PI module and call the PI ID controller macro
    // ------------------------------------------------------------------------------
    if(lsw==0) pi_id.Ref = _IQ(0.05);
    else pi_id.Ref = 0;
    pi_id.Fbk = park1.Ds;
    PI_MACRO(pi_id)

    // ------------------------------------------------------------------------------
    // Connect inputs of the INV_PARK module and call the inverse park trans. macro
    // ------------------------------------------------------------------------------
    ipark1.Ds = pi_id.Out;
    ipark1.Qs = pi_iq.Out;
    ipark1.Sine=park1.Sine;
    ipark1.Cosine=park1.Cosine;
    IPARK_MACRO(ipark1)

    // ------------------------------------------------------------------------------
    // Call the QEP calculation module
    // ------------------------------------------------------------------------------
    QEP_MACRO(1,qep1);

    // ------------------------------------------------------------------------------
    // Connect inputs of the SPEED_FR module and call the speed calculation macro
    // ------------------------------------------------------------------------------
    speed1.ElecTheta = qep1.ElecTheta;
    speed1.DirectionQep = (int32)(qep1.DirectionQep);
    SPEED_FR_MACRO(speed1)

    // ------------------------------------------------------------------------------
    // Connect inputs of the VOLT_CALC module and call the phase voltage macro
    // ------------------------------------------------------------------------------
    #ifdef DSP2833x_DEVICE_H
    volt1.DcBusVolt = ((AdcMirror.ADCRESULT7)*0.00024414)*0.909; // DC Bus voltage meas.
    #endif // (ADCmeas(q12)/2^12)*(3.0V/3.3V)

    #ifdef DSP2803x_DEVICE_H
    volt1.DcBusVolt = _IQ12toIQ(AdcResult.ADCRESULT7); // DC Bus voltage meas.
    #endif

    volt1.MfuncV1 = svgen1.Ta;
    volt1.MfuncV2 = svgen1.Tb;
    volt1.MfuncV3 = svgen1.Tc;
    PHASEVOLT_MACRO(volt1)

    // ------------------------------------------------------------------------------
    // Connect inputs of the SMO_POS module and call the sliding-mode observer macro
    // ------------------------------------------------------------------------------
    if (lsw==2 && smo1.Kslide<_IQ(0.25)) smo1.Kslide=smo1.Kslide+_IQ(0.00001);
    // Increase Kslide for better torque response after closing the speed loop
    // Low Kslide responds better to loop transients

    smo1.Ialpha = clarke1.Alpha;
    smo1.Ibeta = clarke1.Beta;
    smo1.Valpha = volt1.Valpha;
    smo1.Vbeta = volt1.Vbeta;
    SMO_MACRO(smo1)

    // ------------------------------------------------------------------------------
    // Connect inputs of the SPEED_EST module and call the estimated speed macro
    // ------------------------------------------------------------------------------
    speed3.EstimatedTheta = smo1.Theta;
    SE_MACRO(speed3)

    // ------------------------------------------------------------------------------
    // Connect inputs of the SVGEN_DQ module and call the space-vector gen. macro
    // ------------------------------------------------------------------------------
    svgen1.Ualpha = ipark1.Alpha;
    svgen1.Ubeta = ipark1.Beta;
    SVGENDQ_MACRO(svgen1)

    // ------------------------------------------------------------------------------
    // Connect inputs of the PWM_DRV module and call the PWM signal generation macro
    // ------------------------------------------------------------------------------
    pwm1.MfuncC1 = svgen1.Ta;
    pwm1.MfuncC2 = svgen1.Tb;
    pwm1.MfuncC3 = svgen1.Tc;
    PWM_MACRO(1,2,3,pwm1) // Calculate the new PWM compare values

    // ------------------------------------------------------------------------------
    // Connect inputs of the PWMDAC module
    // ------------------------------------------------------------------------------
    pwmdac1.MfuncC1 = clarke1.As;
    pwmdac1.MfuncC2 = clarke1.Bs;
    PWMDAC_MACRO(6,pwmdac1) // PWMDAC 6A, 6B

    pwmdac1.MfuncC1 = qep1.ElecTheta;
    pwmdac1.MfuncC2 = smo1.Theta;
    PWMDAC_MACRO(7,pwmdac1) // PWMDAC 7A, 7B

    // ------------------------------------------------------------------------------
    // Connect inputs of the DATALOG module
    // ------------------------------------------------------------------------------
    DlogCh1 = _IQtoQ15(clarke1.As);
    DlogCh2 = _IQtoQ15(smo1.Theta);
    DlogCh3 = _IQtoQ15(volt1.Vbeta);
    DlogCh4 = _IQtoQ15(volt1.Valpha);

    #endif // (BUILDLEVEL==LEVEL6)


    // ------------------------------------------------------------------------------
    // Call the DATALOG update function.
    // ------------------------------------------------------------------------------
    dlog.update(&dlog);

    // Enable more interrupts from this timer
    EPwm1Regs.ETCLR.bit.INT = 1;

    // Acknowledge interrupt to recieve more interrupts from PIE group 3
    PieCtrlRegs.PIEACK.all = PIEACK_GROUP3;


    }// MainISR Ends Here


    /**********************************************************/
    /********************Offset Compensation*******************/
    /**********************************************************/

    interrupt void OffsetISR(void)
    {
    // Verifying the ISR
    IsrTicker++;

    // DC offset measurement for ADC

    if (IsrTicker>=5000)
    {

    #ifdef DSP2833x_DEVICE_H
    offsetA= K1*offsetA + K2*(AdcMirror.ADCRESULT1)*0.00024414; //Phase A offset
    offsetB= K1*offsetB + K2*(AdcMirror.ADCRESULT2)*0.00024414; //Phase B offset
    offsetC= K1*offsetC + K2*(AdcMirror.ADCRESULT3)*0.00024414; ; //Phase C offset
    #endif

    #ifdef DSP2803x_DEVICE_H
    offsetA= _IQmpy(K1,offsetA)+_IQmpy(K2,_IQ12toIQ(AdcResult.ADCRESULT1)); //Phase A offset
    offsetB= _IQmpy(K1,offsetB)+_IQmpy(K2,_IQ12toIQ(AdcResult.ADCRESULT2)); //Phase B offset
    offsetC= _IQmpy(K1,offsetC)+_IQmpy(K2,_IQ12toIQ(AdcResult.ADCRESULT3)); //Phase C offset
    #endif
    }

    if (IsrTicker > 20000)
    {
    EALLOW;
    PieVectTable.EPWM1_INT = &MainISR;
    EDIS;
    }


    // Enable more interrupts from this timer
    EPwm1Regs.ETCLR.bit.INT = 1;

    // Acknowledge interrupt to recieve more interrupts from PIE group 3
    PieCtrlRegs.PIEACK.all = PIEACK_GROUP3;

    }

    //*************** End of Offset Comp. ********************//


    /**********************************************************/
    /***************Protection Configuration*******************/
    /**********************************************************/

    void HVDMC_Protection(void)
    {

    EALLOW;

    // Configure Trip Mechanism for the Motor control software
    // -Cycle by cycle trip on CPU halt
    // -One shot IPM trip zone trip
    // These trips need to be repeated for EPWM1 ,2 & 3

    //===========================================================================
    //Motor Control Trip Config, EPwm1,2,3
    //===========================================================================

    // CPU Halt Trip
    EPwm1Regs.TZSEL.bit.CBC6=0x1;
    EPwm2Regs.TZSEL.bit.CBC6=0x1;
    EPwm3Regs.TZSEL.bit.CBC6=0x1;

    EPwm1Regs.TZSEL.bit.OSHT1 = 1; //enable TZ1 for OSHT
    EPwm2Regs.TZSEL.bit.OSHT1 = 1; //enable TZ1 for OSHT
    EPwm3Regs.TZSEL.bit.OSHT1 = 1; //enable TZ1 for OSHT

    // What do we want the OST/CBC events to do?
    // TZA events can force EPWMxA
    // TZB events can force EPWMxB

    EPwm1Regs.TZCTL.bit.TZA = TZ_FORCE_LO; // EPWMxA will go low
    EPwm1Regs.TZCTL.bit.TZB = TZ_FORCE_LO; // EPWMxB will go low

    EPwm2Regs.TZCTL.bit.TZA = TZ_FORCE_LO; // EPWMxA will go low
    EPwm2Regs.TZCTL.bit.TZB = TZ_FORCE_LO; // EPWMxB will go low

    EPwm3Regs.TZCTL.bit.TZA = TZ_FORCE_LO; // EPWMxA will go low
    EPwm3Regs.TZCTL.bit.TZB = TZ_FORCE_LO; // EPWMxB will go low


    EDIS;

    // Clear any spurious OV trip
    EPwm1Regs.TZCLR.bit.OST = 1;
    EPwm2Regs.TZCLR.bit.OST = 1;
    EPwm3Regs.TZCLR.bit.OST = 1;

    //************************** End of Prot. Conf. ***************************//
    }
    void Gpio_setup2(void){
    EALLOW;
    GpioCtrlRegs.GPCMUX2.bit.GPIO84 = 0; // GPIO25 = GPIO25
    GpioCtrlRegs.GPCDIR.bit.GPIO84 = 1; // GPIO25 = input
    GpioIntRegs.GPIOXINT4SEL.all = 84; // Xint1 connected to GPIO25
    GpioCtrlRegs.GPCMUX2.bit.GPIO84 = 0; // GPIO25 = GPIO25
    GpioCtrlRegs.GPCDIR.bit.GPIO84 = 1; // GPIO25 = input
    GpioIntRegs.GPIOXINT4SEL.all = 84; // Xint1 connected to GPIO25
    EDIS;
    }

    //===========================================================================
    // No more.
    //===========================================================================


    我寫進 flash之後 再用程式 gpio85 84做處發 但是 斷電後 重新打開usb (sw1)的開關 gpio85 84的觸發就無效了 紅燈(led3)沒有閃爍
  • 我跟你改成一样的,但是可以烧写啊。

    你的target configuration设置的正确吗?

    或者你可以找个简单的例程试一下:C:\ti\controlSUITE\device_support\f2833x\v142\DSP2833x_examples_ccsv5\gpio_toggle

    这个例程就是控制GPIO口的电平翻转,添加工程后只要add一个flash.cmd文件,并把ram.cmd文件exclude from build就可以debug烧写了。如果target configuration配置正确的话不需要做其他修改。

  • 可以燒寫了 可是動作還是不對 斷電後 重新上電 無法跟原動作一下

    85 84觸發 沒有作用 你的可以嗎

  •  寫入之後 進debug模式 出現這個

  • 請問要如何 脫離CCS的DEBUG模式 斷電後 可以執行 是跟DEBUG released 有關嗎
  • 你好,根据芯片手册103页的Table 6-1. Boot Mode Selection,当需要Jump to Flash的时候对应的GPIO84、85、86、87在启动的时候应该都是高电平状态。此外,你的程序文件应该没有什么问题,可能还是你的设置中出问题了。还是建议你先用一个简单的例程操作一下flash烧写,等稍微熟练之后再操作这个复杂的。比如用GPIO翻转的例程,工程的文件结构简单,而且效果也很容易测试。