主芯片:TMS320F28377D。
软件工程带有SYS/BIOS系统。
烧写接口:JTAG。
可以正常连上仿真器,然后正常进入主程序入口,正常执行主函数初始化。
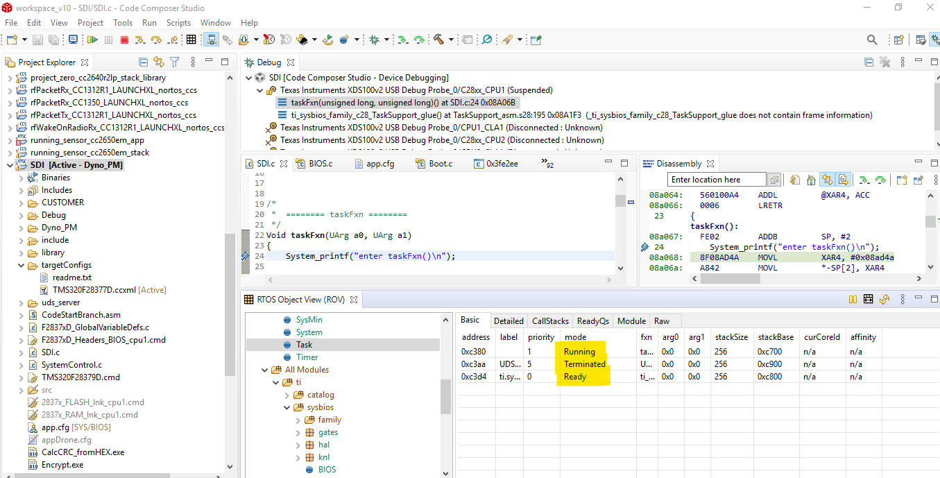
执行主函数中的BIOS_start()时候,程序会执行到/* start first task by way of enter */这个地方,然后执行地址就会跳到0x3FE2ED,然后程序就无法正常执行了。
请帮我看下什么原因造成的?如何解决?谢谢。(换了两台电脑都是同样的现象)
This thread has been locked.
If you have a related question, please click the "Ask a related question" button in the top right corner. The newly created question will be automatically linked to this question.
主芯片:TMS320F28377D。
软件工程带有SYS/BIOS系统。
烧写接口:JTAG。
可以正常连上仿真器,然后正常进入主程序入口,正常执行主函数初始化。
执行主函数中的BIOS_start()时候,程序会执行到/* start first task by way of enter */这个地方,然后执行地址就会跳到0x3FE2ED,然后程序就无法正常执行了。
请帮我看下什么原因造成的?如何解决?谢谢。(换了两台电脑都是同样的现象)
你好,附件是我使用的工程文件,TMS320F28377D主芯片,还麻烦你帮我测试一下,查找原因,谢谢。
一般来说 no source available for这个提示是因为CCS认为需要调试BOOTROM,而在CCS能够访问的工程项目里并没有能够与该地址区域关联的源代码,所以会提示对应该地址没有可用的源代码。您直接忽略它,复位(reset)芯片再通过re-start功能进入应用程序的主程序即可。
而 0x3fe2ed 就是在 Boot ROM 内,只有汇编源码,而没有C源码,所以会出现上面的提示(而不是错误)
若是想要单步调试BOOTROM,可以在连接仿真器后使用load symbols功能,选择对应的BOOTROM的.out文件(TMS320x2837x_boot_rom.out) load进去,然后打开view下面的disassembly窗口查看。
我这边执行不出你这个界面啊,一定有哪里存在差异,请再次指教一下。
多次Re-start也不行啊。
非常感谢你,我这边问题解决了。
之前用的CCS是7.3.0,BIOS是6.52.0.12,
将CCS换成9.1.0之后就没这个问题了。