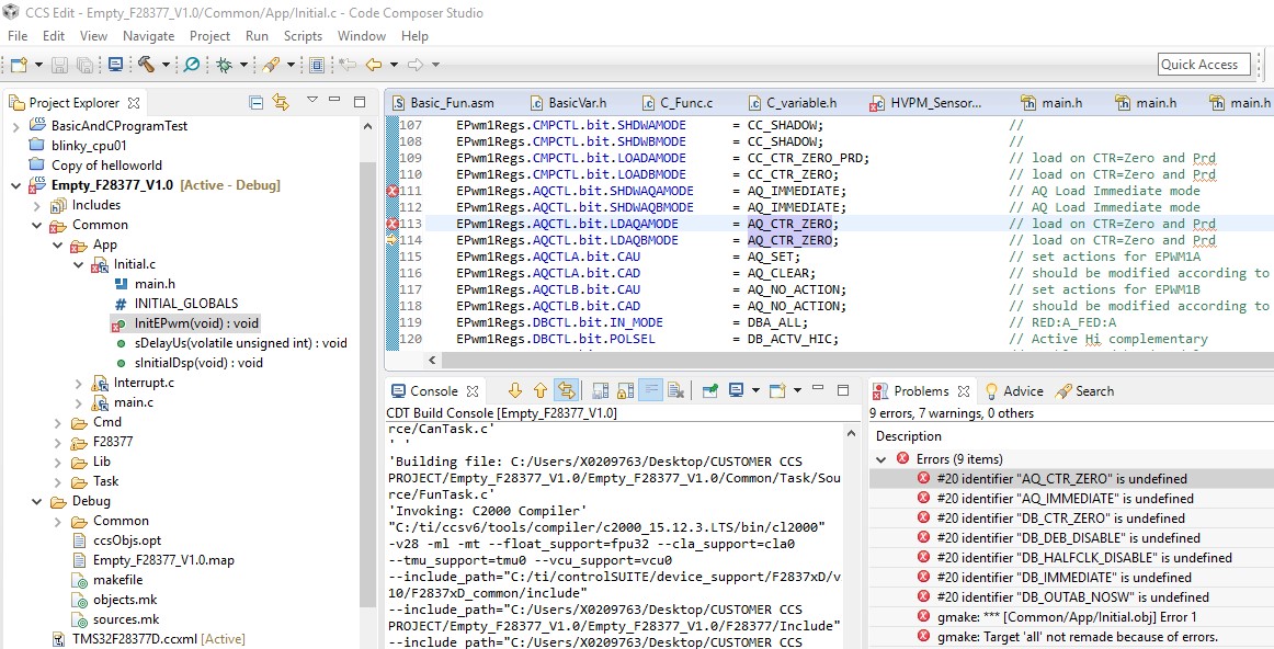
用xds100V2仿真器烧录TMS320F28377D很慢,在最后烧录99%的时候等大概1分钟才完成,整个烧录大概2分钟
请问:
1.针对该双核芯片TMS320F28377D的仿真器烧录有什么特殊设置吗?
2.如何才能加快仿真器烧录?
This thread has been locked.
If you have a related question, please click the "Ask a related question" button in the top right corner. The newly created question will be automatically linked to this question.
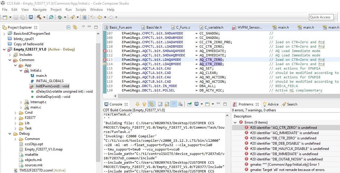
用xds100V2仿真器烧录TMS320F28377D很慢,在最后烧录99%的时候等大概1分钟才完成,整个烧录大概2分钟
请问:
1.针对该双核芯片TMS320F28377D的仿真器烧录有什么特殊设置吗?
2.如何才能加快仿真器烧录?
我是自己的工程,不是例程,附件就是烧录文件