This thread has been locked.

If you have a related question, please click the "Ask a related question" button in the top right corner. The newly created question will be automatically linked to this question.

求助,关于建立SYS.BIOS工程



求助,关于建立SYS.BIOS 工程时,只添加1个任务,编译时报错。具体情况为:

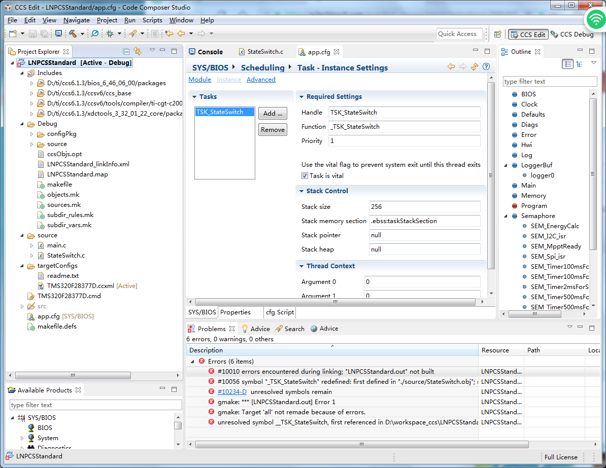
编译环境CCS6.1.3,BIOS:bios_6_46_06_00;xdctools_3_32_01_22_core;芯片为28377D,SYS编译界面和工程界面如下所示:

                                                                                                          

此时在C程序文件中手动添加啦函数void TSK_StateSwitch(void):编译时报错信息为:

各位转接请教,(1)问题出现的原因及解决措施?(2).cfg问价中定义的函数是否需要在.C文件中手动添加或手动定义?

盼望着专家指导!!!