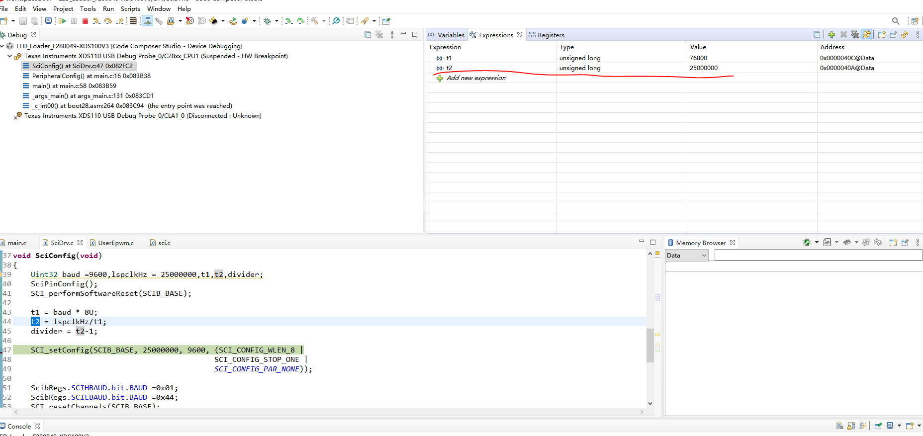
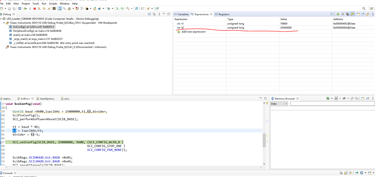
Sci调试过程中发现无论怎么弄都通信不上,用示波器看SCITX引脚发现波特率不对,检查BAUD寄存器发现寄存器中的值不对。SCI初始化是用的库函数。
SCI_setConfig(SCIB_BASE, 25000000, 9600, (SCI_CONFIG_WLEN_8 |
SCI_CONFIG_STOP_ONE |
SCI_CONFIG_PAR_NONE));
调试结果如图:
手动计算后工作正常
ScibRegs.SCIHBAUD.bit.BAUD =0x01;
ScibRegs.SCILBAUD.bit.BAUD =0x44;
把这个除法移到其他地方计算同样有问题t2 = lspclkHz/t1;之后仿佛t1等于1一样。
