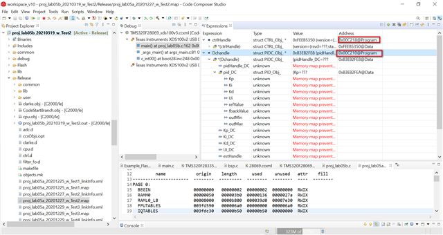
在窗口观测数据时,红圈圈出的数据时句柄的地址

This thread has been locked.
If you have a related question, please click the "Ask a related question" button in the top right corner. The newly created question will be automatically linked to this question.
我用的时drv-8301套件,芯片时tms320f28069mpzt,在观测数据时,Dchandle句柄有时可以观测到数据,有观测不到。
之前我配置了gel文件可以观测,但是那个地址会变化,我需要重新配置才能解决。我想问题可能不是出在这里,我就查了map文件里的分配地址,发现地址是固定的。这个问题和什么有关呢?
如果您能给出相关代码或者文件就好了。若是可以的话,您能否给出一个可以复现您问题的简单工程?
好的,我明天拿板子试一下,但是我只有C2000的板子
我看了一下,如下,是在program内的

您使用
来重新定义一下试试
我在程序中定义了相关的数据如下图



但是,在map文件中,它只用了2个字节的内存,其他部分还是未分配地址

您分配的地址是0x00 0D00?
您可以看一下该地址是PIE Vector - RAM,请换一下试试
您好,感谢您的回复,我感觉问题应该是数据段的问题,Program段他已经分配了地址,关于Data段分配的部分,就找不到地址访问。
是的我给的是0x000D00,是要换个地址试试吗?
是的,请更换地址尝试,建议参考数据手册的memory map 来分配地址