28377D拥有两个DSP内核,那他们这两个内核是怎么进行通讯的呀,现在打算CPU1就进行AD采样计算之类,然后CPU2进行与外界的SCISPI通讯,那CPU2与外界通讯得到的数据怎么让CPU1可以读取呢,然后这个通讯与读取时间大致是多少呀,在官方例程里面我找到了三个例程,但是不明白每一个是什么意思
,模块是IPC这一块吗,
This thread has been locked.
If you have a related question, please click the "Ask a related question" button in the top right corner. The newly created question will be automatically linked to this question.
28377D拥有两个DSP内核,那他们这两个内核是怎么进行通讯的呀,现在打算CPU1就进行AD采样计算之类,然后CPU2进行与外界的SCISPI通讯,那CPU2与外界通讯得到的数据怎么让CPU1可以读取呢,然后这个通讯与读取时间大致是多少呀,在官方例程里面我找到了三个例程,但是不明白每一个是什么意思
,模块是IPC这一块吗,
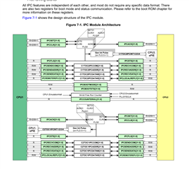
是的,内部通信主要通过IPC模块。然后因为IPC其实是在两个shared message RAMs中的,所以访问速度很快,基本可以跟内部ram访问速度类似。
官方提供的例程意思的话可以看一下每个例程main.c文件开头的注释,里面有说明工程的目的、需要观测的变量、需要的外部连接等等信息,比如第一个:
工程的目的:
//! This example tests all of the basic read/write CPU01 to CPU02 IPC Driver
//! functions available in F2837xD_Ipc_Driver.c.
//! The CPU01 project sends commands to the CPU02 project, which then processes
//! the commands.
//! The CPU02 project responds to the commands sent from the CPU01 project.
//! Note that IPC INT0 and IPC INT1 are used for this example to process IPC
//! commands.
//!
观测的变量
//! \b Watch \b Variables \b for \b CPU01 : \n
//! - ErrorCount - Counts # of errors
//! - pusCPU01BufferPt - Stores 256 16-bit words block to write to CPU02
//! - pusCPU02BufferPt - Points to beginning of 256 word block received
//! back from CPU02
//! - usWWord16 - 16-bit word to write to CPU02
//! - ulWWord32 - 32-bit word to write to CPU02
//! - usRWord16 - 16-bit word to read from CPU02
//! - ulRWord32 - 32-bit word to read from CPU02
//!
//! \b Watch \b Variables \b for \b CPU02 : \n
//! - ErrorFlag - Indicates an unrecognized command was sent from
//! CPU01 to CPU02.
无外部连接需要。