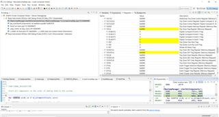
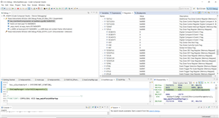
调试28377s时出现TZFLG.OST异常置1的现象:
在初始化函数中每当程序执行到
改语句时,TZFLG.OST就会置1。
TZ信号输入:
执行语句前寄存器状态:
执行后:
请帮忙解释一下,谢谢!
This thread has been locked.
If you have a related question, please click the "Ask a related question" button in the top right corner. The newly created question will be automatically linked to this question.
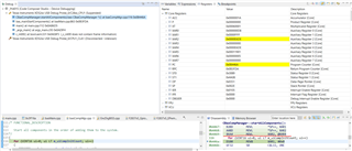
调试28377s时出现TZFLG.OST异常置1的现象:
在初始化函数中每当程序执行到
改语句时,TZFLG.OST就会置1。
TZ信号输入:
执行语句前寄存器状态:
执行后:
请帮忙解释一下,谢谢!
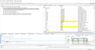
在初始化函数中每当程序执行到改语句时,TZFLG.OST就会置1。
这条汇编指令对应的C指令是什么?
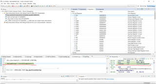
执行语句前寄存器状态:
在您贴出来的截图中,TZFLG.OST在执行语句前后均被置位。
汇编对应的C++指令我在执行前的一张图中用红线标识出来了。
我注意到您划红线的汇编指令和最开始发的不一样?
截图时刻有点不一样,第一次是在执行 theCompManager->startAllComponents(); 后执行压栈指令后截图(可以看汇编指令部分有一句对应的C++语句)。
TZFLG发生异常变化是在执行 MOVL *SP++, XAR2 后发生的。
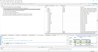
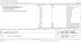
注:这次发图执行前第三张图发错了,补发一张
请问您方便提供一下startAllComponents()以及EPWM初始化的代码吗?
/*MEMBERFUNC*/ void CBasCompManager::startAllComponents
(
)
/* FUNCTIONAL_DESCRIPTION
Start all components in the order of adding them to the system.
*/
{
for (UINT16 ui=0; ui LT m_uiCompInitCount; ui++)
{
ERRCODE errCode = m_apCompInitList[ui]->start();
CHECK_INIT(errCode);
// Delay of going on with start() routines of other components.
while (NOT m_apCompInitList[ui]->startIsFinished())
{
// wait until startup of the component has been finished
}
}
}
PWM 你需要那些寄存器的值,我截图给你
ePWM初始化的代码方便发一下吗?我们还想对您的ePWM的配置进行分析