Part Number: TMS320F28388D
你好,
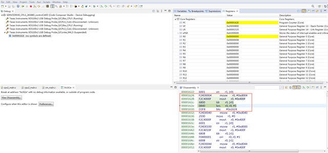
我目前使用28388D自制板并使用自建工程去实现M4核的Ethernet和EtherCAT功能,现目前已经实现了Ethernet和EtherCAT的正常通信,但有一个现象是,当我在CCS中Debug时,执行网口和EtherCAT通信时,M4核在运行大概10分钟左右(时间不确定)后,会出现程序跑飞现象:Break at address "0x162e" with no debug information available, or outside of program code.
如果不使用EtherCAT通信时,程序长时间能正常运行,但当执行EtherCAT通信后,过一会就会程序跑飞。
我当前想法是不是因为stack内存不够或者其他内存不够导致的,但在编译过程没有出现相关提示,之前是有出现过stack空间不够的情况,但会在程序一开始运行时M4会进入了FaultISR,后面增加stack空间至0x200,就没这个问题了。
我目前还没法找到问题的原因,请工程师们给点指导意见
