hi everyone, good evening,I have a problem here. I hope you can help me. Thank you very much:
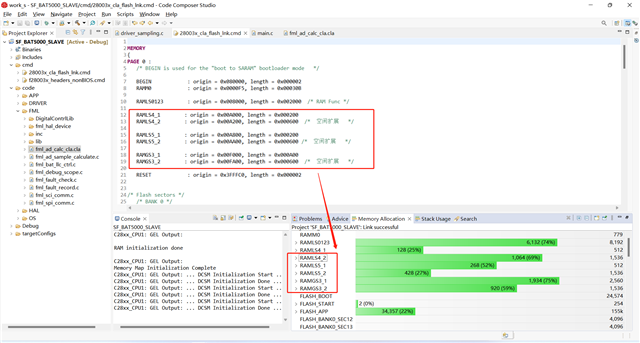
我想手动修改CMD文件灵活分配芯片的RAM存储资源,如目前系统分配给部分模块利用率非常低(如CLA),导致其它模块使用率很高,因此我希望通过修改CMD文件,修改内存分配,使RAM资源利用率更加合理;

以下是我目前了解的信息及实际问题,RAM有属性区分,有些是CPU独立使用,有些是复合使用

我目前有两个想法实现自己的期望:
(1)将LS4/5各分割1K出来,建立对应映射对象,然后把新增的对象和对应映射对象关联,提高空闲利用率;


(2)修改指针映射绝对地址,将实际物理地址与虚拟映射关系人为修改,建立属于自定义的内存分配关系,我不清楚这是否涉及到了内核涉及,还是必须以物理内存作为基础单元不可二次分割;

其中第一个想法,我已初步实现并且验证可以,但第二个想法我一直没有思绪,希望可以寻求帮助或者相关思路;
