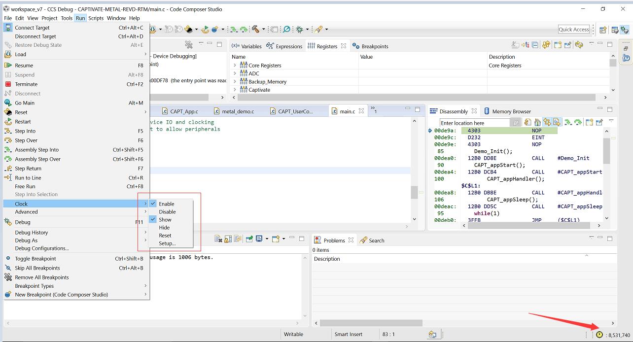
在Debug的时候,设置了断点,如何看两个断点间的运行时间呢?
用的是MSP430F5529,CCS版本6以上
This thread has been locked.
If you have a related question, please click the "Ask a related question" button in the top right corner. The newly created question will be automatically linked to this question.