This thread has been locked.

If you have a related question, please click the "Ask a related question" button in the top right corner. The newly created question will be automatically linked to this question.

eZ430仿真问题

Other Parts Discussed in Thread: MSP430G2452

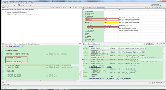
用eZ430仿真msp430g2452时,单步执行BCSCTL1 = 0x87;BCSCTL3 |= XCAP_3;硬件仿真查看寄存器值,跟我写进去的不一样。是什么原因呢?