This thread has been locked.

If you have a related question, please click the "Ask a related question" button in the top right corner. The newly created question will be automatically linked to this question.

AM2732: mmwave Studio连接报错

Part Number: AM2732
Other Parts Discussed in Thread: AWR1843BOOST,

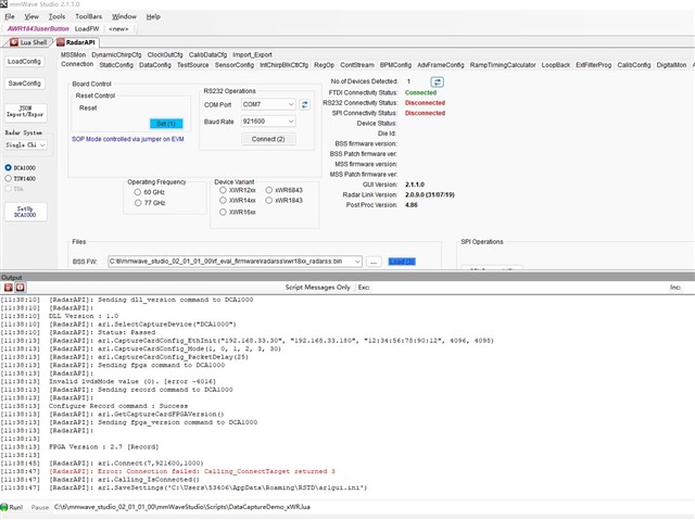
系统:win11

问题:读取到FPGA的版本号,但connect RS232 失败,返回3,以及lvdsMode 无效的错误,见下图,

请问,这个是什么原因?