您好,谢谢您阅读我的问题。
目前我使用一个Li-Ion battery (内含4个4V/个的cell), 需要进行chem ID匹配。在这之前,正在用BQStudio进行learning cycle. 不过产生了如下问题,‘pack voltage out of range’, 希望得到指点。
如下是我的硬件连接, 请帮忙检查是否有误
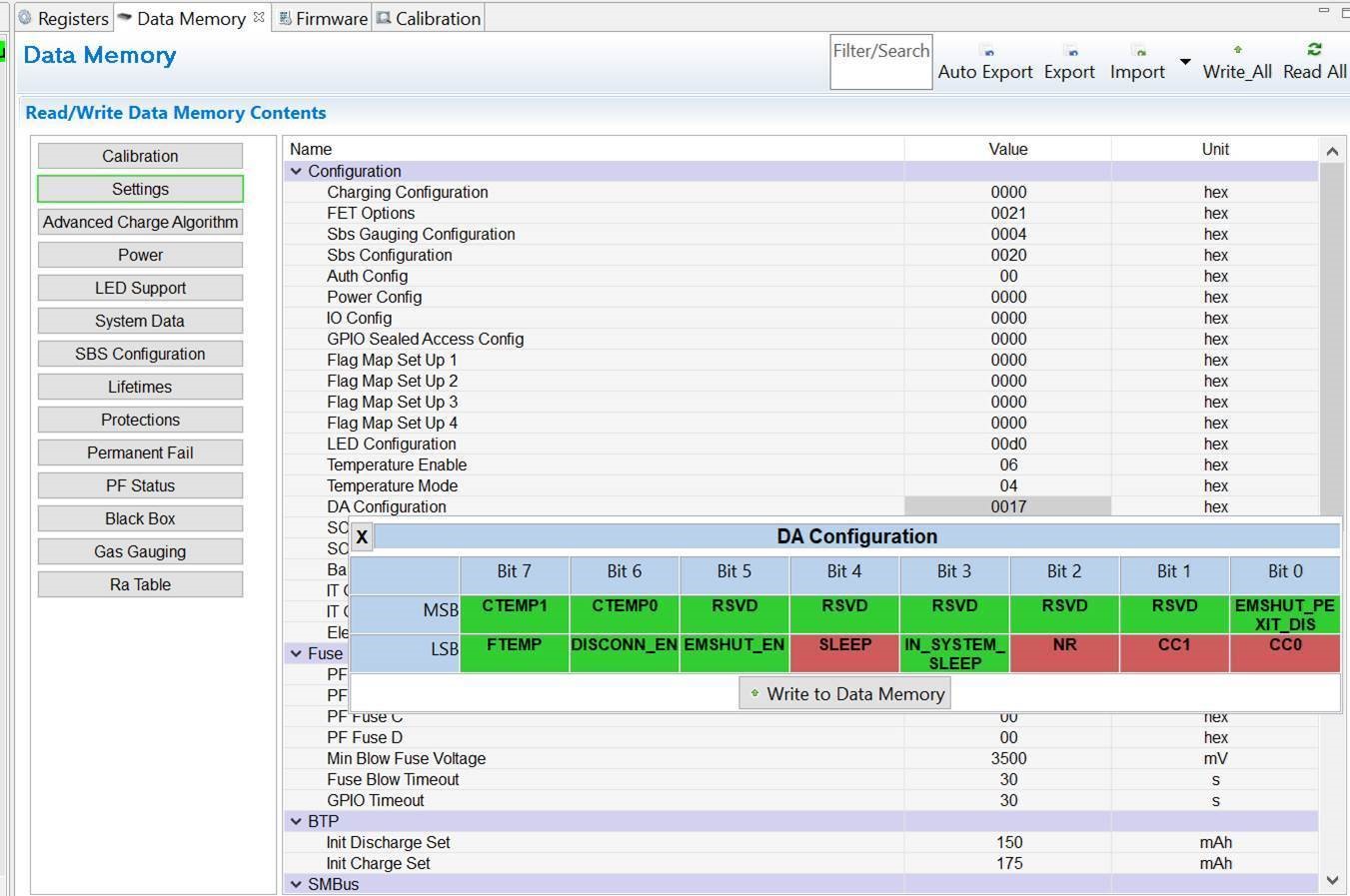
同时配有config data的截图,请帮忙检查config参数是否有误。
非常感谢!
This thread has been locked.
If you have a related question, please click the "Ask a related question" button in the top right corner. The newly created question will be automatically linked to this question.
您好,谢谢您阅读我的问题。
目前我使用一个Li-Ion battery (内含4个4V/个的cell), 需要进行chem ID匹配。在这之前,正在用BQStudio进行learning cycle. 不过产生了如下问题,‘pack voltage out of range’, 希望得到指点。
如下是我的硬件连接, 请帮忙检查是否有误
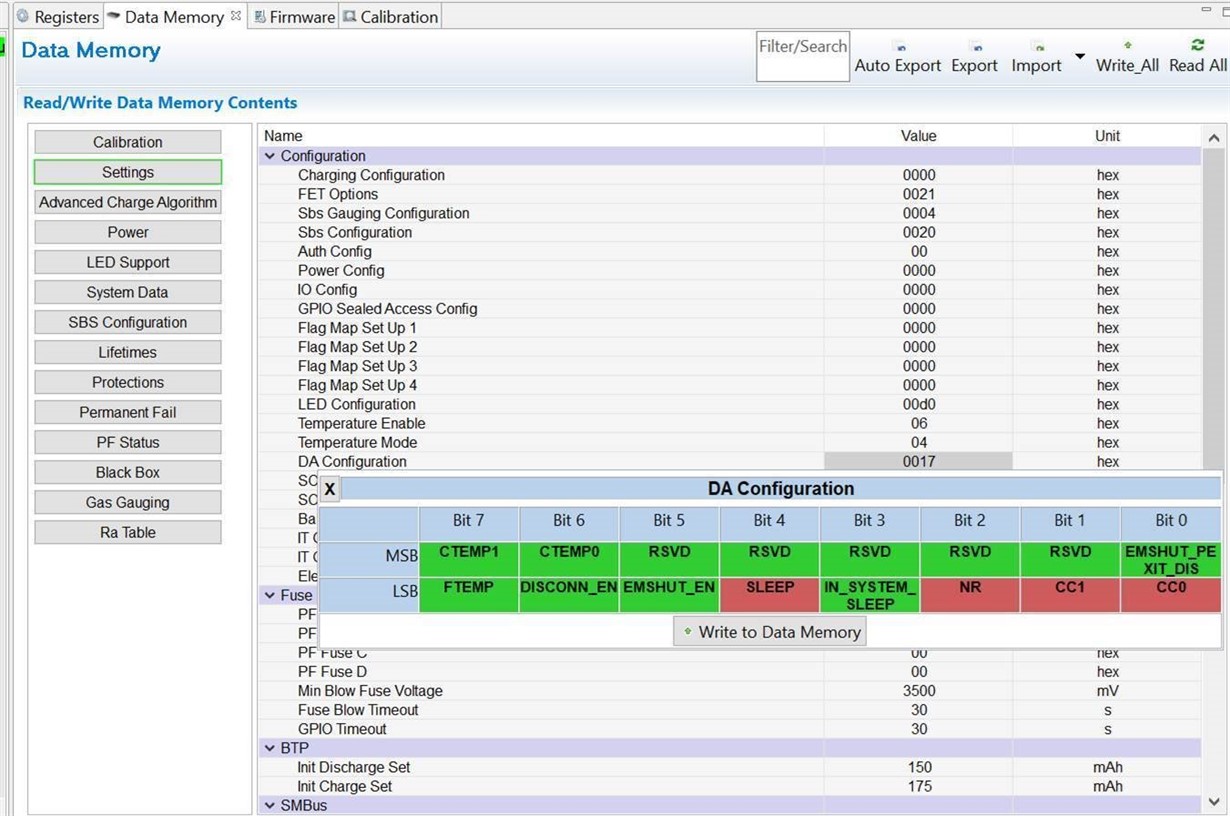
同时配有config data的截图,请帮忙检查config参数是否有误。
非常感谢!