1、在ccs9.3中新建一个basic examples:hello_world,编译后加载程序到A15_0时,出错如下:
这是什么原因呢?是因为没有添加gel文件,对DDR进行初始化的原因吗?我加载了所有的gel文件后,关于存储器配置选择只有以下3项,ccs9.3就只有这3项吗?对于这个工程,这3个选择我都试过了,故障一直都如上图所示这样
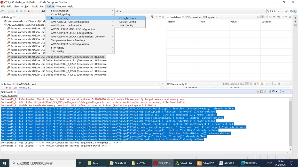
2、为什么我的Scripts菜单下,没有任何scripts,而我导入gel文件时,又会提示加载gel错误:
This thread has been locked.
If you have a related question, please click the "Ask a related question" button in the top right corner. The newly created question will be automatically linked to this question.
1、在ccs9.3中新建一个basic examples:hello_world,编译后加载程序到A15_0时,出错如下:
这是什么原因呢?是因为没有添加gel文件,对DDR进行初始化的原因吗?我加载了所有的gel文件后,关于存储器配置选择只有以下3项,ccs9.3就只有这3项吗?对于这个工程,这3个选择我都试过了,故障一直都如上图所示这样
2、为什么我的Scripts菜单下,没有任何scripts,而我导入gel文件时,又会提示加载gel错误: