This thread has been locked.

If you have a related question, please click the "Ask a related question" button in the top right corner. The newly created question will be automatically linked to this question.

TMS320C6657: 开发板例程代码跑飞

Part Number: TMS320C6657
Other Parts Discussed in Thread: SYSBIOS

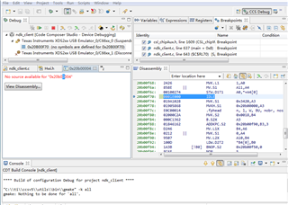
在TMS320C6657开发板上运行带有SYSBIOS操作系统的 例程代码时,发现程序跑飞了,通过单步调试定位到,代码一直在内存地址20b00f70的位置处运行,跳转不出来。通过查看内存映射,发现应该是卡在

Boot ROM这里了,麻烦指导一下,谢谢!