
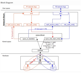
LLDP报文为广播报文,目前项目需要往指定端口发送。
P1收到的LLDP报文,只往P0转发
P2收到的LLDP报文,只往P0转发
CPSW 相关寄存器该如何配置?
This thread has been locked.
If you have a related question, please click the "Ask a related question" button in the top right corner. The newly created question will be automatically linked to this question.