This thread has been locked.

If you have a related question, please click the "Ask a related question" button in the top right corner. The newly created question will be automatically linked to this question.

TDA2EG-17: (Vision_sdk 0307) 在我的chain上移植Use case 车道偏移演算法时,Vpe link 有Out Drop FPS状况 (急)

Part Number: TDA2EG-17


Dear TI 专家,

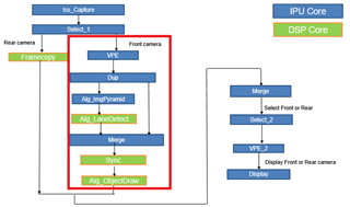
这是原本的chain (我有两颗镜头以及一个Panel): 

Iss Capture -> Select_1 (后镜头) -> Framecopy(镜像) -> Merge_1 -> Select_2 ->VPE ->Display

                   -> Select_1 (前镜头)  -> (Nothing)             -> Merge_1 

透过此chain可以看到前后镜头切换的效果且没有问题  (切到后镜头显示镜像,切到前镜头正常显示)

但是在将usecase : vip_single_cam_lane_detection 移植在前镜头的link上时却无法正常显示

==============================

如图,以下是修改移植后的chain =>红色框起部分  (备注: 我们板子上没有EVE Core , 所以拿掉了Alg_ImagePreProcess)

情况是 我目前只有一个Panel所以靠Select_2来切换前后镜头

前镜头想要达到可以做车道偏移警示的演算法

后镜头只想做到Framecopy(镜像)

目前可以透过某些方式达到前后镜头的切换

在切换时后镜头显示没有问题

但切到前镜头画面却出不来

===============================

所以我印出link的状态

[HOST] [IPU2  ]     45.086622 s:  [ ISSCAPTURE ] Link Statistics,
 [HOST] [IPU2  ]     45.086713 s:  ******************************
 [HOST] [IPU2  ]     45.086866 s:
 [HOST] [IPU2  ]     45.086927 s:  Elapsed time       = 19358 msec
 [HOST] [IPU2  ]     45.087049 s:
 [HOST] [IPU2  ]     45.087110 s:  Get Full Buf Cb    =  57.49 fps
 [HOST] [IPU2  ]     45.087201 s:  Put Empty Buf Cb   =  97.73 fps
 [HOST] [IPU2  ]     45.087323 s:  Driver/Notify Cb   =  57.49 fps
 [HOST] [IPU2  ]     45.087415 s:
 [HOST] [IPU2  ]     45.087476 s:  Input Statistics,
 [HOST] [IPU2  ]     45.087567 s:
 [HOST] [IPU2  ]     45.087598 s:  CH | In Recv | In Drop | In User Drop | In Process
 [HOST] [IPU2  ]     45.087720 s:     | FPS     | FPS     | FPS          | FPS
 [HOST] [IPU2  ]     45.087872 s:  --------------------------------------------------
 [HOST] [IPU2  ]     45.088025 s:   0 |  27.94      0. 0      0. 0          27.94
 [HOST] [IPU2  ]     45.088330 s:   1 |  29.65      0. 0      0. 0          29.65
 [HOST] [IPU2  ]     45.088513 s:
 [HOST] [IPU2  ]     45.088574 s:  Output Statistics,
 [HOST] [IPU2  ]     45.088635 s:
 [HOST] [IPU2  ]     45.088696 s:  CH | Out | Out     | Out Drop | Out User Drop
 [HOST] [IPU2  ]     45.088848 s:     | ID  | FPS     | FPS      | FPS
 [HOST] [IPU2  ]     45.089001 s:  ---------------------------------------------
 [HOST] [IPU2  ]     45.089092 s:   0 |  0     27.94     0. 0      0. 0
 [HOST] [IPU2  ]     45.089245 s:   1 |  0     29.54     0. 0      0. 0
 [HOST] [IPU2  ]     45.092203 s:
 [HOST] [IPU2  ]     45.092325 s:  [ VPE ] Link Statistics,
 [HOST] [IPU2  ]     45.092386 s:  ******************************
 [HOST] [IPU2  ]     45.092478 s:
 [HOST] [IPU2  ]     45.092508 s:  Elapsed time       = 19361 msec
 [HOST] [IPU2  ]     45.092600 s:
 [HOST] [IPU2  ]     45.092631 s:  New data Recv      =  27.94 fps
 [HOST] [IPU2  ]     45.092814 s:  Driver/Notify Cb   =  27.94 fps
 [HOST] [IPU2  ]     45.092905 s:
 [HOST] [IPU2  ]     45.092966 s:  Input Statistics,
 [HOST] [IPU2  ]     45.093027 s:
 [HOST] [IPU2  ]     45.093058 s:  CH | In Recv | In Drop | In User Drop | In Process
 [HOST] [IPU2  ]     45.093149 s:     | FPS     | FPS     | FPS          | FPS
 [HOST] [IPU2  ]     45.093271 s:  --------------------------------------------------
 [HOST] [IPU2  ]     45.093363 s:   0 |  27.94      0. 0      0. 0           0. 0
 [HOST] [IPU2  ]     45.093515 s:
 [HOST] [IPU2  ]     45.093576 s:  Output Statistics,
 [HOST] [IPU2  ]     45.093637 s:
 [HOST] [IPU2  ]     45.093668 s:  CH | Out | Out     | Out Drop | Out User Drop
 [HOST] [IPU2  ]     45.093790 s:     | ID  | FPS     | FPS      | FPS
 [HOST] [IPU2  ]     45.093912 s:  ---------------------------------------------
 [HOST] [IPU2  ]     45.094003 s:   0 |  0      0. 0    27.94      0. 0
 [HOST] [IPU2  ]     45.094156 s:
 [HOST] [IPU2  ]     45.094217 s:  [ VPE ] LATENCY,
 [HOST] [IPU2  ]     45.094247 s:  ********************
 [HOST] [IPU2  ]     45.094339 s:
 [HOST] [IPU2  ]     45.095101 s:
 [HOST] [IPU2  ]     45.095162 s:  [ ALG_IMG_PYRAMID ] Link Statistics,
 [HOST] [IPU2  ]     45.095254 s:  ******************************
 [HOST] [IPU2  ]     45.095315 s:
 [HOST] [IPU2  ]     45.095376 s:  Elapsed time       = 19360 msec
 [HOST] [IPU2  ]     45.095437 s:
 [HOST] [IPU2  ]     45.095498 s:
 [HOST] [IPU2  ]     45.095559 s:  Input Statistics,
 [HOST] [IPU2  ]     45.095620 s:
 [HOST] [IPU2  ]     45.095650 s:  CH | In Recv | In Drop | In User Drop | In Process
 [HOST] [IPU2  ]     45.096016 s:     | FPS     | FPS     | FPS          | FPS
 [HOST] [IPU2  ]     45.096138 s:  --------------------------------------------------
 [HOST] [IPU2  ]     45.096260 s:
 [HOST] [IPU2  ]     45.096291 s:  Output Statistics,
 [HOST] [IPU2  ]     45.096352 s:
 [HOST] [IPU2  ]     45.096413 s:  CH | Out | Out     | Out Drop | Out User Drop
 [HOST] [IPU2  ]     45.096504 s:     | ID  | FPS     | FPS      | FPS
 [HOST] [IPU2  ]     45.096596 s:  ---------------------------------------------
 [HOST] [IPU2  ]     45.097145 s:
 [HOST] [IPU2  ]     45.097206 s:  [ ALG_IMG_PYRAMID ] LATENCY,
 [HOST] [IPU2  ]     45.097297 s:  ********************
 [HOST] [IPU2  ]     45.097358 s:

发现前镜头那路的Vpe的link 在一开始的时候 就有 Out Drop FPS 的现象

不太明白VPE Link受到什么影响

想请问这如何改善这个问题呢?

请问我的link这样做有任何错误吗?或影响延迟的地方吗?

是否有哪个link会影响造成这个结果呢? 可能可以做哪些修改呢?

再麻烦各位专家了 谢谢!

Best Regards,

David

  • Dear TI 专家, 

    (更新)

    原本怀疑是演算法造成的延迟等状况

    所以我做了一个测试

    我将Alg_ImgPyramid,Alg_LaneDetect以及Alg_ObjectDraw link移除

    前镜头的chain留下Vpe_1,Dup,Merge,Sync结果状况与现在相同

    chains :  Iss_capture -> select_1(前镜头) -> Vpe_1 -> dup ->Merge_1 -> Sync -> Merge_2 -> select_2 ->Vpe_2 -> display

                                    -> select_1(后镜头) ->                   framecopy                      -> Merge_2 -> 

    =================================

    [HOST] [IPU2 ] 46.407582 s: [ VPE ] Link Statistics,
    [HOST] [IPU2 ] 46.407674 s: ******************************
    [HOST] [IPU2 ] 46.407765 s:
    [HOST] [IPU2 ] 46.407826 s: Elapsed time = 10287 msec
    [HOST] [IPU2 ] 46.407918 s:
    [HOST] [IPU2 ] 46.407979 s: New data Recv = 29.45 fps
    [HOST] [IPU2 ] 46.408162 s: Driver/Notify Cb = 29.45 fps
    [HOST] [IPU2 ] 46.408253 s:
    [HOST] [IPU2 ] 46.408314 s: Input Statistics,
    [HOST] [IPU2 ] 46.408375 s:
    [HOST] [IPU2 ] 46.408436 s: CH | In Recv | In Drop | In User Drop | In Process
    [HOST] [IPU2 ] 46.408558 s: | FPS | FPS | FPS | FPS
    [HOST] [IPU2 ] 46.408650 s: --------------------------------------------------
    [HOST] [IPU2 ] 46.408772 s: 0 | 29.45 0. 0 0. 0 0. 0
    [HOST] [IPU2 ] 46.408985 s:
    [HOST] [IPU2 ] 46.409046 s: Output Statistics,
    [HOST] [IPU2 ] 46.409138 s:
    [HOST] [IPU2 ] 46.409199 s: CH | Out | Out | Out Drop | Out User Drop
    [HOST] [IPU2 ] 46.409290 s: | ID | FPS | FPS | FPS
    [HOST] [IPU2 ] 46.409412 s: ---------------------------------------------
    [HOST] [IPU2 ] 46.409534 s: 0 | 0 0. 0 29.45 0. 0
    [HOST] [IPU2 ] 46.409687 s:
    [HOST] [IPU2 ] 46.409748 s: [ VPE ] LATENCY,
    [HOST] [IPU2 ] 46.410144 s: ********************

    =================================

    Best Regards,

    David

  • Dear TI 专家, 

    (更新)

    接下来我又拿掉了Vpe_1链接结果还是一样,看起来链接塞住了

    chains :  Iss_capture -> select_1(前镜头) -> dup ->Merge_1 -> Sync -> Merge_2 -> select_2 ->Vpe_2 -> display

                                       -> select_1(后镜头) ->         framecopy            -> Merge_2 -> 

    Best Regards,

    David

  • Dear TI 专家, 

    (测试更新)

    接下来我又拿掉了Sync 链接结果还是一样,看起来链接塞住了

    chains :  Iss_capture -> select_1(前镜头) ->   Vpe_1 ->   dup     ->Merge_1    -> Merge_2 -> select_2 ->Vpe_2 -> display

                                       -> select_1(后镜头) ->         framecopy                          -> Merge_2 -> 

    Vpe_1的link 有 Out Drop FPS 的现象

    Best Regards,

    David

  • 您好,

    您的问题我们这边也是需要求助英文论坛的工程师,晚一点我们升级到英文论坛看下哈。

  • Dear Cherry,

    感谢您的协助!!!,期待答覆.

    Best Regards,

    David

  • Dear Cherry,

    附上目前相关link某一次测试的完整Log

     [HOST] [IPU2  ]     47.677850 s:  [ISSCAPTURE] Buffer Q Status,
     [HOST] [IPU2  ]     47.678033 s:  Empty Q : Elements in Q =   0, Write Idx =   0, Read Idx =   0
     [HOST] [IPU2  ]     47.678582 s:  Full  Q : Elements in Q =   0, Write Idx = 138, Read Idx = 138
     [HOST] [IPU2  ]     47.680381 s:  [VPE OUT0] Buffer Q Status,
     [HOST] [IPU2  ]     47.680503 s:  Empty Q : Elements in Q =   0, Write Idx =   0, Read Idx =   0
     [HOST] [IPU2  ]     47.680717 s:  Full  Q : Elements in Q =   0, Write Idx =   8, Read Idx =   8
     [HOST] [IPU2  ]     47.680869 s:  [VPE OUT1] Buffer Q Status,
     [HOST] [IPU2  ]     47.680961 s:  Empty Q : Elements in Q =   0, Write Idx =   0, Read Idx =   0
     [HOST] [IPU2  ]     47.681083 s:  Full  Q : Elements in Q =   0, Write Idx =   0, Read Idx =   0
     [HOST] [IPU2  ]     47.691423 s:  [VPE OUT0] Buffer Q Status,
     [HOST] [IPU2  ]     47.691514 s:  Empty Q : Elements in Q =   0, Write Idx =   0, Read Idx =   0
     [HOST] [IPU2  ]     47.691636 s:  Full  Q : Elements in Q =   0, Write Idx = 166, Read Idx = 166
     [HOST] [IPU2  ]     47.692460 s:  [VPE OUT1] Buffer Q Status,
     [HOST] [IPU2  ]     47.692521 s:  Empty Q : Elements in Q =   0, Write Idx =   0, Read Idx =   0
     [HOST] [IPU2  ]     47.692673 s:  Full  Q : Elements in Q =   0, Write Idx =   0, Read Idx =   0
     [HOST] [IPU2  ]     47.694320 s:  [VPE OUT0] Buffer Q Status,
     [HOST] [IPU2  ]     47.694442 s:  Empty Q : Elements in Q =   0, Write Idx =   0, Read Idx =   0
     [HOST] [IPU2  ]     47.694595 s:  Full  Q : Elements in Q =   0, Write Idx = 166, Read Idx = 166
     [HOST] [IPU2  ]     47.694778 s:  [VPE OUT1] Buffer Q Status,
     [HOST] [IPU2  ]     47.694839 s:  Empty Q : Elements in Q =   0, Write Idx =   0, Read Idx =   0
     [HOST] [IPU2  ]     47.694991 s:  Full  Q : Elements in Q =   0, Write Idx =   0, Read Idx =   0
    
    
    
     [HOST] [IPU2  ]     47.695754 s:  [ ISSCAPTURE ] Link Statistics,
     [HOST] [IPU2  ]     47.695845 s:  ******************************
     [HOST] [IPU2  ]     47.695937 s:
     [HOST] [IPU2  ]     47.695967 s:  Elapsed time       = 15387 msec
     [HOST] [IPU2  ]     47.696089 s:
     [HOST] [IPU2  ]     47.696150 s:  Get Full Buf Cb    =  58.94 fps
     [HOST] [IPU2  ]     47.696303 s:  Put Empty Buf Cb   = 100.14 fps
     [HOST] [IPU2  ]     47.696425 s:  Driver/Notify Cb   =  58.88 fps
     [HOST] [IPU2  ]     47.696547 s:
     [HOST] [IPU2  ]     47.696577 s:  Input Statistics,
     [HOST] [IPU2  ]     47.696669 s:
     [HOST] [IPU2  ]     47.696730 s:  CH | In Recv | In Drop | In User Drop | In Process
     [HOST] [IPU2  ]     47.696821 s:     | FPS     | FPS     | FPS          | FPS
     [HOST] [IPU2  ]     47.696943 s:  --------------------------------------------------
     [HOST] [IPU2  ]     47.697096 s:   0 |  29. 5      0. 0      0. 0          29. 5
     [HOST] [IPU2  ]     47.697401 s:   1 |  29.57      0. 0      0. 0          29.57
     [HOST] [IPU2  ]     47.697614 s:
     [HOST] [IPU2  ]     47.697675 s:  Output Statistics,
     [HOST] [IPU2  ]     47.697736 s:
     [HOST] [IPU2  ]     47.697797 s:  CH | Out | Out     | Out Drop | Out User Drop
     [HOST] [IPU2  ]     47.697889 s:     | ID  | FPS     | FPS      | FPS
     [HOST] [IPU2  ]     47.698011 s:  ---------------------------------------------
     [HOST] [IPU2  ]     47.698102 s:   0 |  0     29.11     0. 0      0. 0
     [HOST] [IPU2  ]     47.698285 s:   1 |  0     29.83     0. 0      0. 0
     [HOST] [IPU2  ]     47.701305 s:
     [HOST] [IPU2  ]     47.701396 s:  [ VPE ] Link Statistics,
     [HOST] [IPU2  ]     47.701488 s:  ******************************
     [HOST] [IPU2  ]     47.701549 s:
     [HOST] [IPU2  ]     47.701610 s:  Elapsed time       = 15376 msec
     [HOST] [IPU2  ]     47.701671 s:
     [HOST] [IPU2  ]     47.701732 s:  New data Recv      =  29.13 fps
     [HOST] [IPU2  ]     47.701823 s:  Get Full Buf Cb    =   0.52 fps
     [HOST] [IPU2  ]     47.701915 s:  Driver/Notify Cb   =  29.13 fps
     [HOST] [IPU2  ]     47.702006 s:
     [HOST] [IPU2  ]     47.702037 s:  Input Statistics,
     [HOST] [IPU2  ]     47.702098 s:
     [HOST] [IPU2  ]     47.702159 s:  CH | In Recv | In Drop | In User Drop | In Process
     [HOST] [IPU2  ]     47.702281 s:     | FPS     | FPS     | FPS          | FPS
     [HOST] [IPU2  ]     47.702403 s:  --------------------------------------------------
     [HOST] [IPU2  ]     47.702494 s:   0 |  29.13      0. 0      0. 0           0.52
     [HOST] [IPU2  ]     47.702647 s:
     [HOST] [IPU2  ]     47.702708 s:  Output Statistics,
     [HOST] [IPU2  ]     47.702769 s:
     [HOST] [IPU2  ]     47.702799 s:  CH | Out | Out     | Out Drop | Out User Drop
     [HOST] [IPU2  ]     47.702891 s:     | ID  | FPS     | FPS      | FPS
     [HOST] [IPU2  ]     47.702982 s:  ---------------------------------------------
     [HOST] [IPU2  ]     47.703074 s:   0 |  0      0.52    28.61      0. 0
     [HOST] [IPU2  ]     47.703806 s:
     [HOST] [IPU2  ]     47.703867 s:  [ VPE ] LATENCY,
     [HOST] [IPU2  ]     47.703928 s:  ********************
     [HOST] [IPU2  ]     47.704020 s:  Local Link Latency     : Avg =   7648 us, Min =   7137 us, Max =   8998 us,
     [HOST] [IPU2  ]     47.704142 s:  Source to Link Latency : Avg =   8547 us, Min =   8053 us, Max =  10004 us,
     [HOST] [IPU2  ]     47.704355 s:
     [HOST] [IPU2  ]     47.705118 s:
     [HOST] [IPU2  ]     47.705240 s:  [ ALG_IMG_PYRAMID ] Link Statistics,
     [HOST] [IPU2  ]     47.705331 s:  ******************************
     [HOST] [IPU2  ]     47.705423 s:
     [HOST] [IPU2  ]     47.705453 s:  Elapsed time       = 17090 msec
     [HOST] [IPU2  ]     47.705545 s:
     [HOST] [IPU2  ]     47.705606 s:
     [HOST] [IPU2  ]     47.705636 s:  Input Statistics,
     [HOST] [IPU2  ]     47.705697 s:
     [HOST] [IPU2  ]     47.705758 s:  CH | In Recv | In Drop | In User Drop | In Process
     [HOST] [IPU2  ]     47.705850 s:     | FPS     | FPS     | FPS          | FPS
     [HOST] [IPU2  ]     47.705941 s:  --------------------------------------------------
     [HOST] [IPU2  ]     47.706063 s:
     [HOST] [IPU2  ]     47.706094 s:  Output Statistics,
     [HOST] [IPU2  ]     47.706155 s:
     [HOST] [IPU2  ]     47.706246 s:  CH | Out | Out     | Out Drop | Out User Drop
     [HOST] [IPU2  ]     47.706338 s:     | ID  | FPS     | FPS      | FPS
     [HOST] [IPU2  ]     47.706429 s:  ---------------------------------------------
     [HOST] [IPU2  ]     47.706765 s:
     [HOST] [IPU2  ]     47.706826 s:  [ ALG_IMG_PYRAMID ] LATENCY,
     [HOST] [IPU2  ]     47.706887 s:  ********************
     [HOST] [IPU2  ]     47.706948 s:
     [HOST] [IPU2  ]     47.707405 s:
     [HOST] [IPU2  ]     47.707466 s:  [ IPC_OUT_4 ] Link Statistics,
     [HOST] [IPU2  ]     47.707558 s:  ******************************
     [HOST] [IPU2  ]     47.707619 s:
     [HOST] [IPU2  ]     47.707680 s:  Elapsed time       = 17091 msec
     [HOST] [IPU2  ]     47.707741 s:
     [HOST] [IPU2  ]     47.707802 s:  Driver/Notify Cb   =  30.7 fps
     [HOST] [IPU2  ]     47.707893 s:
     [HOST] [IPU2  ]     47.707954 s:  Input Statistics,
     [HOST] [IPU2  ]     47.708015 s:
     [HOST] [IPU2  ]     47.708046 s:  CH | In Recv | In Drop | In User Drop | In Process
     [HOST] [IPU2  ]     47.708137 s:     | FPS     | FPS     | FPS          | FPS
     [HOST] [IPU2  ]     47.708290 s:  --------------------------------------------------
     [HOST] [IPU2  ]     47.708412 s:
     [HOST] [IPU2  ]     47.708473 s:  Output Statistics,
     [HOST] [IPU2  ]     47.708534 s:
     [HOST] [IPU2  ]     47.708595 s:  CH | Out | Out     | Out Drop | Out User Drop
     [HOST] [IPU2  ]     47.708686 s:     | ID  | FPS     | FPS      | FPS
     [HOST] [IPU2  ]     47.708778 s:  ---------------------------------------------
     [HOST] [IPU2  ]     47.709083 s:
     [HOST] [IPU2  ]     47.709144 s:  [ IPC_OUT_4 ] LATENCY,
     [HOST] [IPU2  ]     47.709449 s:  ********************
     [HOST] [IPU2  ]     47.709571 s:
     [HOST] [IPU2  ]     47.714359 s:
     [HOST] [IPU2  ]     47.714451 s:  [ IPC_IN_5 ] Link Statistics,
     [HOST] [IPU2  ]     47.714603 s:  ******************************
     [HOST] [IPU2  ]     47.714756 s:
     [HOST] [IPU2  ]     47.714817 s:  Elapsed time       = 17081 msec
     [HOST] [IPU2  ]     47.714969 s:
     [HOST] [IPU2  ]     47.715091 s:  Driver/Notify Cb   =  30.15 fps
     [HOST] [IPU2  ]     47.715305 s:
     [HOST] [IPU2  ]     47.715427 s:  Input Statistics,
     [HOST] [IPU2  ]     47.715549 s:
     [HOST] [IPU2  ]     47.715610 s:  CH | In Recv | In Drop | In User Drop | In Process
     [HOST] [IPU2  ]     47.715915 s:     | FPS     | FPS     | FPS          | FPS
     [HOST] [IPU2  ]     47.716067 s:  --------------------------------------------------
     [HOST] [IPU2  ]     47.716250 s:
     [HOST] [IPU2  ]     47.716311 s:  Output Statistics,
     [HOST] [IPU2  ]     47.716403 s:
     [HOST] [IPU2  ]     47.716433 s:  CH | Out | Out     | Out Drop | Out User Drop
     [HOST] [IPU2  ]     47.716555 s:     | ID  | FPS     | FPS      | FPS
     [HOST] [IPU2  ]     47.716677 s:  ---------------------------------------------
     [HOST] [IPU2  ]     47.717165 s:
     [HOST] [IPU2  ]     47.717287 s:  [ IPC_IN_5 ] LATENCY,
     [HOST] [IPU2  ]     47.717409 s:  ********************
     [HOST] [IPU2  ]     47.717501 s:
     [HOST] [IPU2  ]     47.717592 s:  [ IPC_IN_5 ] Detailed IPC Latency Statistics [ DSP1 -> IPU2 ] ,
     [HOST] [IPU2  ]     47.717684 s:  ***************************************************************
     [HOST] [IPU2  ]     47.719270 s:
     [HOST] [IPU2  ]     47.719331 s:  [ IPC_OUT_6 ] Link Statistics,
     [HOST] [IPU2  ]     47.719422 s:  ******************************
     [HOST] [IPU2  ]     47.719483 s:
     [HOST] [IPU2  ]     47.719544 s:  Elapsed time       = 17084 msec
     [HOST] [IPU2  ]     47.719636 s:
     [HOST] [IPU2  ]     47.719666 s:  Driver/Notify Cb   =  30.14 fps
     [HOST] [IPU2  ]     47.719758 s:
     [HOST] [IPU2  ]     47.719819 s:  Input Statistics,
     [HOST] [IPU2  ]     47.719880 s:
     [HOST] [IPU2  ]     47.719910 s:  CH | In Recv | In Drop | In User Drop | In Process
     [HOST] [IPU2  ]     47.720002 s:     | FPS     | FPS     | FPS          | FPS
     [HOST] [IPU2  ]     47.720124 s:  --------------------------------------------------
     [HOST] [IPU2  ]     47.720276 s:
     [HOST] [IPU2  ]     47.720337 s:  Output Statistics,
     [HOST] [IPU2  ]     47.720398 s:
     [HOST] [IPU2  ]     47.720429 s:  CH | Out | Out     | Out Drop | Out User Drop
     [HOST] [IPU2  ]     47.720520 s:     | ID  | FPS     | FPS      | FPS
     [HOST] [IPU2  ]     47.720612 s:  ---------------------------------------------
     [HOST] [IPU2  ]     47.720947 s:
     [HOST] [IPU2  ]     47.720978 s:  [ IPC_OUT_6 ] LATENCY,
     [HOST] [IPU2  ]     47.721283 s:  ********************
     [HOST] [IPU2  ]     47.721374 s:
     [HOST] [IPU2  ]     47.724821 s:
     [HOST] [IPU2  ]     47.724882 s:  [ IPC_IN_7 ] Link Statistics,
     [HOST] [IPU2  ]     47.724974 s:  ******************************
     [HOST] [IPU2  ]     47.725279 s:
     [HOST] [IPU2  ]     47.725340 s:  Elapsed time       = 17076 msec
     [HOST] [IPU2  ]     47.725431 s:
     [HOST] [IPU2  ]     47.725492 s:  Get Full Buf Cb    =   7.37 fps
     [HOST] [IPU2  ]     47.725584 s:  Driver/Notify Cb   =  30.15 fps
     [HOST] [IPU2  ]     47.725675 s:
     [HOST] [IPU2  ]     47.725736 s:  Input Statistics,
     [HOST] [IPU2  ]     47.725797 s:
     [HOST] [IPU2  ]     47.725828 s:  CH | In Recv | In Drop | In User Drop | In Process
     [HOST] [IPU2  ]     47.725919 s:     | FPS     | FPS     | FPS          | FPS
     [HOST] [IPU2  ]     47.726041 s:  --------------------------------------------------
     [HOST] [IPU2  ]     47.726133 s:
     [HOST] [IPU2  ]     47.726224 s:  Output Statistics,
     [HOST] [IPU2  ]     47.726285 s:
     [HOST] [IPU2  ]     47.726346 s:  CH | Out | Out     | Out Drop | Out User Drop
     [HOST] [IPU2  ]     47.726438 s:     | ID  | FPS     | FPS      | FPS
     [HOST] [IPU2  ]     47.726529 s:  ---------------------------------------------
     [HOST] [IPU2  ]     47.726834 s:
     [HOST] [IPU2  ]     47.726895 s:  [ IPC_IN_7 ] LATENCY,
     [HOST] [IPU2  ]     47.726956 s:  ********************
     [HOST] [IPU2  ]     47.727017 s:
     [HOST] [IPU2  ]     47.727109 s:  [ IPC_IN_7 ] Detailed IPC Latency Statistics [ DSP1 -> IPU2 ] ,
     [HOST] [IPU2  ]     47.727231 s:  ***************************************************************
     [HOST] [IPU2  ]     47.729915 s:
     [HOST] [IPU2  ]     47.730037 s:  [ VPE ] Link Statistics,
     [HOST] [IPU2  ]     47.730128 s:  ******************************
     [HOST] [IPU2  ]     47.730281 s:
     [HOST] [IPU2  ]     47.730372 s:  Elapsed time       = 15340 msec
     [HOST] [IPU2  ]     47.730464 s:
     [HOST] [IPU2  ]     47.730525 s:  New data Recv      =   7.23 fps
     [HOST] [IPU2  ]     47.730616 s:  Get Full Buf Cb    =  10.82 fps
     [HOST] [IPU2  ]     47.730738 s:  Put Empty Buf Cb   =  10.75 fps
     [HOST] [IPU2  ]     47.730830 s:  Driver/Notify Cb   =  10.82 fps
     [HOST] [IPU2  ]     47.730952 s:
     [HOST] [IPU2  ]     47.730982 s:  Input Statistics,
     [HOST] [IPU2  ]     47.731074 s:
     [HOST] [IPU2  ]     47.731104 s:  CH | In Recv | In Drop | In User Drop | In Process
     [HOST] [IPU2  ]     47.731257 s:     | FPS     | FPS     | FPS          | FPS
     [HOST] [IPU2  ]     47.731379 s:  --------------------------------------------------
     [HOST] [IPU2  ]     47.731531 s:   0 |  10.82      0. 0      0. 0          10.82
     [HOST] [IPU2  ]     47.731806 s:
     [HOST] [IPU2  ]     47.731897 s:  Output Statistics,
     [HOST] [IPU2  ]     47.731958 s:
     [HOST] [IPU2  ]     47.732019 s:  CH | Out | Out     | Out Drop | Out User Drop
     [HOST] [IPU2  ]     47.732111 s:     | ID  | FPS     | FPS      | FPS
     [HOST] [IPU2  ]     47.732263 s:  ---------------------------------------------
     [HOST] [IPU2  ]     47.732385 s:   0 |  0     10.82     0. 0      0. 0
     [HOST] [IPU2  ]     47.732568 s:
     [HOST] [IPU2  ]     47.732629 s:  [ VPE ] LATENCY,
     [HOST] [IPU2  ]     47.732690 s:  ********************
     [HOST] [IPU2  ]     47.732782 s:  Local Link Latency     : Avg =   4934 us, Min =   3965 us, Max =  10676 us,
     [HOST] [IPU2  ]     47.732934 s:  Source to Link Latency : Avg = 224241 us, Min =  84427 us, Max = 251358 us,
     [HOST] [IPU2  ]     47.733087 s:
     [HOST] [IPU2  ]     47.733605 s:
     [HOST] [IPU2  ]     47.733697 s:  [ DISPLAY ] Link Statistics,
     [HOST] [IPU2  ]     47.733788 s:  ******************************
     [HOST] [IPU2  ]     47.733880 s:
     [HOST] [IPU2  ]     47.733910 s:  Elapsed time       = 15340 msec
     [HOST] [IPU2  ]     47.734002 s:
     [HOST] [IPU2  ]     47.734063 s:  New data Recv      =  10.75 fps
     [HOST] [IPU2  ]     47.734154 s:  Driver/Notify Cb   =  55.73 fps
     [HOST] [IPU2  ]     47.734307 s:
     [HOST] [IPU2  ]     47.734368 s:  Input Statistics,
     [HOST] [IPU2  ]     47.734459 s:
     [HOST] [IPU2  ]     47.734490 s:  CH | In Recv | In Drop | In User Drop | In Process
     [HOST] [IPU2  ]     47.734612 s:     | FPS     | FPS     | FPS          | FPS
     [HOST] [IPU2  ]     47.734703 s:  --------------------------------------------------
     [HOST] [IPU2  ]     47.734825 s:   0 |  10.82      0. 0      0. 0          10.82
     [HOST] [IPU2  ]     47.735344 s:
     [HOST] [IPU2  ]     47.735435 s:  [ DISPLAY ] LATENCY,
     [HOST] [IPU2  ]     47.735588 s:  ********************
     [HOST] [IPU2  ]     47.735679 s:  Local Link Latency     : Avg =     83 us, Min =     30 us, Max =    671 us,
     [HOST] [IPU2  ]     47.735832 s:  Source to Link Latency : Avg = 224663 us, Min =  84915 us, Max = 252029 us,
     [HOST] [IPU2  ]     47.735954 s:
     [HOST] [IPU2  ]     47.736045 s:
     [HOST] [IPU2  ]     47.736106 s:  [ DISPLAY  VID1 ] Additional Statistics,
     [HOST] [IPU2  ]     47.736228 s:  ************************************
     [HOST] [IPU2  ]     47.736320 s:  Driver Queued    =    166 frames
     [HOST] [IPU2  ]     47.736411 s:  Driver De-Queued =    165 frames
     [HOST] [IPU2  ]     47.736503 s:  Driver Displayed =    854 frames
     [HOST] [IPU2  ]     47.736564 s:  Driver Repeated  =    689 frames
     [HOST] [IPU2  ]     47.736655 s:
     [HOST] [IPU2  ]     47.736716 s:  ##### DSS DISPC Underflow Count  =      0 #####
     [HOST] [IPU2  ]     47.736808 s:
     [HOST] [IPU2  ]     47.737845 s:
     [HOST] [IPU2  ]     47.737936 s:  [ VPE ] Link Statistics,
     [HOST] [IPU2  ]     47.738028 s:  ******************************
     [HOST] [IPU2  ]     47.738089 s:
     [HOST] [IPU2  ]     47.738150 s:  Elapsed time       = 5 msec
     [HOST] [IPU2  ]     47.738272 s:
     [HOST] [IPU2  ]     47.738333 s:
     [HOST] [IPU2  ]     47.738394 s:  Input Statistics,
     [HOST] [IPU2  ]     47.738455 s:
     [HOST] [IPU2  ]     47.738485 s:  CH | In Recv | In Drop | In User Drop | In Process
     [HOST] [IPU2  ]     47.738607 s:     | FPS     | FPS     | FPS          | FPS
     [HOST] [IPU2  ]     47.738699 s:  --------------------------------------------------
     [HOST] [IPU2  ]     47.738790 s:
     [HOST] [IPU2  ]     47.738821 s:  Output Statistics,
     [HOST] [IPU2  ]     47.738912 s:
     [HOST] [IPU2  ]     47.738943 s:  CH | Out | Out     | Out Drop | Out User Drop
     [HOST] [IPU2  ]     47.739583 s:     | ID  | FPS     | FPS      | FPS
     [HOST] [IPU2  ]     47.739736 s:  ---------------------------------------------
     [HOST] [IPU2  ]     47.739858 s:
     [HOST] [IPU2  ]     47.739888 s:  [ VPE ] LATENCY,
     [HOST] [IPU2  ]     47.739949 s:  ********************
     [HOST] [IPU2  ]     47.740010 s:
     [HOST] [HOST  ]     47.740224 s:

    Thanks a lot!!

    Best Regards,

    David

  • Dear Cherry,

    (更新)

    目前link无法正常执行的原因找到了,是初始化值错误的关系

    看起来整个chain已经打通了

    但是另一个问题产生

    如下图目前是我完整的chain

    后镜头(framecopy 那边的Link)呈现出来的画面是正常的

    但是前镜头(lanedetect 那边的Link)画面很奇怪如下图

    我在猜测是否更VPE link设定有相关呢?

    原因如下先前我有一个案例

    我将VPE放在framecopy前面结果导致画面呈现奇怪的状态

    但放在framecopy后又变正常

    然后此次在lanedetect前镜头的chain共会经历两个VPE

    第一个VPE是用来转格式SYSTEM_DF_YUV420SP_UV 用于 pyramid后的演算法

    第二个VPE是用来做两颗镜头的裁切功能

    这有关连吗?或是可能什么样的问题造成的呢?

    Best Regards,

    David

  • Dear Cherry,

    目前已经将新的问题发至英文论坛中

    可以的话再劳烦帮忙标记此问题 / 联络英文论坛TI专家们帮忙此问题

    https://e2e.ti.com/support/processors-group/processors/f/processors-forum/1127704/tda2eg-17-vsdk0307-isscapture-chain-problem-about-vpe-link

    谢谢!!!

    Best Regards,

    David

  • Hello David,

    实在很抱歉之前没能及时跟进您的问题,我在英文论坛跟进了下,如果三至四天内无新的答复,我们这边会发个邮件给工程师催促下。

    Thanks.

  • Dear Cherry,

    了解! 谢谢您的帮忙!!

    Best Regards,

    David

  • Hi David,

    我们在英文论坛来跟进您的问题,如这周三前仍无进展,我们会发邮件催促下相关的工程师,很抱歉给您带来的不便!