Other Parts Discussed in Thread: AWR1243
同样的参数配置,TDA3x报错(使用的radar-framecopy实例)

参数配置对比:
mmwavestudio:

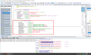
TDA3x例程中chains_common_sample_ar12xx_config.c部分:

This thread has been locked.
If you have a related question, please click the "Ask a related question" button in the top right corner. The newly created question will be automatically linked to this question.
那么AWR1243的Idle Time等参数计算,是怎么根据采样率和斜率计算出来的呢?最小精度有什么要求吗?因为我发现自己随便设置的参数容易导致假目标出现。
已将您的疑问转达给TI工程师,稍后会给您回复。
抱歉工程师反馈无法支持带有 TDA2/TDA3 的 Radar SDK,这些 SDK 比较陈旧,并且存在更新/更好的选项,您可以考虑转向 TI 的更新的产品。