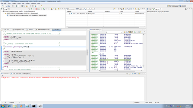
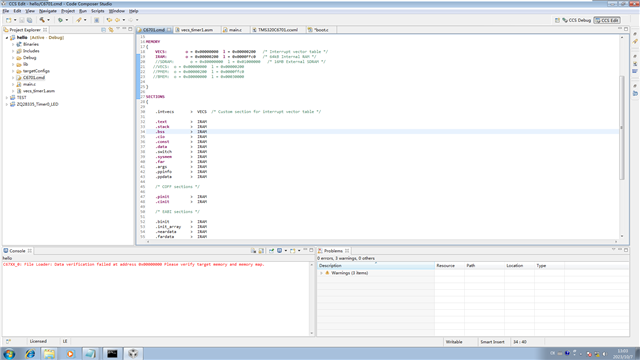
小弟最近项目需求要驱动C6701,不需要复杂的项目只需简单例程能运行即可。但现在一直卡在这一步,开发板是同事设计画的,所以现在一下子不清楚是工程配置不对还是硬件设计不对。
望有大佬能指点一二,现在仿真现象是开启仿真后默认跑到_c__int00后再往下运行就会报错can't run target cpu



This thread has been locked.
If you have a related question, please click the "Ask a related question" button in the top right corner. The newly created question will be automatically linked to this question.
小弟最近项目需求要驱动C6701,不需要复杂的项目只需简单例程能运行即可。但现在一直卡在这一步,开发板是同事设计画的,所以现在一下子不清楚是工程配置不对还是硬件设计不对。
望有大佬能指点一二,现在仿真现象是开启仿真后默认跑到_c__int00后再往下运行就会报错can't run target cpu



c6701芯片太老了,已经不建议在新设计中使用了,我们的技术支持也有限。
关于您上面的这个错误,请看一下BOOTMODE[4:0]管脚是否设成00101,MAP1,MAP1时,地址0是映射到片上的。请看下面的boot文档。
https://www.ti.com/lit/ug/spru642/spru642.pdf