我嘗試按照user guide的 8.3.2.3 的指示去做Post- processing. 但是matlab 顯示error而且不能成功運行, 工程師們能告訴我哪裡出錯嗎?
以下是我的test input file:

以下是user variable setting:

我的matlab version 是2021b, 但是matlab engine跟user guide一樣
以下是matlab所顯示的error:

This thread has been locked.
If you have a related question, please click the "Ask a related question" button in the top right corner. The newly created question will be automatically linked to this question.
我嘗試按照user guide的 8.3.2.3 的指示去做Post- processing. 但是matlab 顯示error而且不能成功運行, 工程師們能告訴我哪裡出錯嗎?
以下是我的test input file:

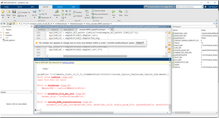
以下是user variable setting:

我的matlab version 是2021b, 但是matlab engine跟user guide一樣
以下是matlab所顯示的error:
