Other Parts Discussed in Thread: AWR2243, AM2732,
您好,
请问当前AM2732是否支持单片的AWR1243呢,我们有个AWR1243的射频板想结合AM2732做下调试,我修改了编译环境里面对应的AWR2243的DFP包为支持1243的,如下:


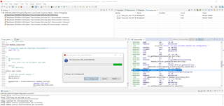
然后编译运行,同样按照AWR2243+AM2732的方法编译固件,刷录,这些都是成功的,如下,刷录完成之后,在visualizer里面串口连接也是成功的,但是通过plots 里面LOAD CONFIG FROM PC AND SEND,下载如profile_2d_am273x.cfg参数配置时,好像没有成功,如下第二图第三图,请问此处AWR2243的参数配置命令和AWR1243有差异吗,有1243的相对应配置命令说明吗(是否跟DFP里面的命令有些差异),除了参数配置外,其他的地方软件是否还需要做修改调整,以使参数配置下载完成,visualizer中目标能实时显示?



谢谢。












