Other Parts Discussed in Thread: AWR1642
您好,
我使用的是D:\ZJ\mmwave_industrial_toolbox_4_11_0\labs\Level_Sensing这个demo,硬件平台是AWR1642,CCS版本为11.2
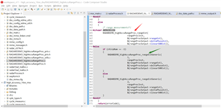
在该DEMO的这个文件中:RADARDEMO_highAccuRangeProc.c的第344行有一个函数叫:RADARDEMO_highAccuRangeProc_rangeEst
第353行有一个函数叫:RADARDEMO_highAccuRangeProc_rangeEstGeneric
图示如下:

经过我点进去看了一下之后比较得知,第一个是用的内联指令,较为难以理解,第二个使用的是C语言,请问我是否可以通过取消触发第一个函数的宏定义:#ifndef ARMVERSION从而使用第二个可读性较好的函数。
谢谢