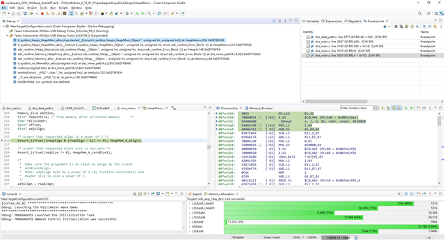
您好,我单步调试dss_main.c的时候,会在SOC_INIT()函数里跑飞,此时点暂停,CCS debug 窗口 如下所示。请问我改如何解决?

This thread has been locked.
If you have a related question, please click the "Ask a related question" button in the top right corner. The newly created question will be automatically linked to this question.