Other Parts Discussed in Thread: UNIFLASH
Target Config设置如下:

test connect时也是成功的:

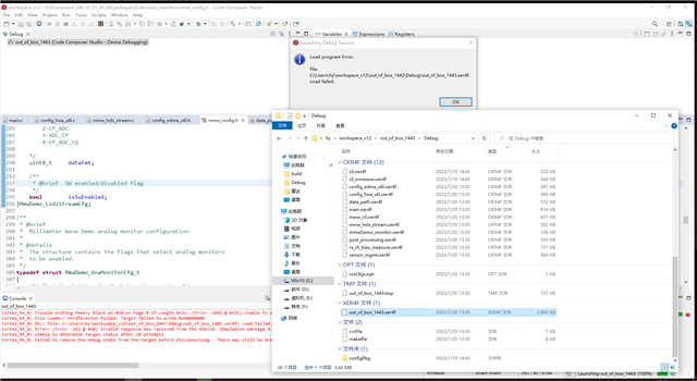
但是当我点debug时,会弹出error 2062的错误弹窗:

试了好几次,都是这样,没有任何变化,sop模式是debug模式,sop2:0(011)。
This thread has been locked.
If you have a related question, please click the "Ask a related question" button in the top right corner. The newly created question will be automatically linked to this question.
Target Config设置如下:

test connect时也是成功的:

但是当我点debug时,会弹出error 2062的错误弹窗:

试了好几次,都是这样,没有任何变化,sop模式是debug模式,sop2:0(011)。
搜索
复制
请看一下是否按照C:\ti\mmwave_sdk_03_05_00_04\docs\mmwave_sdk_user_guide.pdf文档3. 2. 2. CCS development mode上的步骤操作的?
你好,
请确认你先烧写ccs debug bin到板上,然后SOP=001,然后尝试连接仿真器。