This thread has been locked.

If you have a related question, please click the "Ask a related question" button in the top right corner. The newly created question will be automatically linked to this question.

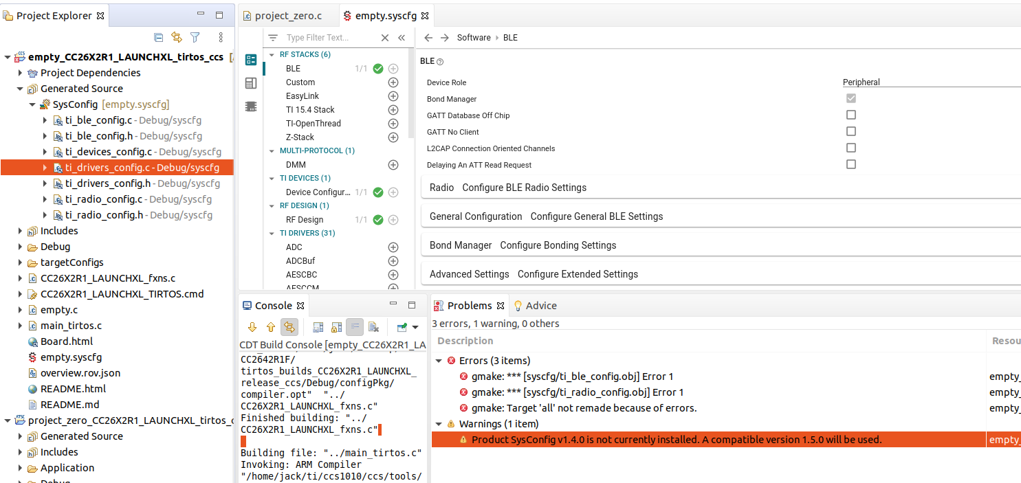
CC2642R1F如何在empty添加蓝牙模块?

Other Parts Discussed in Thread: SYSCONFIG

CC2642R1F如何在empty添加蓝牙模块?