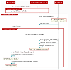
CC2640R2F使用Project_zero工程调用GAPRole_TerminateConnection函数时无法断开且会死机,GAPRole_TerminateConnection函数该如何调用?
This thread has been locked.
If you have a related question, please click the "Ask a related question" button in the top right corner. The newly created question will be automatically linked to this question.
CC2640R2F使用Project_zero工程调用GAPRole_TerminateConnection函数时无法断开且会死机,GAPRole_TerminateConnection函数该如何调用?