
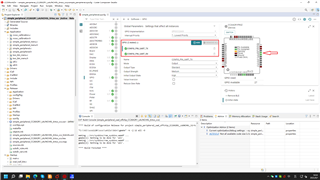
如箭头所示,19和20被官方配置过了,但是在GPIO目录下并没有找到这两个引脚,请问我要怎么才能重新配置这两个引脚。项目导入的路径是C:\ti\simplelink_cc13xx_cc26xx_sdk_5_40_00_40\examples\rtos\CC26X2R1_LAUNCHXL\ble5stack\simple_peripheral\tirtos\ccs
This thread has been locked.
If you have a related question, please click the "Ask a related question" button in the top right corner. The newly created question will be automatically linked to this question.